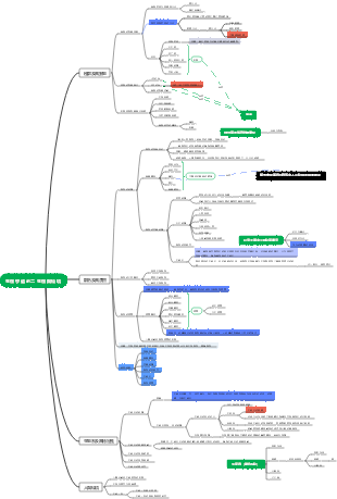
心智圖資源庫 現場管理.docx
這是一篇關於現場管理.docx的心智圖,主要內容包括:內容解析概要,關鍵句,關鍵字,內容摘要。報告從EHS管理機制、異常管理和日常管理三個方面,詳細闡述如何確保生產過程的高效與安全。
編輯於2024-12-15 14:36:38Find a streamlined guide created using EdrawMind, showcasing the Lemon 8 registration and login flow chart. This visual tool facilitates an effortless journey for American users to switch from TikTok to Lemon 8, making the transition both intuitive and rapid. Ideal for those looking for a user-centric route to Lemon 8's offerings, our flow chart demystifies the registration procedure and emphasizes crucial steps for a hassle-free login.
これは稲盛和夫に関するマインドマップです。私のこれまでの人生のすべての経験は、ビジネスの明確な目的と意味、強い意志、売上の最大化、業務の最小化、そして運営は強い意志に依存することを主な内容としています。
かんばんボードのデザインはシンプルかつ明確で、計画が一目で明確になります。毎日の進捗状況を簡単に記録し、月末に要約を作成して成長と成果を確認することができます。 実用性が高い:読書、早起き、運動など、さまざまなプランをカバーします。 操作簡単:シンプルなデザイン、便利な記録、いつでも進捗状況を確認できます。 明確な概要: 毎月の概要により、成長を明確に確認できます。 小さい まとめ、今月の振り返り掲示板、今月の習慣掲示板、今月のまとめ掲示板。
Find a streamlined guide created using EdrawMind, showcasing the Lemon 8 registration and login flow chart. This visual tool facilitates an effortless journey for American users to switch from TikTok to Lemon 8, making the transition both intuitive and rapid. Ideal for those looking for a user-centric route to Lemon 8's offerings, our flow chart demystifies the registration procedure and emphasizes crucial steps for a hassle-free login.
これは稲盛和夫に関するマインドマップです。私のこれまでの人生のすべての経験は、ビジネスの明確な目的と意味、強い意志、売上の最大化、業務の最小化、そして運営は強い意志に依存することを主な内容としています。
かんばんボードのデザインはシンプルかつ明確で、計画が一目で明確になります。毎日の進捗状況を簡単に記録し、月末に要約を作成して成長と成果を確認することができます。 実用性が高い:読書、早起き、運動など、さまざまなプランをカバーします。 操作簡単:シンプルなデザイン、便利な記録、いつでも進捗状況を確認できます。 明確な概要: 毎月の概要により、成長を明確に確認できます。 小さい まとめ、今月の振り返り掲示板、今月の習慣掲示板、今月のまとめ掲示板。
現場管理.docx
內容摘要
生產現場管理報告旨在說明在現代製造業中,生產現場管理的有效性對產品品質、生產效率和客戶滿意度的影響。報告從EHS管理機制、異常管理和日常管理三個方面,詳細闡述如何確保生產過程的高效與安全。
關鍵字
環境
健康
安全
關鍵句
建立健全的EHS管理機制是確保生產現場安全與永續發展的基礎。
異常管理是保障生產過程順利進行的重要環節。
日常管理是確保生產效率和品質的基礎。
一、機制
EHS管理機制:包括制定EHS政策、風險評估與控制、訓練與意識提升等具體措施,明確企業在環境保護、職業健康與安全方面的承諾與目標。
異常管理機制:包括異常報告製度、快速回應機制和數據分析與回饋等措施,鼓勵員工及時報告生產過程中出現的異常情況,並制定相應的解決方案。
日常管理機制:包括標準化作業流程、定期檢查與評估、績效評估與激勵機制等措施,形成回饋機制,以便在後續生產中進行改進。
二、方法
EHS方法:實施5S管理,透過整理、整頓、清掃、清潔和素養的5S管理方法,提升現場的整潔度和安全性。
異常管理方法:採用根本原因分析法,深入挖掘異常事件的根本原因,並制定相應的解決方案。
日常管理方法:運用KPI指標管理,設定關鍵績效指標,對生產效率、品質合格率等進行量化管理。
三、邏輯
EHS管理、異常管理與日常管理三者之間形成了一個相互依賴、相輔相成的邏輯關係:EHS管理為生產提供安全保障,異常管理確保生產的連續性,日常管理提升整體營運效率。
結論:透過建立以EHS、異常管理和日常管理為核心的生產現場管理機制,企業能夠提高生產效率和產品質量,並實現客戶的滿意。企業應持續優化這些管理機制,以適應不斷變化的市場需求。
內容解析概要
生產現場管理報告**
一、引言
生產現場管理的意義
現代製造業中的重要性
建立科學系統的生產現場管理機制的重要性
二、機制
EHS管理機制
制定EHS政策
風險評估與控制
培訓與意識提升
異常管理機制
異常報告製度
快速響應機制
數據分析與回饋
日常管理機制
標準化作業流程
定期檢查與評估
績效考核與激勵機制
三、方法
EHS方法
實施5S管理
安全巡查
環境監測
異常管理方法
根本原因分析(RCA)
PDCA循環
跨部門協作
日常管理方法
KPI指標管理
定期會議
員工參與
四、邏輯
EHS、異常管理與日常管理三者之間的關係與作用
三者之間的相互依賴與相輔相成的關係
五、結論
透過建立科學系統的生產現場管理機制,提升生產效率與產品品質,實現客戶滿意的重要性
安全、穩定的生產環境對提升市場競爭力的重要性
企業應持續優化生產現場管理機制,以適應不斷變化的市場需求。