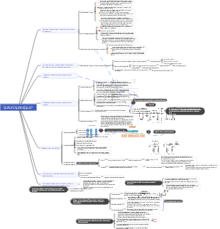
Galleria mappe mentale Mappa mentale per la tutela dell'acqua di seconda costruzione di 24 anni 1.1 Tipi e relativi requisiti di edifici per la tutela dell'acqua e di ingegneria idroelettrica

Mappa mentale per la tutela dell'acqua di seconda costruzione di 24 anni 1.1 Tipi e relativi requisiti di edifici per la tutela dell'acqua e di ingegneria idroelettrica

Presenta i tipi di edifici per la tutela dell'acqua e l'ingegneria idroelettrica, la classificazione dei gradi di tutela dell'acqua e dell'ingegneria idroelettrica e i livelli caratteristici dell'acqua. È adatto per la revisione dell'esame e può essere stampato!

Modificato alle 2024-04-18 10:46:16
  • Consigliato per te
  • Profilo
  • CPA丨Contabilità Capitolo 4 Attività immateriali

    CPA丨Contabilità Capitolo 4 Attività immateriali

    • 5
  • Mappa della tecnologia di super ricerca

    Mappa della tecnologia di super ricerca

    • 10
  • Ottimizzazione SEO per i motori di ricerca

    Ottimizzazione SEO per i motori di ricerca

    • 12
  • Nuovo Bing uno strumento di ricerca scientifica che coglie la tendenza dell'intelligenza artificiale

    Nuovo Bing uno strumento di ricerca scientifica che coglie la tendenza dell'intelligenza artificiale

    • 5
  • pianificazione delle risorse umane

    pianificazione delle risorse umane

    • 5
  • Mappa mentale dei contenuti del progetto di ricerca

    Mappa mentale dei contenuti del progetto di ricerca

    • 7
  • Come mantenere una buona documentazione sperimentale

    Come mantenere una buona documentazione sperimentale

    • 21
  • Investimenti e implementazione nella gestione di progetti di ingegneria

    Investimenti e implementazione nella gestione di progetti di ingegneria

    • 5
  • Capitolo 5 Teoria del mercato dei fattori di produzione (Note dell'economista intermedio da Nozioni di base economiche)

    Capitolo 5 Teoria del mercato dei fattori di produzione (Note dell'economista intermedio da Nozioni di base economiche)

    • 7
  • L'intero processo di ricerca sul prodotto

    L'intero processo di ricerca sul prodotto

    • 4