Galerie de cartes mentales Examen de la réflexion-Tan Dongdong
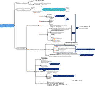
[[Review Thinking] Méthode de révision en 4 étapes, la réflexion de révision peut aider les gens à acquérir plus de connaissances et de leçons à partir de leurs propres expériences, et à améliorer leur niveau cognitif et leur capacité de réflexion.
Modifié à 2024-01-13 00:44:56Cent ans de solitude est le chef-d'œuvre de Gabriel Garcia Marquez. La lecture de ce livre commence par l'analyse des relations entre les personnages, qui se concentre sur la famille Buendía et raconte l'histoire de la prospérité et du déclin de la famille, de ses relations internes et de ses luttes politiques, de son métissage et de sa renaissance au cours d'une centaine d'années.
Cent ans de solitude est le chef-d'œuvre de Gabriel Garcia Marquez. La lecture de ce livre commence par l'analyse des relations entre les personnages, qui se concentre sur la famille Buendía et raconte l'histoire de la prospérité et du déclin de la famille, de ses relations internes et de ses luttes politiques, de son métissage et de sa renaissance au cours d'une centaine d'années.
La gestion de projet est le processus qui consiste à appliquer des connaissances, des compétences, des outils et des méthodologies spécialisés aux activités du projet afin que celui-ci puisse atteindre ou dépasser les exigences et les attentes fixées dans le cadre de ressources limitées. Ce diagramme fournit une vue d'ensemble des 8 composantes du processus de gestion de projet et peut être utilisé comme modèle générique.
Cent ans de solitude est le chef-d'œuvre de Gabriel Garcia Marquez. La lecture de ce livre commence par l'analyse des relations entre les personnages, qui se concentre sur la famille Buendía et raconte l'histoire de la prospérité et du déclin de la famille, de ses relations internes et de ses luttes politiques, de son métissage et de sa renaissance au cours d'une centaine d'années.
Cent ans de solitude est le chef-d'œuvre de Gabriel Garcia Marquez. La lecture de ce livre commence par l'analyse des relations entre les personnages, qui se concentre sur la famille Buendía et raconte l'histoire de la prospérité et du déclin de la famille, de ses relations internes et de ses luttes politiques, de son métissage et de sa renaissance au cours d'une centaine d'années.
La gestion de projet est le processus qui consiste à appliquer des connaissances, des compétences, des outils et des méthodologies spécialisés aux activités du projet afin que celui-ci puisse atteindre ou dépasser les exigences et les attentes fixées dans le cadre de ressources limitées. Ce diagramme fournit une vue d'ensemble des 8 composantes du processus de gestion de projet et peut être utilisé comme modèle générique.
Réviser la réflexion
Lien
Titre-[Review Thinking] Méthode de révision en 4 étapes, Soyons Bette
Source-Bilibili TandongdongTango
Lien-[[Review Thinking] Méthode de révision en 4 étapes, Soyons meilleurs.-Bilibili] https://b23.tv/GTdEsWi
Cas de révision
L'objet fondamental de l'examen : les gens qui font les choses
Modèle STRA
Situation-Contexte
Tâche-tâche
Motifs-Base
condition
capacité
motivation
Action-comportement
Résultat-résultat
Examiner l'objet et le calendrier
Ce qui vaut la peine d'être examiné
1- Fréquence d'apparition
2-Taille de l'effet
Heure de révision
Examen immédiat
Examen des points de processus
1-Quand quelque chose ne va pas
Événement de 2 étapes atteint
3-1/3 point de temps
3-Pre-mortem : Avant que l'événement ne se produise, supposez que l'événement n'est pas terminé et quelles sont les raisons possibles de l'échec.
Comment réviser
1-Résultats cibles
Présenter clairement et honnêtement les objectifs initiaux et les résultats finaux
Comparaison objectif-résultat
1-cohérent
2-Insuffisant
3-Dépasser
4-Nouveau
5-Disparaître
Reproduction en 2 processus
Enregistrez à tout moment
APPLICATION : FLOMO Evernote
RAR
La plus petite unité de personnes conserve des enregistrements clairs de ce qu'elle fait et démonte le RAR des événements associés.
3- Analyse des gains et des pertes
1-Analyser la relation entre les unités de base des « personnes et choses »
processus
Le processus est-il sujet à des points bloqués ?
priorité
L’exécution prioritaire est-elle en place ?
Répartition du travail
La division du travail au sein de l’équipe est-elle raisonnable ?
standard
Si tout le monde fait les choses conformément aux normes et si les résultats répondent aux normes
efficacité
Raisons de l'inefficacité
risque
Gestion des risques
2-Intégrer la pensée structurée existante
Modèle 1 : Succès = Capacité Chance
Modèle 2 : modèle de réflexion à trois niveaux : action réfléchie, objectif réflexif, modèle mental réflexif
Modèle 3 : modèle PDCA
Plan-plan
Faire-Exécuter
Vérifier - vérifier
Ajuster-Ajuster
Modèle 4 : 4 principes d’exécution efficace (4DX)
Concentrez-vous sur les objectifs vitaux
Mettre en œuvre des indicateurs avancés
Tenez-vous en à une feuille de notation de motivation
Établir un système de responsabilisation régulier
"4 principes d'exécution efficace"
Modèle 5 : Modèles liés à l'industrie
4- Résumer l'expérience
sortir
Examen de premier niveau
documentation du processus
Guide des pièges
Examen de deuxième niveau
Liste de contrôle d'exécution
Méthodologie et modèle
Examen de troisième niveau
Cas/cours
Organisation apprenante
OJT : Formation sur le terrain
Croissance 10x
Bon en Search-2x
Révisez-vous-2x
Donnez votre avis sur les autres-2x
Ajouter une petite classe -1,25x
établissement d'objectifs
Modèle INTELLIGENT
Spécifique-spécifique
Mesurable - mesurable
Réalisable-Réalisable
Lié à la pertinence
Limité dans le temps
OKR : objectifs et résultats clés
Modèle WOOP
Souhait - souhait
Résultat-sortie
Obstacle-Obstacle
Plan-plan