マインドマップギャラリー 孫燕の読書ノート「再現可能なリーダーシップ」の第 2 章では、役割を明確に定義し、個人的に行うことを避けています。
これは、役割の位置付けを明確にし、実践的な経験を避けるための孫燕の読書ノートの第 2 章に関するマインド マップです。主に、マネージャーが自分の役割を正しく位置付ける方法と、過度の介入や実践的な回避方法について説明します。経験を積んでチームの可能性を最大限に引き出します。
「導き」マインドマップ
「再現可能なリーダーシップ」の第 1 章
『リーダーシップとは10の正しいことを言うこと』からの人生を変える5つの質問
未来に向けたリーダーシップ
チームマネジメントとリーダーシップ
変化への道は障害に満ちている:企業が変革に失敗する9つの主な理由 ジョン・コッター
「ミッドレベルのリーダーシップ:自己実践」
「ミッドレベルのリーダーシップ:チームビルディング」
「目に見えないリーダーシップ:あなたにはチームがありません、あなたはそれをする必要はありません」要約
企業マネージャーがどのように従業員を効率的に力に与えることができるか
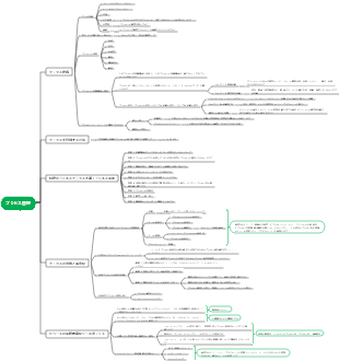
孫燕の読書メモ「複製可能なリーダーシップ」
第 2 章: 役割の位置付けを明確にし、自分だけで役割を果たさないようにする
経営陣は他者を通じて物事を成し遂げる
他人を通して
1. マネージャーの使命は、従業員を訓練し、戦闘的なチームを構築することです。
2. 分業と組織体制
任務完了
1. チーム開発に関するレイアウト業務
2. 関連する人材の育成
例えば
経営者は方向性を把握し、分業体制や組織体制に頼って従業員と同じ仕事をしている状態で、チームの発展傾向に関わるレイアウト作業を行うことで、将来の発展の可能性(育成)を高めることが求められます。才能)
委任することを学び、従業員の間違いを恐れないでください
チームの持続可能な発展には、チームが持続可能な発展を達成するためのインスピレーションを与え、チームメンバー一人ひとりの可能性を刺激し、継続的な試行錯誤を通じてチームと個人が成長できるようにする必要があります。
小さすぎる目標には意味がない
大きすぎる目標を達成できないと自信が損なわれてしまいます
チームマネジメントにおいては、従業員に試行錯誤の余地を与え、自らの責任感を育む必要があります。
管理者は従業員の熱意を最大限に動員して具体的な問題を解決し、従業員が自らの仕事の仕組みを構築できるようにする必要があります。
タスクを割り当てるときは必ず5回言ってください
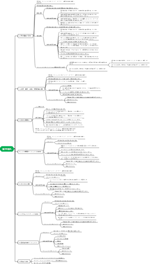
マネージャーの3つの大きな役割
1. 下位レベルの実行
使命は達成されなければなりません。ジュニアマネージャーは実行に集中し、状況に関係なく最終結果を確実にしなければなりません。
たとえば、「鉄人」王晋渓は、顧客に高品質のサービスを提供し、顧客の評価を得るために、労働者を「引っ張って運ぶ」「体で泥をかき混ぜる」ように指導しました。
どのような手段を使っても、最終的には結果を達成しなければならず、「使命は達成されなければならない」
2.中間管理職
総合的: 優れたマネージャーには「総合的」な管理スキルと、真剣で責任ある勤務態度が必要です。
優秀な経営者は、自分の専門分野を意図的にトレーニングし、多くの人脈を通じて他人よりも優れたスキルを習得します。
3. 上層部のリーダーシップ
雰囲気を作る: 何か 1 つのことがチーム全体の雰囲気にどのように影響するか。
水が澄んでいれば魚はいないし、人が注意深く観察していれば弟子もいない。
優秀なマネージャーは雰囲気作りの達人
マネージャーに昇進するとチームの中核となるため、マネージャーは常に自分の言動に注意する必要があります。
チームの雰囲気を作り出す基本原則は、従業員の労働意欲を動員し、仕事への熱意を刺激することです。
例:ハイディラオ ① 社員寮に乳母を配置する ② 社員の恋愛を許可する ③ 社員の親に賃金を支払う ④ 退職者に手当を支給する
マネージャーが雰囲気を作り出すときは、従業員の内なるニーズにもっと注意を払い、実際的な手段を使って従業員に良い印象を与え、従業員が真にチームに溶け込めるようにする必要があります。