Galerie de cartes mentales Les dix principaux systèmes PMO et leurs relations
Les dix principaux systèmes PMO (MES, ERP, SCM, WMS, APS, SCADA, PLM, QMS, CRM, EAM) et leurs relations. Ces systèmes sont chacun responsables de différents domaines et processus commerciaux et forment ensemble le cadre central de l'entreprise. gestion d'opération.
Modifié à 2024-03-07 09:27:22Cent ans de solitude est le chef-d'œuvre de Gabriel Garcia Marquez. La lecture de ce livre commence par l'analyse des relations entre les personnages, qui se concentre sur la famille Buendía et raconte l'histoire de la prospérité et du déclin de la famille, de ses relations internes et de ses luttes politiques, de son métissage et de sa renaissance au cours d'une centaine d'années.
Cent ans de solitude est le chef-d'œuvre de Gabriel Garcia Marquez. La lecture de ce livre commence par l'analyse des relations entre les personnages, qui se concentre sur la famille Buendía et raconte l'histoire de la prospérité et du déclin de la famille, de ses relations internes et de ses luttes politiques, de son métissage et de sa renaissance au cours d'une centaine d'années.
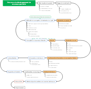
La gestion de projet est le processus qui consiste à appliquer des connaissances, des compétences, des outils et des méthodologies spécialisés aux activités du projet afin que celui-ci puisse atteindre ou dépasser les exigences et les attentes fixées dans le cadre de ressources limitées. Ce diagramme fournit une vue d'ensemble des 8 composantes du processus de gestion de projet et peut être utilisé comme modèle générique.
Cent ans de solitude est le chef-d'œuvre de Gabriel Garcia Marquez. La lecture de ce livre commence par l'analyse des relations entre les personnages, qui se concentre sur la famille Buendía et raconte l'histoire de la prospérité et du déclin de la famille, de ses relations internes et de ses luttes politiques, de son métissage et de sa renaissance au cours d'une centaine d'années.
Cent ans de solitude est le chef-d'œuvre de Gabriel Garcia Marquez. La lecture de ce livre commence par l'analyse des relations entre les personnages, qui se concentre sur la famille Buendía et raconte l'histoire de la prospérité et du déclin de la famille, de ses relations internes et de ses luttes politiques, de son métissage et de sa renaissance au cours d'une centaine d'années.
La gestion de projet est le processus qui consiste à appliquer des connaissances, des compétences, des outils et des méthodologies spécialisés aux activités du projet afin que celui-ci puisse atteindre ou dépasser les exigences et les attentes fixées dans le cadre de ressources limitées. Ce diagramme fournit une vue d'ensemble des 8 composantes du processus de gestion de projet et peut être utilisé comme modèle générique.
Les dix principaux systèmes PMO (MES, ERP, SCM, WMS, APS, SCADA, PLM, QMS, CRM, EAM) et leurs relations
Top 10 des termes système
MES (Système d'Exécution de Fabrication)
Connectez le système de planification d'entreprise et la couche de contrôle de production pour fournir une gestion des processus de production en temps réel
Planification de la production, gestion de la qualité, gestion des équipements, suivi du matériel, gestion des ressources humaines
ERP (Progiciel de Gestion Intégré d'Entreprise)
Intégrer les principaux processus métiers de l'entreprise et soutenir la gestion des ressources grâce aux technologies de l'information
Gestion financière, gestion de la chaîne d'approvisionnement, gestion des ressources humaines, gestion de la fabrication et des produits, gestion de la relation client
SCM (gestion de la chaîne d'approvisionnement)
Optimisez l’ensemble du processus de la chaîne d’approvisionnement, améliorez l’efficacité et réduisez les coûts
Planification et prévision de la demande, gestion des achats et des fournisseurs, planification et ordonnancement de la production, gestion des stocks, gestion de la logistique et du transport
WMS (système de gestion d'entrepôt)
Gérer les opérations de l'entrepôt et du centre de distribution pour améliorer l'efficacité et la précision des opérations de l'entrepôt
Gestion des stocks, prélèvement et emballage, réception et expédition, gestion des travaux et des tâches, reporting et analyse
APS (Planification et Ordonnancement Avancés)
Fournir des fonctions détaillées de planification et d'ordonnancement de la production pour optimiser l'efficacité de la production et les performances de livraison
Planification de la production, optimisation des ressources, gestion des contraintes, planification de la demande
SCADA (Contrôle de Surveillance et Acquisition de Données)
Utilisé pour surveiller et contrôler les installations et les systèmes distribués, et réaliser une surveillance et un fonctionnement à distance
Collecte de données en temps réel, surveillance à distance, gestion des alarmes et des événements, enregistrement des données historiques
PLM (gestion du cycle de vie des produits)
Gérer l'ensemble du cycle de vie d'un produit, de la conception conceptuelle à la radiation, en favorisant la collaboration en équipe et le partage d'informations.
Gestion des données produits, conception et développement collaboratifs, collaboration sur la chaîne d'approvisionnement, gestion du changement
QMS (Système de Management de la Qualité)
Gérer et améliorer la qualité des produits et des services pour garantir que les besoins des clients et les exigences de conformité sont satisfaits
Planification de la qualité, contrôle de la qualité, assurance qualité, amélioration de la qualité
CRM (Gestion de la Relation Client)
Aider les entreprises à gérer les relations et les interactions avec les clients et à améliorer la satisfaction et la fidélité des clients
Gestion des données clients, gestion des ventes, automatisation du marketing, service client et support
EAM (Gestion d'Actifs d'Entreprise)
Gérer les actifs physiques et l'infrastructure d'une organisation pour maximiser la performance et la valeur des actifs et réduire les coûts d'exploitation.
Maintenance des actifs, gestion du cycle de vie des actifs, maintenance des équipements et gestion des pannes, surveillance des performances
La relation entre les dix grands systèmes
ERP et autres systèmes
Le système ERP est l’épine dorsale d’une entreprise, responsable de l’intégration des informations dans les domaines des finances, des ressources humaines, de la production, de la chaîne d’approvisionnement, des ventes et d’autres aspects. Il s'intègre aux systèmes MES, WMS, SCM et autres pour obtenir des données en temps réel, des informations sur les stocks et l'état de la chaîne d'approvisionnement du site de production afin d'obtenir une planification et une gestion efficaces des ressources de l'entreprise.
MES et ERP/SCADA
MES est directement lié aux opérations de la ligne de production. Il relie le système ERP et le processus de production, fournissant des données en temps réel au niveau de l'atelier au système ERP, tout en collectant les données d'équipement et de processus du système SCADA pour optimiser l'exécution de la production.
GDS et ERP/WMS
Le système SCM gère tous les aspects de la chaîne d'approvisionnement, de l'approvisionnement en matières premières à la livraison du produit fini. Il s'intègre aux systèmes ERP pour assurer la cohérence de la gestion financière et des commandes ; s'intègre au WMS pour optimiser la gestion des stocks et les opérations logistiques ;
WMS et ERP/SCM
WMS est responsable de la gestion des activités logistiques dans l'entrepôt. L'intégration avec les systèmes ERP peut garantir l'exactitude et la mise à jour en temps opportun des données d'inventaire. L'intégration avec SCM soutient l'efficacité de l'ensemble de la chaîne d'approvisionnement.
APS et ERP/MES
APS fournit des fonctions avancées pour la planification et l'ordonnancement de la production. L'intégration avec les systèmes ERP peut garantir la disponibilité des ressources pour les plans de production, et l'intégration avec MES peut optimiser l'exécution du processus de production.
PLM et ERP/QMS
PLM gère l'ensemble du cycle de vie des produits, de la conception à la radiation. Il s'intègre au système ERP pour garantir que les informations sur les produits sont partagées au sein de l'entreprise et s'intègre au QMS pour assurer la gestion et le suivi de la qualité des produits.
SMQ et ERP/PLM
QMS garantit que les produits et services répondent aux normes de qualité et aux exigences des clients. L'intégration avec l'ERP peut améliorer la gestion financière et opérationnelle des données de qualité. L'intégration avec le PLM prend en charge le contrôle de la qualité du développement des produits et la gestion du cycle de vie.
CRM et ERP
Les systèmes CRM gèrent les informations et les interactions des clients, et l'intégration avec les systèmes ERP peut améliorer l'efficacité du traitement des commandes des clients et la gestion financière.
EAM et ERP/SCADA
Le système EAM gère les actifs physiques de l'entreprise, s'intègre au système ERP pour optimiser les décisions financières et opérationnelles, et s'intègre à SCADA pour surveiller l'état des équipements et les besoins de maintenance en temps réel.
Explication détaillée des dix relations principales
MES (Système d'Exécution de Fabrication)
concept
Il s'agit d'une solution informatique située entre la couche de planification de l'entreprise (système ERP) et le système de contrôle de l'usine, conçue pour assurer la surveillance et la gestion en temps réel des opérations de l'usine. MES peut fournir des informations clés, telles que l'avancement de la production, l'efficacité des équipements, la gestion de la qualité et le suivi des matériaux, pour aider les entreprises à prendre des décisions immédiates, à optimiser les processus de production et à améliorer l'efficacité de la production.
La fonction principale
1. Planification de la production : organisez les tâches de production en fonction de la disponibilité des ressources et de la priorité des commandes.
2. Gestion de la qualité : surveiller la qualité des produits et garantir que le processus de production répond aux normes
3. Gestion des équipements : surveillez l'état des équipements, prévoyez les besoins de maintenance et réduisez les temps d'arrêt
4. Suivi et traçabilité des matériaux : suivez l'ensemble du processus de production, des matières premières aux produits finis, en prenant en charge les rappels et la conformité.
5. Gestion des ressources humaines : allouer et gérer les ressources humaines sur la chaîne de production
Champ d'application
1. Industrie manufacturière : convient aux entreprises manufacturières qui doivent gérer soigneusement le processus de production, améliorer l’efficacité de la production et le contrôle qualité
2. Les industries comprennent l’automobile, l’électronique, l’alimentation et les boissons, la chimie, la pharmacie, l’aérospatiale, etc.
ERP (Progiciel de Gestion Intégré d'Entreprise)
concept
Il est au cœur de la gestion d'entreprise, améliorant la précision des données, l'efficacité et la rapidité de prise de décision en intégrant les processus métier clés dans tous les départements. Les principaux objectifs d'un système ERP sont de fournir une source de données partagée, de réduire la duplication des données et d'augmenter la précision des rapports.
Fonctions principales
1. Gestion financière : suivre la situation financière de l'entreprise, préparer les budgets et les rapports financiers
2. Gestion de la chaîne d'approvisionnement : optimiser les achats, les stocks et la logistique, réduire les coûts et améliorer l'efficacité
3. Gestion des ressources humaines : gestion de l'information sur les employés, rémunération et avantages sociaux, recrutement et évaluation des performances
4. Fabrication et gestion des produits : Soutenir la gestion du cycle de vie des produits, de la planification de la production à l'exécution de la production.
5. Gestion de la relation client (CRM) : gérer les informations client, les canaux de vente et le service client
Champ d'application
1. Largement utilisé dans les entreprises de toutes tailles, des petites et moyennes entreprises aux sociétés multinationales
2. Les industries comprennent la fabrication, la vente au détail, le secteur des services, la finance, les services publics et presque tous les domaines.
SCM (gestion de la chaîne d'approvisionnement)
concept
Engagé dans l’optimisation de l’ensemble de la chaîne d’approvisionnement, y compris tous les aspects depuis l’approvisionnement en matières premières, la fabrication jusqu’à la livraison du produit final aux consommateurs. L'objectif du SCM est de réduire les coûts et d'améliorer la vitesse et les niveaux de service en améliorant la transparence et la coordination de la chaîne d'approvisionnement.
Caractéristiques et composants
1. Planification et prévision de la demande : prédisez la demande future sur la base de données historiques et des tendances du marché
2. Gestion des achats et des fournisseurs : sélectionner et gérer les fournisseurs, acheter des matières premières et des services
3. Planification et ordonnancement de la production : assurez-vous que les activités de production sont coordonnées avec les prévisions de la demande et l'approvisionnement en matériaux
4. Gestion des stocks : optimisez les niveaux de stock, réduisez les coûts de stock et assurez-vous que les besoins des clients sont satisfaits.
5. Gestion de la logistique et du transport : gérer le stockage et le transport des produits pour assurer une livraison dans les délais
Champ d'application
Idéal pour les entreprises qui doivent gérer des réseaux de chaîne d'approvisionnement complexes, en particulier celles qui s'appuient sur un large éventail de fournisseurs et de canaux de distribution.
Les secteurs comprennent la fabrication, la vente au détail, la logistique, le commerce électronique, l'automobile, les biens de consommation, etc.
WMS (système de gestion d'entrepôt)
concept
Il s'agit d'un système de gestion logistique critique spécialement conçu pour soutenir les opérations quotidiennes d'un entrepôt ou d'un centre de distribution. En automatisant le suivi des stocks et les processus efficaces de manutention des marchandises, WMS peut améliorer considérablement l'efficacité et la précision des opérations d'entrepôt.
Caractéristiques et composants
1. Gestion des stocks : suivez les niveaux de stocks en temps réel, gérez l'emplacement des marchandises et garantissez l'exactitude des stocks.
2. Prélèvement et emballage : optimisez les chemins et les séquences de prélèvement, réduisez les erreurs de prélèvement et augmentez la vitesse de traitement des commandes.
3. Réception et expédition : automatisez le processus de réception, traitez rapidement les entrepôts entrants et sortants et réduisez le temps d'attente
4. Gestion des tâches et des tâches : allouez et optimisez les tâches de travail en entrepôt pour améliorer la productivité des employés
5. Rapports et analyses : fournir des rapports détaillés d'inventaire et de performance pour soutenir la prise de décision
Champ d'application
1. Convient aux entreprises de toutes tailles qui nécessitent des opérations d'inventaire et de distribution efficaces
2. Les secteurs comprennent la fabrication, la vente au détail, les prestataires de services logistiques, le commerce électronique, etc.
APS (Planification et Ordonnancement Avancés)
concept
Il s'agit d'un outil avancé de planification et de planification de la production conçu pour optimiser l'utilisation des ressources, la capacité de production et les besoins en matériaux dans le processus de fabrication. Il améliore la productivité et l'exécution en prenant en compte plusieurs facteurs complexes
Caractéristiques et composants
1. Planification de la production : élaborer des plans de production détaillés basés sur la capacité de production réelle et la disponibilité des matériaux
2. Optimisation des ressources : garantir une utilisation efficace de toutes les ressources de production, y compris les machines, la main-d'œuvre et les matériaux.
3. Gestion des contraintes : Tenez compte de diverses contraintes du processus de production, telles que les limitations des équipements, les pénuries de matériaux et les délais de livraison.
4. Planification de la demande : synchronisée avec les plans de vente et d'exploitation pour répondre à la demande du marché
Champ d'application
1. Convient principalement aux industries manufacturières, aux entreprises dont les processus de production de produits sont complexes et nécessitent une gestion précise
2. Industries telles que l’automobile, l’aviation, l’électronique, la transformation des aliments, etc.
SCADA (Contrôle De Supervision Et Acquisition De Données)
concept
Il s'agit d'un système de contrôle d'automatisation industrielle utilisé pour surveiller et contrôler les installations et les infrastructures réparties sur une vaste zone géographique. Il permet aux opérateurs de surveiller à distance l'ensemble du processus, d'optimiser les opérations et d'augmenter l'efficacité en collectant des données en temps réel.
La fonction principale
1. Collecte de données en temps réel : collectez des données à partir de capteurs et d'équipements sur site
2. Surveillance à distance : permet aux opérateurs de visualiser et de contrôler les équipements et les processus de l'usine à distance
3. La gestion des alarmes et des événements détecte automatiquement les conditions anormales et alerte les opérateurs
4. Enregistrements de données historiques : stockez les données de processus pour l'analyse des tendances et l'optimisation future
Champ d'application
1. Convient à diverses infrastructures et environnements industriels nécessitant une surveillance et un contrôle à distance
2. Les industries comprennent l’électricité, le traitement de l’eau, le pétrole et le gaz, les transports et les installations publiques, etc.
PLM (gestion du cycle de vie des produits)
concept
Le logiciel PLM permet aux entreprises de gérer efficacement leurs produits tout au long de leur cycle de vie, depuis la conception initiale, la conception et le développement, en passant par la production, les opérations et la mise hors service éventuelle. Le PLM est conçu pour faciliter le stockage centralisé des informations sur les produits et la collaboration entre les équipes afin d'accélérer le développement de produits, d'optimiser l'utilisation des ressources et d'améliorer la qualité des produits.
La fonction principale
1. Gestion des données produit (PDM) : gère de manière centralisée toutes les données produit, y compris les fichiers de conception, les spécifications et les configurations.
2. Conception et développement collaboratifs : soutenez la collaboration des équipes entre les départements et les emplacements géographiques, et partagez et mettez à jour les données produit en temps réel.
3. Collaboration dans la chaîne d'approvisionnement : intégrer les fournisseurs et les partenaires dans le processus de développement de produits pour optimiser les plans d'approvisionnement et de production
4. Gestion du changement : gérer les changements dans la conception et les processus des produits pour garantir que toutes les parties concernées disposent des dernières nouvelles
Champ d'application
Idéal pour les entreprises qui ont besoin de gérer des données produits complexes et de collaborer entre départements, en particulier dans les secteurs de la fabrication, de l'automobile, de l'aérospatiale, de l'électronique et des produits de consommation.
QMS (Système de Management de la Qualité)
concept
QMS est une série de processus et de procédures conçus par les organisations pour améliorer la qualité des produits et des services, répondre aux besoins des clients et se conformer aux exigences légales et réglementaires. Il comprend des méthodes de planification, de contrôle, d'assurance et d'amélioration continue de la qualité.
La fonction principale
1. Planification de la qualité : Déterminer les objectifs de qualité ainsi que les procédures opérationnelles et les ressources nécessaires
2. Contrôle qualité : surveiller et mesurer les processus et les produits, comparer avec les normes de qualité et prendre les mesures correctives nécessaires
3. Assurance qualité : garantir que les produits et services répondront aux exigences de qualité
4. Amélioration de la qualité : Rechercher continuellement des moyens d'améliorer l'efficience et l'efficacité.
Champ d'application
Convient à tous les secteurs, en particulier ceux où la qualité des produits et des services est essentielle à la satisfaction et à la conformité des clients, comme les secteurs de la santé, de la fabrication et de l'alimentation.
CRM (Gestion de la Relation Client)
concept
Les systèmes CRM sont des outils utilisés par les entreprises pour gérer et analyser les interactions et les données des clients, dans le but d'améliorer les relations commerciales, d'augmenter la satisfaction et la fidélité des clients et, à terme, de stimuler la croissance des ventes.
La fonction principale
1. Gestion des données client : stockez de manière centralisée les informations détaillées sur les clients, y compris les coordonnées, les préférences, l'historique des transactions et les enregistrements de communication.
2. Gestion des ventes : suivez les clients potentiels et les opportunités de vente, et gérez les entonnoirs de vente
3. Automatisation du marketing : concevoir et exécuter des campagnes marketing pour attirer de nouveaux clients et maintenir l'intérêt des clients existants
4. Service client et assistance : assurer la gestion du service client, y compris les tickets d'assistance et les demandes de service.
Champ d'application
Idéal pour toutes les entreprises, quelle que soit leur taille, qui ont besoin de gérer les relations clients, en particulier dans les secteurs de la vente au détail, des services financiers, de la santé et des services technologiques.
EAM (Gestion d'Actifs d'Entreprise)
concept
Les systèmes EAM aident les organisations à gérer efficacement leurs actifs physiques et les informations associées afin d'optimiser les performances et la valeur des actifs et de réduire les coûts d'exploitation. L'EAM couvre l'ensemble du cycle de vie d'un actif, depuis l'approvisionnement, l'installation, l'exploitation, la maintenance jusqu'à la mise hors service.
La fonction principale
1. Maintenance des actifs : planifier et effectuer une maintenance préventive pour réduire les pannes et les temps d'arrêt des équipements
2. Gestion du cycle de vie des actifs : suivez chaque étape des actifs, de l'achat à la mise hors service, et optimisez l'utilisation et les décisions de remplacement des actifs.
3. Maintenance des équipements et gestion des défauts : gérer et analyser les défauts des équipements, réagir rapidement et résoudre les problèmes
4. Surveillance des performances : surveillez les performances des actifs pour garantir un fonctionnement efficace
Champ d'application
Idéal pour les organisations qui doivent gérer de grands volumes d'actifs, telles que les secteurs de la fabrication, des services publics, des transports et de l'énergie.