Galerie de cartes mentales Le chemin du changement est semé d’embûches neuf raisons principales pour lesquelles les entreprises ne parviennent pas à se transformer John Kotter

Le chemin du changement est semé d’embûches neuf raisons principales pour lesquelles les entreprises ne parviennent pas à se transformer John Kotter

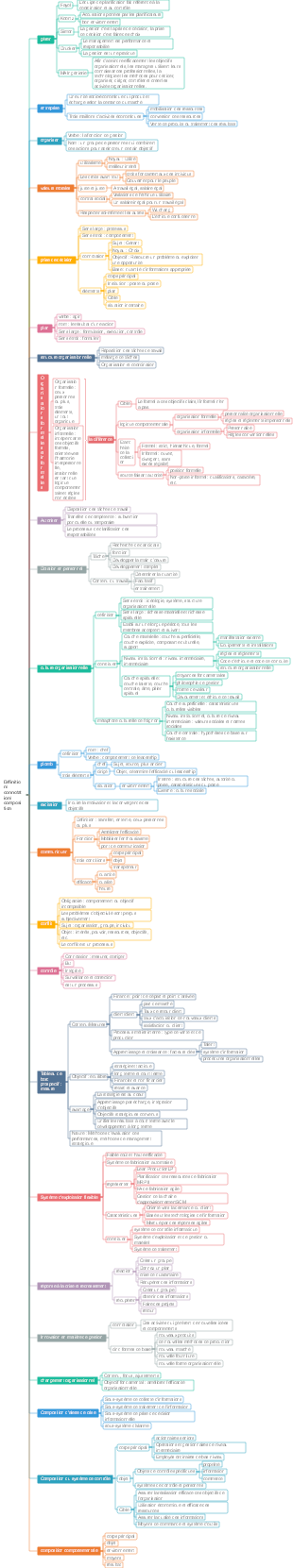
Il s'agit d'une carte mentale réalisée par John Kotter sur les nombreux obstacles sur la voie du changement : les neuf principales raisons pour lesquelles les entreprises ne parviennent pas à se transformer. Le contenu principal comprend : les huit principales raisons de l'échec du changement et les neuf étapes du changement organisationnel.

Modifié à 2024-12-11 16:16:43
MM
MM

Le chemin du changement est semé d’embûches neuf raisons principales pour lesquelles les entreprises ne parviennent pas à se transformer John Kotter

MM
MM
  • Recommandé pour vous
  • Contour
  • leadership reproductible

    leadership reproductible

    • 10
  • méthodes de changement organisationnel

    méthodes de changement organisationnel

    • 18
  • Gestion des données et gestion du changement organisationnel

    Gestion des données et gestion du changement organisationnel

    • 14
  • Carte mentale « Orientation »

    Carte mentale « Orientation »

    • 16
  • Le chapitre 2 des notes de lecture de Sun Yan « Leadership reproductible » définit clairement le rôle et évite de le faire personnellement

    Le chapitre 2 des notes de lecture de Sun Yan « Leadership reproductible » définit clairement le rôle et évite de le faire personnellement

    • 15
  • Chapitre 1 de « Leadership reproductible »

    Chapitre 1 de « Leadership reproductible »

    • 25
  • Développement et amélioration du leadership

    Développement et amélioration du leadership

    • 13
  • 5 questions qui changent la vie de « Le leadership, c'est dire les 10 bonnes choses »

    5 questions qui changent la vie de « Le leadership, c'est dire les 10 bonnes choses »

    • 12
  • Définir la composition des connotations

    Définir la composition des connotations

    • 10
  • Leadership pour l’avenir

    Leadership pour l’avenir

    • 20