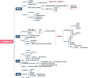
마인드 맵 갤러리 시장 경쟁
시장경쟁 마인드맵에는 기업소유권에 대한 상세한 소개, 시장경쟁의 의의, 4가지 경쟁 유형 등이 포함되어 있으며, 내용이 포괄적이고 논리가 명확합니다.
2023-01-06 20:56:54에 편집됨이것은 (III) 저산소증-유도 인자 프롤릴 하이드 록 실라 제 억제제에 대한 마인드 맵이며, 주요 함량은 다음을 포함한다 : 저산소증-유도 인자 프롤릴 하이드 록 실라 제 억제제 (HIF-PHI)는 신장 빈혈의 치료를위한 새로운 소형 분자 경구 약물이다. 1. HIF-PHI 복용량 선택 및 조정. Rosalasstat의 초기 용량, 2. HIF-PHI 사용 중 모니터링, 3. 부작용 및 예방 조치.
이것은 Kuka Industrial Robots의 개발 및 Kuka Industrial Robot의 모션 제어 지침에 대한 마인드 맵입니다. 주요 내용에는 쿠카 산업 로봇의 역사, 쿠카 산업 로봇의 특성, 쿠카 산업 로봇의 응용 분야, 2. 포장 프로세스에서 쿠카 로봇은 빠르고 일관된 포장 작업을 달성하고 포장 효율성을 높이며 인건비를 줄입니다. 2. 인건비 감소 : 자동화는 운영자에 대한 의존성을 줄입니다. 3. 조립 품질 향상 : 정확한 제어는 인간 오류를 줄입니다.
408 컴퓨터 네트워크가 너무 어렵습니까? 두려워하지 마세요! 나는 피를 구토하고 지식 맥락을 명확히하는 데 도움이되는 매우 실용적인 마인드 맵을 분류했습니다. 컨텐츠는 매우 완전합니다. 네트워크 아키텍처에서 응용 프로그램 계층, TCP/IP 프로토콜, 서브넷 디비전 및 기타 핵심 포인트에 이르기까지 원칙을 철저히 이해하는 데 도움이 될 수 있습니다. 📈 명확한 논리 : Mindmas 보물, 당신은 드문 기회가 있습니다. 서둘러! 이 마인드 맵을 사용하여 408 컴퓨터 네트워크의 학습 경로에서 바람과 파도를 타고 성공적으로 해변을 얻으십시오! 도움이 필요한 친구들과 공유해야합니다!
이것은 (III) 저산소증-유도 인자 프롤릴 하이드 록 실라 제 억제제에 대한 마인드 맵이며, 주요 함량은 다음을 포함한다 : 저산소증-유도 인자 프롤릴 하이드 록 실라 제 억제제 (HIF-PHI)는 신장 빈혈의 치료를위한 새로운 소형 분자 경구 약물이다. 1. HIF-PHI 복용량 선택 및 조정. Rosalasstat의 초기 용량, 2. HIF-PHI 사용 중 모니터링, 3. 부작용 및 예방 조치.
이것은 Kuka Industrial Robots의 개발 및 Kuka Industrial Robot의 모션 제어 지침에 대한 마인드 맵입니다. 주요 내용에는 쿠카 산업 로봇의 역사, 쿠카 산업 로봇의 특성, 쿠카 산업 로봇의 응용 분야, 2. 포장 프로세스에서 쿠카 로봇은 빠르고 일관된 포장 작업을 달성하고 포장 효율성을 높이며 인건비를 줄입니다. 2. 인건비 감소 : 자동화는 운영자에 대한 의존성을 줄입니다. 3. 조립 품질 향상 : 정확한 제어는 인간 오류를 줄입니다.
408 컴퓨터 네트워크가 너무 어렵습니까? 두려워하지 마세요! 나는 피를 구토하고 지식 맥락을 명확히하는 데 도움이되는 매우 실용적인 마인드 맵을 분류했습니다. 컨텐츠는 매우 완전합니다. 네트워크 아키텍처에서 응용 프로그램 계층, TCP/IP 프로토콜, 서브넷 디비전 및 기타 핵심 포인트에 이르기까지 원칙을 철저히 이해하는 데 도움이 될 수 있습니다. 📈 명확한 논리 : Mindmas 보물, 당신은 드문 기회가 있습니다. 서둘러! 이 마인드 맵을 사용하여 408 컴퓨터 네트워크의 학습 경로에서 바람과 파도를 타고 성공적으로 해변을 얻으십시오! 도움이 필요한 친구들과 공유해야합니다!
시장 경쟁
사업 소유권
개인 기업
한 사람이 소유한
협력 관계
한 집단의 사람들이 소유한 것
회사
소유자로부터 독립적이고 한 사람 또는 주주 그룹이 소유할 수 있는 법인체로 구성된 조직
시장경쟁의 의미
기업의 경우 경쟁이 어렵습니다.
전매권
기업은 가격 책정, 생산 방법 변경 및 높은 이익 달성에 있어 더 큰 자유를 누리게 됩니다.
완전경쟁기업
작은 이익을 위해 많은 경쟁자들과 싸워라
소비자 입장에서는 경쟁이 유리해야 한다
경쟁은 더 낮은 비용으로 혁신적인 제품을 제공합니다.
시장경쟁은 소비자에게 가장 유익한 방식이다
네 가지 유형의 경쟁
완전경쟁 - 독점적 경쟁 - 과점 - 독점
완벽한 경쟁
개념
거의 같은 일을 하는 중소기업이 많이 있습니다.
주요 특징
가격 수용 설명
완전경쟁기업은 이를 받아들여야 한다.
시장 가격
소비자는 대체재를 쉽게 찾을 수 있음
제품은 만들기 쉽고 기업은 [완전경쟁] 산업에 쉽게 진입하고 퇴출할 수 있습니다.
낮은 이익을 설명하라
가격은 생산 비용을 밀접하게 반영합니다.
경쟁은 가격을 원가 바로 위의 최소 수준으로 강요합니다.
전매권
개념
단일 생산자가 특정 시장에서 거의 모든 수익을 소유합니다.
주요 특징
[독점기업]은 시장에서 [가격을 설정할 수 있는 능력]을 가지고 있습니다.
그러므로 경쟁자가 없다.
기업은 게으르고 비효율적이 될 수 있습니다
독점 상태를 달성하는 방법은 무엇입니까?
① 진입장벽을 마련하라
②법적 창조
③자연독점
특정 산업에서 [규모의 경제]가 발생하면 새로운 기업을 제공하는 것보다 크고 안정적인 기업을 제공하는 것이 좋습니다.
[자연독점]은 이점이 있을 때 발생합니다.
과점
독점에 가깝지만 한 회사가 모든 시장 수익을 독점할 수는 없지만 소수의 회사가 특정 시장을 소유하고 있습니다.
수익의 대부분 또는 전부
독점적 경쟁
(독점적 경쟁)
개념
이는 [차별화된] 제품(제품이 유사하지만 완전히 동일하지는 않음을 의미함)을 판매하기 위해 경쟁하는 많은 회사를 의미합니다.