마인드 맵 갤러리 체중 감량과 건강한 식습관

체중 감량과 건강한 식습관

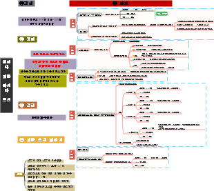
체중감량과 건강한 식습관 마인드맵에는 가벼운 단식, 복부비만, 다이어트 등의 내용이 담겨있습니다. 도움이 필요한 친구들은 놓치지 마세요.

2023-03-29 11:18:16에 편집됨
슈퍼직장인
슈퍼직장인

체중 감량과 건강한 식습관

슈퍼직장인
슈퍼직장인
  • 추천 사항
  • 개요