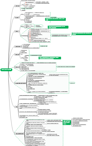
마인드 맵 갤러리 체중 감량을 위한 간단하고 효율적인 가이드
체중 감량이 걱정되나요? 체지방률이 걱정되시나요? 가이드대로 따라하면 꼭 저탄수화물로 갈 필요 없이 단계적으로 체중과 체지방을 점차 줄일 수 있고, 치트밀도 자주 즐길 수 있다.
2022-05-07 17:24:47에 편집됨이것은 (III) 저산소증-유도 인자 프롤릴 하이드 록 실라 제 억제제에 대한 마인드 맵이며, 주요 함량은 다음을 포함한다 : 저산소증-유도 인자 프롤릴 하이드 록 실라 제 억제제 (HIF-PHI)는 신장 빈혈의 치료를위한 새로운 소형 분자 경구 약물이다. 1. HIF-PHI 복용량 선택 및 조정. Rosalasstat의 초기 용량, 2. HIF-PHI 사용 중 모니터링, 3. 부작용 및 예방 조치.
이것은 Kuka Industrial Robots의 개발 및 Kuka Industrial Robot의 모션 제어 지침에 대한 마인드 맵입니다. 주요 내용에는 쿠카 산업 로봇의 역사, 쿠카 산업 로봇의 특성, 쿠카 산업 로봇의 응용 분야, 2. 포장 프로세스에서 쿠카 로봇은 빠르고 일관된 포장 작업을 달성하고 포장 효율성을 높이며 인건비를 줄입니다. 2. 인건비 감소 : 자동화는 운영자에 대한 의존성을 줄입니다. 3. 조립 품질 향상 : 정확한 제어는 인간 오류를 줄입니다.
408 컴퓨터 네트워크가 너무 어렵습니까? 두려워하지 마세요! 나는 피를 구토하고 지식 맥락을 명확히하는 데 도움이되는 매우 실용적인 마인드 맵을 분류했습니다. 컨텐츠는 매우 완전합니다. 네트워크 아키텍처에서 응용 프로그램 계층, TCP/IP 프로토콜, 서브넷 디비전 및 기타 핵심 포인트에 이르기까지 원칙을 철저히 이해하는 데 도움이 될 수 있습니다. 📈 명확한 논리 : Mindmas 보물, 당신은 드문 기회가 있습니다. 서둘러! 이 마인드 맵을 사용하여 408 컴퓨터 네트워크의 학습 경로에서 바람과 파도를 타고 성공적으로 해변을 얻으십시오! 도움이 필요한 친구들과 공유해야합니다!
이것은 (III) 저산소증-유도 인자 프롤릴 하이드 록 실라 제 억제제에 대한 마인드 맵이며, 주요 함량은 다음을 포함한다 : 저산소증-유도 인자 프롤릴 하이드 록 실라 제 억제제 (HIF-PHI)는 신장 빈혈의 치료를위한 새로운 소형 분자 경구 약물이다. 1. HIF-PHI 복용량 선택 및 조정. Rosalasstat의 초기 용량, 2. HIF-PHI 사용 중 모니터링, 3. 부작용 및 예방 조치.
이것은 Kuka Industrial Robots의 개발 및 Kuka Industrial Robot의 모션 제어 지침에 대한 마인드 맵입니다. 주요 내용에는 쿠카 산업 로봇의 역사, 쿠카 산업 로봇의 특성, 쿠카 산업 로봇의 응용 분야, 2. 포장 프로세스에서 쿠카 로봇은 빠르고 일관된 포장 작업을 달성하고 포장 효율성을 높이며 인건비를 줄입니다. 2. 인건비 감소 : 자동화는 운영자에 대한 의존성을 줄입니다. 3. 조립 품질 향상 : 정확한 제어는 인간 오류를 줄입니다.
408 컴퓨터 네트워크가 너무 어렵습니까? 두려워하지 마세요! 나는 피를 구토하고 지식 맥락을 명확히하는 데 도움이되는 매우 실용적인 마인드 맵을 분류했습니다. 컨텐츠는 매우 완전합니다. 네트워크 아키텍처에서 응용 프로그램 계층, TCP/IP 프로토콜, 서브넷 디비전 및 기타 핵심 포인트에 이르기까지 원칙을 철저히 이해하는 데 도움이 될 수 있습니다. 📈 명확한 논리 : Mindmas 보물, 당신은 드문 기회가 있습니다. 서둘러! 이 마인드 맵을 사용하여 408 컴퓨터 네트워크의 학습 경로에서 바람과 파도를 타고 성공적으로 해변을 얻으십시오! 도움이 필요한 친구들과 공유해야합니다!
줄이다 지방 마시다 음식
4단계
다음 사이클
{증가 또는 감소} 모드로 전환
"증가와 감소"의 순환이 체지방의 장기 유지의 관건
지방 감량, 휴식, 근육량 증가를 위한 일일 식단
탄수화물 3g/kg 체중
휴식일: 체중 2g/kg 탄수화물
1.5g/kg 체중 단백질
체중 1g/kg 지방
3단계
식단을 최적화하고 제때에 섭취량을 줄이세요
체지방 감소의 열쇠는 감소입니다
시간
1주차 일일 식사
탄수화물 2.5g/kg 체중
훈련하지 않는 날: 체중 1kg당 탄수화물 1.5g
2g/kg 체중 단백질
체중 1g/kg 지방
2주차 일일 식사
탄수화물 1.75g/kg 체중
훈련하지 않는 날: 체중 1kg당 탄수화물 1.5g
2g/kg 체중 단백질
체중 1g/kg 지방
3주차 일일 식단
탄수화물 1.25g/kg 체중
훈련하지 않는 날: 체중 1kg당 탄수화물 1.5g
2g/kg 체중 단백질
체중 1g/kg 지방
4, 5, 6주차 일일 식단
탄수화물 1g/kg 체중
훈련하지 않는 날: 체중 1kg당 탄수화물 1.5g, 훈련하는 날은 탄수화물이 매우 적습니다. 그래서 쉬는 날에는 탄수화물이 조금 더 많습니다.
2g/kg 체중 단백질
체중 1g/kg 지방
식단을 최적화하는 방법
다양한 양념을 맛보세요
자신에게 더 잘 맞는 다이어트 탐색하기
2 단계
다이어트를 하세요
식사횟수는 정해져 있으니 임의로 바꾸지 마세요
하루 동안 처방된 음식을 섭취한 후에는 더 이상 먹을 수 없습니다.
음식 기록
모든 음식은 날것일 때 무게를 측정합니다. 찾을 수 없으면 먹지 마세요.
계획된 영양소의 90%를 섭취해야 하며, 서쪽을 보충하기 위해 과식하지 마십시오.
1 단계
무엇을 먹을까
1주차 일일 식사
큰 원칙을 선택하세요
영양소가 맑아요
자연식품을 선택해보세요
고단백질 공급원
구매하고 요리하기 편리함
주식(탄수화물) 공급원
영양분을 계산하고 무엇이든 먹어보세요
지방
지방을 빼도 지방은 빠질 수 없습니다. 매일 충분한 지방을 섭취하면 호르몬이 더 잘 흡수될 수 있습니다.
잎이 많은 녹색 채소
잎이 많은 녹색 채소를 최대한 많이 섭취하세요
양념
조미료는 식단에서 매우 중요한 부분입니다
칼로리는 전혀 기록되지 않을 수 있습니다
오일 프리
단백질 파우더만
이렇게 하지 않으면 곧바로 실패하게 됩니다.
식품 저울을 구입하세요
오해
소금이 적고 소금이 없습니다.
식품의 혈당지수(GI 또는 GL)에 주의하세요
의도적으로 적은 양의 식사를 더 자주 먹습니다(6~7끼).
체중과 체지방률에 지나치게 집중함
높은 심박수와 고소비 운동을 과도하게 추구함
❸ 공급
자신의 상황에 따라 구입해야 할 식품에 대한 대략적인 계획을 세우십시오.
체중을 기준으로 시작 식품 영양소 계산
❷ 준비
체지방 감량의 90%는 식단, 10%는 운동에 달려있습니다
❶핵심
❹ 지방 손실 찌꺼기
0단계
시작을 위한 영양성분 계산·
1주차 일일 식사
탄수화물 2.5g/kg 체중
휴식일: 1.5g/kg
2g/kg 체중 단백질
체중 1g/kg 지방
일일 섭취량
설명하다
칼로리를 계산하지 않는 이유
"영양소"를 계산하는 것이 올바른 방법입니다
살을 빼려면 직접 요리를 해야 하기 때문에
직접 요리할 때 가장 편리한 점은 칼로리를 계산하지 않는 것입니다.
영양소를 직접 계산해 보세요
식단 구조를 직접 조정
영양소를 늘리고 줄임으로써 칼로리의 차이를 쉽게 알 수 있습니다.
기초대사가 왜 안되는 걸까요?
명확하게 계산할 수 없어 고민만 늘어납니다.
칼로리에 빠져 다이어트의 구조를 잊어버리기 쉽습니다.
❺ 단계