Galleria mappe mentale 3-Gestione aziendale-03 Arte della leadership e pensiero innovativo-009

3-Gestione aziendale-03 Arte della leadership e pensiero innovativo-009

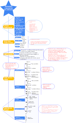
I tipi di pensiero da 1 a 9 sono: 1) Pensiero divergente: pensare lungo direzioni e angolazioni diverse, pensare ai problemi e trovare risposte ai problemi da molteplici aspetti; 2) Empatia: mettiti nei panni dell'altra persona e guarda il mondo dalla prospettiva dell'altra persona. La posizione dell’avversario è spesso la chiave della vittoria; 3) Mettere in discussione il pensiero - Fare domande è l'essenza del pensiero umano. Essere bravi a fare domande significa chiedersi qualche perché in più. L'innovazione deriva dal mettersi in discussione costantemente e bisogna avere una consapevolezza continua delle domande. 4) Pensiero di decomposizione: suddividere il grande in piccolo, scomporlo in zero, scomporre i grandi obiettivi in ​​piccoli obiettivi e quindi accumularli per ottenere il totale necessario per raggiungere l'obiettivo di innovazione; 5) Pensiero di addizione e sottrazione - addizione (il tocco finale) sottrazione (arricchimento dovuto alla riduzione) 6) Pensiero dell'emisfero destro: l'attivazione dell'emisfero destro aiuta a rompere lo schema di pensiero fisso e a migliorare l'immaginazione e la capacità di pensare per immagini; 7) Pensiero contrario - è il processo di sollevare domande e pensare ai problemi dal lato opposto utilizzando metodi di pensiero controconvenzionali; 8) Pensiero interattivo: fare brainstorming su un determinato argomento, motivare tutti a contribuire con idee e, in definitiva, raggiungere l'innovazione del team e formare una sinergia di pensiero; 9) Pensiero parallelo: combina elementi non correlati per ottenere diverse prospettive originali sui problemi; 2-Esistono tre tipi di mentalità: conformità, autorità ed esperienza. 1) Conformità: perdere la consapevolezza di sé e seguire ciò che dicono gli altri; perdere la possibilità di sfida e le opinioni errate non possono essere corrette; 2) Esperienza: perdita di flessibilità e incapacità di vedere i cambiamenti nella forma; 3) Ricerca della stabilità emotiva: perseguire la

Modificato alle 2024-03-14 22:43:43
  • Consigliato per te
  • Profilo
  • pensiero creativo

    pensiero creativo

    • 5
  • Metodo formativo “P4D” per la formazione al pensiero creativo

    Metodo formativo “P4D” per la formazione al pensiero creativo

    • 3
  • 3-Gestione aziendale-03 Leadership e gestione del cambiamento-010

    3-Gestione aziendale-03 Leadership e gestione del cambiamento-010

    • 4
  • 3-Gestione aziendale-03 Arte della leadership e sensibilità aziendale-007

    3-Gestione aziendale-03 Arte della leadership e sensibilità aziendale-007

    • 2
  • 3-Gestione aziendale-03 Arte della leadership e autorizzazione effettiva-006

    3-Gestione aziendale-03 Arte della leadership e autorizzazione effettiva-006

    • 2
  • 3-Gestione aziendale-03 Arte di leadership e capacità motivazionali-005

    3-Gestione aziendale-03 Arte di leadership e capacità motivazionali-005

    • 2
  • 3-Gestione aziendale-03 Arte della leadership e creazione di atmosfera-003

    3-Gestione aziendale-03 Arte della leadership e creazione di atmosfera-003

    • 3
  • 3-Gestione aziendale-03 Arte della leadership e motivazione alla comprensione-004

    3-Gestione aziendale-03 Arte della leadership e motivazione alla comprensione-004

    • 4
  • 3-Gestione aziendale-03 Arte della leadership e influenza personale-003

    3-Gestione aziendale-03 Arte della leadership e influenza personale-003

    • 3
  • 3-Gestione aziendale-03 Arte della leadership e modello di leadership-001

    3-Gestione aziendale-03 Arte della leadership e modello di leadership-001

    • 4