心智圖資源庫 Conoscenza completa del quadro del sistema di gestione dei progetti
La versione completa del sistema di conoscenza PMP per la gestione dei progetti PMBOK, inclusa l'introduzione alla conoscenza del sistema e l'analisi della conoscenza del sistema. Benvenuto per mettere mi piace e collezionare!
編輯於2024-03-19 16:19:09個人求職簡歷模板的暗黑配色方案,包括個人簡介、職業規劃、行業經驗、自我評價等多個部分,讓你的簡歷更出彩。使用模板可以極大地提高效率,用戶不需要從頭開始設計結構和內容,只需在模板的基礎上填寫或添加自己的信息即可,這樣可以節省大量的時間和精力,歡迎參考使用!持續分享給大家……
Se non sai come scrivere un articolo, sarai nei guai come manager dei sistemi informativi. Una guida passo passo su come scrivere un documento sulla gestione del rischio. Se ne hai bisogno, ritiralo velocemente!
Il programma dietetico formula un programma dietetico scientifico e ragionevole per soddisfare i nutrienti e l'energia richiesti dal corpo, mantenendo così una buona salute e una buona postura.
個人求職簡歷模板的暗黑配色方案,包括個人簡介、職業規劃、行業經驗、自我評價等多個部分,讓你的簡歷更出彩。使用模板可以極大地提高效率,用戶不需要從頭開始設計結構和內容,只需在模板的基礎上填寫或添加自己的信息即可,這樣可以節省大量的時間和精力,歡迎參考使用!持續分享給大家……
Se non sai come scrivere un articolo, sarai nei guai come manager dei sistemi informativi. Una guida passo passo su come scrivere un documento sulla gestione del rischio. Se ne hai bisogno, ritiralo velocemente!
Il programma dietetico formula un programma dietetico scientifico e ragionevole per soddisfare i nutrienti e l'energia richiesti dal corpo, mantenendo così una buona salute e una buona postura.
sistema di gestione del progetto Conoscenza completa del quadro
Riepilogo della conoscenza del sistema
Analisi della conoscenza del sistema
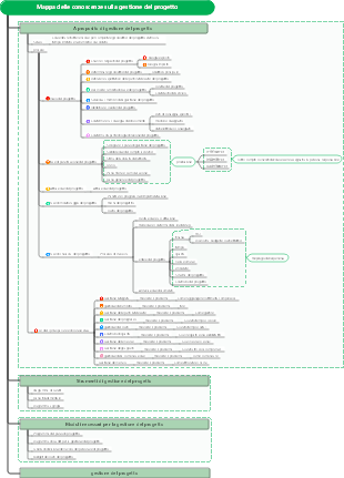
Progetto e gestione del progetto
progetto
definizione
Un progetto è un lavoro temporaneo intrapreso per creare un prodotto, servizio o risultato unico
caratteristica
Scopo
I progetti vengono realizzati per raggiungere obiettivi attraverso determinate risorse, metodi e mezzi.
Temporaneo
Qualsiasi risultato, prodotto o capacità di servizio unico e accettabile che deve essere prodotto
dettaglio progressivo
Non tutti i lavori/attività possono essere pianificati all'inizio. Ogni progresso e attività verrà continuamente perfezionato man mano che il progetto avanza.
limitazioni nelle risorse
tripli vincoli
scopo
programma
costo
Progetti diversi hanno priorità diverse
Tre vincoli principali
risorsa
rischio
qualità
gestione del progetto
definizione
Il project management è l’applicazione di conoscenze, abilità, strumenti e tecniche alle attività di progetto per soddisfare le esigenze del progetto
Gestione
organizzare
responsabile del progetto
Un individuo incaricato dall'organizzazione esecutiva di guidare il team per raggiungere gli obiettivi del progetto
responsabile delle operazioni
Responsabile di garantire l’efficienza delle operazioni aziendali
responsabile funzionale
Concentrarsi sulla supervisione della gestione di una determinata area o unità aziendale
Ufficio gestione progetti (PMO)
Supporto
Controllare
tipo di comando
portfolio, programma, progetto, sottoprogetto
Programma
Un insieme di progetti, sottoprogrammi e attività del programma interconnessi gestiti in modo coordinato per ottenere benefici che non sarebbero possibili se gestiti separatamente
La gestione dei programmi e dei progetti si concentra sulla conduzione di programmi e progetti nel modo giusto
Esistono dipendenze tra i set di progetti
Portafoglio
Una raccolta di progetti, programmi, sottoportafogli e operazioni gestiti insieme per raggiungere obiettivi strategici
Portfolio, la gestione dei progetti si concentra sullo sviluppo dei programmi e dei progetti giusti
Non ci sono dipendenze tra i portfolio di progetti
Che si tratti di un progetto, programma o portfolio, sono tutti progettati per implementare strategie organizzative. Progetto<Programma<Portfolio di progetti<Strategia
Governance organizzativa e governance di progetto
quadro di governance organizzativa
regola
politica
programma
specifica
relazione
sistema
processi
Tipo di struttura organizzativa
tipo di struttura
Funzionale
definizione
Quando viene adottata questa struttura organizzativa, il progetto viene intrapreso dai dipartimenti come corpo principale. Un progetto viene intrapreso da uno o più dipartimenti. Un dipartimento può anche intraprendere più progetti. Ci sono manager di dipartimento e project manager, quindi ci sono due membri del progetto principale.
Situazioni applicabili
È adatto a progetti completati principalmente da un dipartimento o a progetti con tecnologia relativamente matura.
vantaggio
L'utilizzo dei dipartimenti funzionali come principale organo responsabile delle attività del progetto può sfruttare appieno i vantaggi della concentrazione delle risorse dei dipartimenti funzionali, il che è favorevole a garantire la fornitura delle risorse necessarie per il progetto e la qualità dei risultati finali del progetto, e offre una maggiore flessibilità nel impiego del personale;
Gli esperti tecnici all'interno dei dipartimenti funzionali possono essere condivisi tra diversi progetti intrapresi dal dipartimento, risparmiando manodopera e riducendo lo spreco di risorse;
I professionisti all'interno dello stesso reparto funzionale possono comunicare e supportarsi facilmente a vicenda, il che è molto utile per risolvere in modo creativo i problemi tecnici. I professionisti dello stesso dipartimento possono facilmente scambiarsi conoscenze ed esperienze e i membri del progetto hanno continuità e sicurezza nella loro carriera;
Quando i membri del progetto vengono trasferiti dal progetto o lasciano l'azienda, il dipartimento funzionale a cui appartengono può assegnare personale aggiuntivo per mantenere la continuità della tecnologia del progetto;
I membri del progetto possono integrare il completamento del progetto con il completamento del lavoro funzionale del proprio dipartimento, il che può ridurre l'incertezza causata ai membri del progetto a causa della natura temporanea del progetto.
discordanza
Ci sono frequenti conflitti tra gli interessi dei clienti e gli interessi dei dipartimenti funzionali. I dipartimenti funzionali ignoreranno le esigenze dei clienti a beneficio dei propri dipartimenti e si concentreranno solo sulle attività dei propri dipartimenti funzionali spesso non viene data priorità;
Quando un progetto richiede il completamento di più dipartimenti funzionali, o ci sono più progetti che devono essere completati all'interno di un dipartimento funzionale, sorgeranno problemi nell'equilibrio delle risorse;
Quando un progetto deve essere completato da più dipartimenti, la divisione del potere non favorisce la comunicazione, l’unità e la collaborazione tra i vari dipartimenti funzionali. Il project manager non ha potere sufficiente per controllare l'avanzamento del progetto;
I membri del progetto sono ancora amministrativamente subordinati ai leader di ciascun dipartimento funzionale. Il project manager non ha diritti completi sui membri del progetto. Il project manager deve comunicare continuamente in modo efficace con i dipartimenti funzionali per eliminare le preoccupazioni dei membri del progetto.
Tipo di progetto
definizione
In una struttura organizzativa basata su progetti, il project manager ha potere sufficiente per controllare le risorse del progetto. I membri del progetto riferiscono a un unico leader
Situazioni applicabili
È adatto a progetti con rischi relativamente elevati come progetti pionieristici o progetti con requisiti rigorosi in termini di pianificazione, costi, qualità e altri indicatori. Non è adatto per imprese prive di talenti o di piccola scala.
vantaggio
Il project manager ha la piena responsabilità del progetto e può mobilitare risorse interne o esterne al progetto a piacimento in base alle esigenze del progetto;
L'organizzazione di tipo progetto ha un unico obiettivo e organizza il lavoro completamente attorno al progetto. La velocità del processo decisionale può essere accelerata e può rispondere alle esigenze del cliente in modo tempestivo. Lo spirito di squadra del team di progetto può essere pienamente esercitato , che favorisce il regolare completamento del progetto;
Il project manager ha tutti i diritti sui membri del progetto e i membri del progetto sono responsabili solo nei confronti del project manager, il che evita la situazione in cui i membri del progetto sono sotto più leader e sono in perdita rispetto alle organizzazioni funzionali del progetto e unico leader del progetto;
La struttura organizzativa è semplice e facile da usare. I membri del progetto appartengono direttamente allo stesso dipartimento e la comunicazione tra loro è semplice e veloce, il che migliora l'efficienza della comunicazione e accelera il processo decisionale.
discordanza
Per ogni organizzazione basata su progetti, le risorse non possono essere condivise. Anche se le risorse dedicate di un determinato progetto sono inattive, non possono essere applicate a un altro progetto simile portato avanti contemporaneamente causare un certo grado di spreco di risorse;
Ogni organizzazione aziendale basata su progetti indipendenti si trova in un ambiente relativamente chiuso. È difficile implementare pienamente e realmente le macro politiche e le linee guida dell'azienda, che possono influenzare lo sviluppo a lungo termine dell'azienda;
Dopo che il progetto è stato completato, i membri del progetto nelle organizzazioni basate su progetti vengono inviati a un altro progetto o licenziati. Per i membri del progetto, c'è una mancanza di continuità e sicurezza di carriera;
I progetti sono in uno stato di compartimentazione. Manca lo scambio di informazioni tra i progetti. È difficile per i diversi team di progetto condividere conoscenze ed esperienze.
tipo di matrice
definizione
In base alle esigenze del progetto, il personale di progetto appropriato viene selezionato da diversi dipartimenti per formare un team di progetto temporaneo. Dopo che il progetto è stato completato, il team di progetto viene sciolto e quindi ciascun membro ritorna al proprio dipartimento originale riferire a diversi dipartimenti.
Situazioni applicabili
È adatto per le aziende con gestione standardizzata e chiara divisione del lavoro o progetti tra i dipartimenti funzionali.
vantaggio
Un project manager dedicato è responsabile dell'intero progetto, è focalizzato sul progetto e può risolvere rapidamente i problemi. Assegnare i talenti nel più breve tempo possibile, formare una squadra e riunire talenti con funzioni diverse;
Più progetti possono condividere risorse provenienti da diversi dipartimenti funzionali. Nella gestione a matrice, le risorse umane vengono utilizzate in modo più efficace e la ridondanza è ridotta;
È favorevole alla realizzazione degli obiettivi del progetto e all'attuazione degli obiettivi e delle politiche aziendali;
Le preoccupazioni dei membri del progetto sono ridotte, perché dopo essere diventati membri del progetto, possono ancora tornare ai loro dipartimenti funzionali originali senza preoccuparsi di essere licenziati e possono avere più opportunità di contattare diversi dipartimenti delle proprie aziende.
discordanza
È facile causare conflitti di potere tra manager funzionali e project manager;
La condivisione delle risorse può causare conflitti tra progetti;
I membri del progetto hanno più leader, ovvero i dipendenti devono accettare la doppia leadership, quindi spesso soffrono di ansia e stress
Ufficio gestione progetti (PMO)
definizione
Una struttura che integra la gestione del portafoglio, dei programmi e dei progetti con i driver organizzativi per raggiungere gli obiettivi strategici. È progettata per garantire che l'organizzazione intraprenda i progetti giusti e allochi le risorse chiave in modo appropriato. Aiuta a garantire che tutti i livelli dell'organizzazione comprendano la visione strategica dell’organizzazione, iniziative, obiettivi e risultati pagabili che supportano la visione
Supporto
Controllare
tipo di comando
Stakeholder del progetto
Senso
Si riferisce a individui, gruppi o organizzazioni che possono influenzare le decisioni, le attività o i risultati del progetto, nonché individui, gruppi o organizzazioni che saranno influenzati o pensano di essere influenzati dalle decisioni, attività o risultati del progetto.
fonte
parti interessate interne
sponsor
gestore delle risorse
Ufficio gestione progetti (PMO)
Comitato direttivo per l'organizzazione del progetto
Responsabile del programma
Project manager per altri progetti
membro della squadra
interessati esterni
cliente
utente finale
fornitore
azionista
autorità di vigilanza
concorrente
Ruolo di responsabile del progetto
definizione
Responsabile dei risultati del progetto
sponsor
PERCHÉ
responsabile del progetto
CHE COSA
COME
QUANDO
DOVE
QUANTO
responsabile delle operazioni
COME Senti
gamma sonora
team di progetto
organizzare
industria
maggiore
comando
Gestione tecnica del progetto
Strategia e gestione del progetto
Interdominio
capacità
Triangolo dei talenti del PMI
Capacità di gestione tecnica del progetto
Manifestazioni correlate
Realizzare progetti con valori al centro
comunicazione gestionale
Valutare e gestire i rischi
Partecipazione delle parti interessate
Pianificare e gestire budget e risorse
Pianificare e gestire i progressi
Pianificare e gestire la qualità
Ambito di pianificazione e gestione
Pianificazione del progetto integrato
Eseguire l'integrazione
Integrazione a livello di processo
49 processi
Integrazione a livello cognitivo
Visualizzazione
Integrazione a livello contestuale
cultura
differenza regionale
Gestire le modifiche
Pianificare e gestire gli appalti
Gestire gli artefatti del progetto
Determinare la metodologia appropriata
Stabilire la struttura di governance del progetto (incluso team, meccanismo di comunicazione, diritti e responsabilità, ecc.)
Gestire i problemi del progetto
Accumulo di conoscenze ed esperienze sul progetto di gestione
Pianificare e gestire la chiusura
Capacità di gestione strategica e aziendale
Manifestazioni correlate
Pianificare e gestire la conformità e la fattibilità del progetto
Fornire vantaggi e valore del progetto
Valutare e affrontare i cambiamenti ambientali
Supportare il cambiamento organizzativo
capacità di leadership
Contiene contenuto
comunicazione interpersonale
Qualità e competenze
politica, potere
Confronto tra leadership e gestione
Stile di comando
personalità
Manifestazioni correlate
costruire una squadra
guidare una squadra
Gestire i conflitti di squadra
Supportare le prestazioni del team
Membri del team di formazione
Affrontare e rimuovere gli ostacoli del team
Negoziare l'accordo di progetto
Gestire le parti interessate
Costruisci consenso
Successo del progetto e gestione dei benefici
valore commerciale
Benefici netti quantificabili derivanti dalle operazioni aziendali
documenti aziendali
caso aziendale
I rapporti documentati sugli studi di fattibilità economica vengono utilizzati per dimostrare in modo efficace i vantaggi delle soluzioni selezionate che mancano di una definizione sufficiente e costituiscono la base per l'avvio delle successive attività di gestione del progetto.
Analisi di fattibilità del beneficio
ciclo vitale
ciclo di vita del progetto
definizione
Descrivi le fasi che attraversa un progetto dall'inizio alla fine.
Avvia → Organizza e prepara → Esegui → Fine
Includere
fase di avvio
fase di pianificazione
Fase esecutiva
cancello scenico
Fase del progetto
definizione
Una raccolta di attività del progetto con una relazione logica, definendo chiaramente l'ora di inizio e di fine, definendo i criteri di ingresso (ottenimento dell'approvazione del documento di avvio, svolgimento di riunioni di avvio, ecc.), definendo i criteri di uscita (i risultati finali sono stati confermati e consegnati) e definendo requisiti di risorse
Cancello del palco/revisione del palco/cancello del palco/punto decisionale chiave e ingresso sul palco o uscita dal palco)
Impostazione alla fine della fase per confrontare le prestazioni del progetto e vari documenti di progetto e documenti aziendali
Fase ≠ Gruppo di processi
Fine del progetto
tipo
Predittivo/Cascata
iterativo
Incrementale
Adattivo (agile, iterativo o incrementale)
Ibrido (Iterativo Predittivo/Adattivo)
ciclo di vita della gestione del progetto
definizione
È il processo di gestione del raggiungimento degli obiettivi del progetto. Ogni fase del ciclo di vita del progetto è condotta attraverso una serie di attività di gestione del progetto. Queste attività di gestione sono chiamate processi di gestione del progetto. Ogni processo di project management trasforma uno o più input in uno o più output attraverso adeguati strumenti e tecniche di project management.
Includere
Cinque gruppi di processo
avviare il gruppo di processi
definizione
Un insieme di processi che definisce un nuovo progetto o una nuova fase di un progetto esistente e autorizza l'avvio di quel progetto o fase
Contiene contenuto
Sviluppare la carta del progetto
Identificare le parti interessate
gruppo del processo di pianificazione
definizione
Una serie di processi per chiarire l'ambito, ottimizzare gli obiettivi e formulare piani d'azione per raggiungere gli obiettivi
Contiene contenuto
Sviluppare il piano di gestione del progetto
gestione dell’ambito di pianificazione
Raccogliere i requisiti
Definire l'ambito
Crea WBS
Gestione dello stato di avanzamento della pianificazione
Definire le attività
Attività in sequenza
Stima della durata dell'attività
Stima delle risorse per l'attività
Sviluppare un piano di progresso
pianificazione della gestione dei costi
Costo stimato
Budgeting
Pianificare la gestione della qualità
Pianificazione della gestione delle risorse
Pianificazione della gestione della comunicazione
Pianificazione della gestione della comunicazione
pianificare la gestione del rischio
Identificare i rischi
Condurre un'analisi qualitativa del rischio
Condurre analisi quantitative del rischio
Pianificare le risposte al rischio
Pianificazione della gestione degli appalti
Pianificare il coinvolgimento degli stakeholder
gruppo del processo esecutivo
definizione
Un insieme di processi per completare il lavoro identificato nel piano di Project Management per soddisfare i requisiti del progetto
Contiene contenuto
Dirigere e gestire il lavoro del progetto
Gestire la conoscenza del progetto
Qualità gestionale
Accesso alle risorse
Costruire una squadra
team di gestione
comunicazione gestionale
Implementare le risposte al rischio
Implementare gli appalti
Gestire il coinvolgimento delle parti interessate
gruppo di processi di monitoraggio
definizione
Un insieme di processi che tracciano, rivedono e adeguano i progressi e le prestazioni del progetto, identificano i cambiamenti necessari e avviano i cambiamenti corrispondenti (sempre esistenti durante il progetto)
Contiene contenuto
Monitorare il lavoro del progetto
Implementare il controllo olistico del cambiamento
Gamma di controllo
controllare il progresso
Controllare i costi
Controllare la qualità
Controllare le risorse
Supervisionare la comunicazione
Rischio di supervisione
Controllare gli acquisti
Supervisionare la partecipazione delle parti interessate
Gruppo di processi di chiusura
definizione
Il completamento o la chiusura formale di un progetto, fase o processo eseguito
Contiene contenuto
Chiusura del progetto
Termina l'acquisto
Le dieci principali aree di conoscenza 49 sottoprocessi
Gestione integrata
definizione
Identificare, definire, combinare, unificare e coordinare le varie attività del gruppo di processi di gestione del progetto
Sviluppare la carta del progetto
accedere
documenti aziendali
caso aziendale
Piano di gestione dei benefici
protocollo
contrarre
protocollo d'intesa
accordo sul livello di servizio
Accordo
lettera di intenti
accordo orale
Altri accordi scritti
fattori del contesto imprenditoriale
asset dei processi organizzativi
Tecnologia degli strumenti
giudizio esperto
raccolta dati
Brainstorming
metodo del focus group
metodo dell'intervista
Abilità interpersonali e di squadra
gestione dei conflitti
guida
Gestione congressi
Incontro
produzione
Carta del progetto
PERCHÉ definizione: scrivere documenti di approvazione
CHE COSA
Scopo del progetto
Obiettivi misurabili del progetto e criteri di successo
requisiti di alto livello
Descrizione di alto livello del progetto, confini, risultati chiave
rischio complessivo del progetto
Registro ipotetico
Ipotesi e vincoli
Programma complessivo delle tappe fondamentali
Risorse finanziarie pre-approvate
Elenco delle principali parti interessate
Requisiti per l'approvazione del progetto
Criteri per valutare il successo del progetto
Chi trae le conclusioni sul successo del progetto?
Chi firma il progetto
Criteri di uscita del progetto
A quali condizioni un progetto dovrebbe essere chiuso o annullato?
Responsabilità e autorità del project manager
Il nome e l'autorità dello sponsor o di altra persona che ha approvato la carta del progetto
CHI
Stabilito dallo sponsor
Sviluppato dal project manager e approvato dallo sponsor
COME
QUANDO
Prima dell'inizio del progetto
Prima è meglio è
struttura
CHI
Scritto da pm
Approvazione dello sponsor
PERCHÉ
approvare
appuntamento
Autorizzare
QUANDO
appena possibile
Prima di pianificare
CHE COSA
scopo, obiettivo
alto livello
Registro ipotetico
Sviluppare il piano di gestione del progetto
accedere
Carta del progetto
Altri output del processo
fattori del contesto imprenditoriale
asset dei processi organizzativi
Strumenti e tecniche
giudizio esperto
raccolta dati
Brainstorming
Lista di controllo
gruppo di discussione
Colloquio
Abilità interpersonali e di squadra
gestione dei conflitti
guida
Gestione congressi
Incontro
produzione
piano di gestione del progetto
Dieci sottopiani principali
piano di gestione dell'ambito
piano di gestione della domanda
piano di gestione del progresso
piano di gestione dei costi
piano di gestione della qualità
piano di gestione delle risorse
piano di gestione della comunicazione
piano di gestione del rischio
Piano di gestione degli appalti
Piano di coinvolgimento degli stakeholder
Altri componenti
piano di gestione del cambiamento
piano di gestione della configurazione
parametri di misurazione delle prestazioni
ciclo di vita del progetto
metodo di sviluppo
controllo di gestione
Tre parametri principali
scopo
costo
programma
Guidare e gestire il lavoro del progetto
accedere
Piano di gestione del progetto (qualsiasi componente)
file di progetto
Modifica registro
Registro delle lezioni apprese
Elenco delle tappe fondamentali
Registro delle comunicazioni del progetto
Programma del progetto
Matrice di monitoraggio dei requisiti
registro dei rischi
rapporto sui rischi
Richiesta di modifica approvata
asset dei processi organizzativi
fattori del contesto imprenditoriale
Strumenti e tecniche
giudizio esperto
sistema informativo per la gestione del progetto
Incontro
produzione
Prodotti finali
dati sulle prestazioni
Registro dei problemi
richiesta di modifica
Azione correttiva
Precauzione
Riparazione dei difetti
rinnovare
Aggiornamento del piano di gestione del progetto
qualsiasi componente
Aggiornamenti dei file di progetto
Elenco attività
Registro ipotetico
Registro delle lezioni apprese
documento dei requisiti
registro dei rischi
Registro delle parti interessate
Aggiornamenti degli asset dei processi organizzativi
Gestire la conoscenza del progetto
accedere
Piano di gestione del progetto (qualsiasi componente)
file di progetto
Registro delle lezioni apprese
Il team di progetto invia gli ordini di lavoro
struttura di ripartizione delle risorse
Criteri di selezione dei fornitori
Registro delle parti interessate
Prodotti finali
fattori del contesto imprenditoriale
asset dei processi organizzativi
attrezzo
giudizio esperto
gestione della conoscenza
Gestione dell'informazione
Abilità interpersonali e di squadra
ascolto attivo
guida
comando
comunicazione interpersonale
consapevolezza politica
produzione
Registro delle lezioni apprese
Aggiornamenti del piano di gestione del progetto (qualsiasi componente)
Aggiornamenti degli asset dei processi organizzativi
Monitorare il lavoro del progetto
accedere
Piano di gestione del progetto (qualsiasi componente)
file di progetto
Registro ipotetico
Base di stima
previsione dei costi
Registro dei problemi
Registro delle lezioni apprese
Elenco delle tappe fondamentali
rapporto di qualità
registro dei rischi
rapporto sui rischi
previsione dei progressi
informazioni sulle prestazioni lavorative
protocollo
fattori del contesto imprenditoriale
asset dei processi organizzativi
Tecnologia degli strumenti
giudizio esperto
analisi dei dati
analisi delle cause profonde
Analisi costi benefici
Analisi dell'Earned Value
Analisi delle alternative
analisi delle tendenze
Analisi della deviazione
il processo decisionale
Incontro
produzione
rapporto sulle prestazioni lavorative
richiesta di modifica
Aggiornamenti del piano di gestione del progetto (qualsiasi componente)
Aggiornamenti dei file di progetto
previsione dei costi
Registro dei problemi
Registro delle lezioni apprese
registro dei rischi
previsione dei progressi
Implementare il controllo olistico del cambiamento
Che cosa
produzione
rapporto sulle prestazioni lavorative
Richiesta di modifica approvata
Aggiornamenti del piano di gestione del progetto (qualsiasi componente)
Aggiornamenti dei file di progetto (registro delle modifiche)
Tecnologia degli strumenti
giudizio esperto
strumenti di controllo del cambiamento
il processo decisionale
votazione
processo decisionale autoritario
Analisi decisionale multicriterio
analisi dei dati
Analisi delle alternative
Analisi costi benefici
Incontro
accedere
piano di gestione del progetto
piano di gestione del cambiamento
piano di gestione della configurazione
Base di applicazione
base di progresso
base dei costi
file di progetto
Base di stima
Matrice di monitoraggio dei requisiti
rapporto sui rischi
rapporto sulle prestazioni lavorative
PERCHÉ
richiesta di modifica
fattori del contesto imprenditoriale
asset dei processi organizzativi
COME processo
richiesta di modifica
scopo
costo
qualità
Analizzare l'impatto
Approvazione della CCB
Aggiorna il registro delle modifiche
Avvisare gli interessati
Aggiornare il piano di gestione del progetto
Implementare le modifiche
verificare
personale dell'OMS
proporre
interno
esterno
sponsor
parti interessate
approvare
segno di riferimento
CCB
non benchmark
PM
Tabù
diretto
trascurare
indugio
Terminare il progetto o la fase
accedere
Carta del progetto
Piano di gestione del progetto (qualsiasi componente)
File di progetto (quasi tutti)
Registro ipotetico
Base di stima
Modifica registro
Registro dei problemi
Registro delle lezioni apprese
Elenco delle tappe fondamentali
Registro delle comunicazioni del progetto
Risultati delle misurazioni del controllo qualità
rapporto di qualità
documento dei requisiti
registro dei rischi
rapporto sui rischi
Risultati finali per l'accettazione
caso aziendale
caso aziendale
Documenti di gestione dei benefici
protocollo
Documenti di appalto
asset dei processi organizzativi
Tecnologia degli strumenti
giudizio esperto
analisi dei dati
Analisi dei file
analisi di regressione
analisi delle tendenze
Analisi della deviazione
Incontro
produzione
Aggiornamenti dei file di progetto
Registro delle lezioni apprese
Consegna del prodotto, servizio o risultato finale
rapporto finale
CHE COSA
Riepilogare le prestazioni del progetto con la relazione finale
contenuto
Panoramica del progetto o della fase
Obiettivi di ambito, criteri di valutazione dell'ambito e prove che dimostrano il raggiungimento degli standard di completamento
Obiettivi di qualità, criteri di valutazione per la qualità del progetto e del prodotto, informazioni di verifica pertinenti e date di consegna effettive delle tappe fondamentali e ragioni delle deviazioni
Obiettivi di costo, inclusi intervalli di costo accettabili, costi effettivi e ragioni delle deviazioni
Un riepilogo del prodotto finale, servizio o risultato identificato
Aggiornamenti degli asset dei processi organizzativi
Garantire che le informazioni siano archiviate nella knowledge base aziendale
struttura
cosa (l'istruttore capisce)
Allocazione delle risorse: divisione dei ruoli
Bilanciare le esigenze concorrenti: conflitto
Misure di risposta al rischio
Processo di taglio: 49
Relazioni tra aree di conoscenza: Costo della pianificazione dell'ambito
Cinque processi principali (comprensione personale) espansione della capacità di integrazione
avviare
Sviluppare la carta del progetto
pianificazione
Sviluppare il piano di gestione del progetto
strumento
Guidare e gestire il lavoro del progetto
Gestire la conoscenza del progetto
tenere sotto controllo
Monitorare il lavoro del progetto
Implementare le modifiche
fine
Terminare il progetto o la fase
gestione dell'ambito
definizione
Assicurarsi che il progetto svolga e svolga solo tutto il lavoro necessario per completare con successo i vari processi del progetto
gestione dell’ambito di pianificazione
accedere
Carta del progetto
piano di gestione del progetto
piano di gestione della qualità
Descrizione del ciclo di vita del progetto
metodo di sviluppo
fattori del contesto imprenditoriale
asset dei processi organizzativi
Tecnologia degli strumenti
giudizio esperto
analisi dei dati
COME
Confermare
prototipo
Processo standardizzato
Analisi delle alternative
Teoria e innovazione TRIZ
40 principi dell'invenzione
Incontro
produzione
piano di gestione dell'ambito
Sviluppare una dichiarazione di ambito
Crea tabella WBS
Creare una matrice di assegnazione delle responsabilità
Accettazione formale dei risultati finali
L'ambito del processo cambia
piano di gestione della domanda
Requisiti di pianificazione, monitoraggio e reporting
Attività di gestione della configurazione
Dare priorità ai requisiti
Determinare le misure del prodotto
Proprietà della matrice di tracciamento
Raccogliere i requisiti
accedere
Carta del progetto
piano di gestione del progetto
piano di gestione dell'ambito
piano di gestione della domanda
Piano di coinvolgimento degli stakeholder
file di progetto
Registro ipotetico
Registro delle lezioni apprese
Registro delle parti interessate
documenti aziendali
caso aziendale
protocollo
fattori del contesto imprenditoriale
asset dei processi organizzativi
Tecnologia degli strumenti
giudizio esperto
raccolta dati
Brainstorming
Colloquio
gruppo di discussione
Questionario
Analisi comparativa
analisi dei dati
Analisi dei file
il processo decisionale
votazione
processo decisionale autocratico
Analisi decisionale multicriterio
Prestazioni dei dati
Diagramma di affinità
raggruppamento creativo
mappa mentale
Classificazione
Abilità interpersonali e di squadra
tecnica del gruppo nominale
Ordinamento delle votazioni
brainstorming strutturato
osservare/parlare
guida
Progettazione o sviluppo congiunto di applicazioni (JAD)
Distribuzione delle funzioni di qualità (QFD)
storie degli utenti
Diagramma di interazione del sistema
Diagramma del sistema interattivo visivo
metodo del prototipo
chiarezza progressiva
produzione
documento dei requisiti
Esigenze aziendali
Esigenze delle parti interessate
Requisiti della soluzione
Richieste funzionali
requisiti non funzionali
Esigenze di transizione e preparazione
Requisiti del progetto
requisiti di qualità
Matrice di monitoraggio dei requisiti
foglio
I requisiti sono legati agli obiettivi aziendali o agli obiettivi del progetto
Requisiti del prodotto dalla fonte ai risultati finali
Definire l'ambito
accedere
Carta del progetto
piano del piano di gestione del progetto
piano di gestione dell'ambito
file di progetto
Registro ipotetico
documento dei requisiti
registro dei rischi
fattori del contesto imprenditoriale
asset dei processi organizzativi
Tecnologia degli strumenti
giudizio esperto
analisi dei dati
Analisi delle alternative
il processo decisionale
Analisi decisionale multicriterio
Capacità di comunicazione interpersonale e gestione del team
guida
analisi del prodotto
produzione
Manuale di gestione dell'ambito
Descrizione della gamma di prodotti
Prodotti finali
Criteri di accettazione
Esclusioni di progetti
Aggiornamento del file
Registro ipotetico
documento dei requisiti
Matrice di monitoraggio dei requisiti
Registro delle parti interessate
Crea WBS
CHE COSA
accedere
piano di gestione del progetto
piano di gestione dell'ambito
file di progetto
Manuale di gestione del progetto
Gestione della domanda
fattori del contesto imprenditoriale
asset dei processi organizzativi
attrezzo
giudizio esperto
guasto
produzione
Base di applicazione
dichiarazione dello scopo del progetto
WBS
Dizionario WBS
pacchetto di lavoro
pacchetto di pianificazione
Aggiornamenti dei file di progetto
Registro ipotetico
documento dei requisiti
COME
Raccogli idee
Prima la democrazia, poi la centralizzazione
scomposizione top-down
Verifica dal basso
PERCHÉ
semplificare
Quantificare
Conferma l'ambito
accedere
piano di gestione del progetto
piano di gestione dell'ambito
piano di gestione della domanda
Base di applicazione
file di progetto
Registro delle lezioni apprese
rapporto di qualità
documento dei requisiti
Matrice di monitoraggio dei requisiti
Risultati verificati
dati sulle prestazioni lavorative
Tecnologia degli strumenti
esaminare
il processo decisionale
votazione
produzione
Risultati finali per l'accettazione
informazioni sulle prestazioni lavorative
richiesta di modifica
Aggiornamenti dei file di progetto
Registro delle lezioni apprese
documento dei requisiti
Matrice di monitoraggio dei requisiti
Gamma di controllo
accedere
piano di gestione del progetto
piano di gestione dell'ambito
piano di gestione della domanda
piano di gestione del cambiamento
piano di gestione della configurazione
Base di applicazione
parametri di misurazione delle prestazioni
file di progetto
Registro delle lezioni apprese
documento dei requisiti
Matrice di monitoraggio dei requisiti
dati sulle prestazioni lavorative
asset dei processi organizzativi
attrezzo
analisi dei dati
Analisi della deviazione
analisi delle tendenze
produzione
richiesta di modifica
informazioni sulle prestazioni lavorative
Aggiornamento del piano di gestione del progetto
piano di gestione dell'ambito
Base di applicazione
base di progresso
base dei costi
parametri di misurazione delle prestazioni
Aggiornamenti dei file di progetto
Registro delle lezioni apprese
documento dei requisiti
Matrice di monitoraggio dei requisiti
Gestione del progresso
definizione
Gestire le varie attività necessarie per completare i progetti in tempo
Gestione dello stato di avanzamento della pianificazione
accedere
Carta del progetto
piano di gestione del progetto
piano di gestione dell'ambito
metodo di sviluppo
Autunno
agile
fattori del contesto imprenditoriale
asset dei processi organizzativi
Strumenti e tecniche
giudizio esperto
analisi dei dati
Incontro
produzione
piano di gestione del progresso
Sviluppo del modello di pianificazione del progetto
Durata del rilascio e dell'iterazione della pianificazione
Precisione
unità di misura
Collegamenti al programma dell'organizzazione
Manutenzione del modello di pianificazione del progetto
soglia di controllo
Pianificazione della misurazione delle prestazioni
formato del rapporto
Definire le attività
accedere
piano di gestione del progetto
piano di gestione del progresso
Base di applicazione
fattori del contesto imprenditoriale
asset dei processi organizzativi
attrezzo
giudizio esperto
guasto
pianificazione continuativa
chiarezza progressiva
L'ambito continua ad essere suddiviso in azioni
Incontro
produzione
Elenco attività
Proprietà dell'attività
Elenco delle tappe fondamentali
richiesta di modifica
Aggiornamento del piano di gestione del progetto
base di progresso
base dei costi
Attività in sequenza
accedere
piano di gestione del progetto
piano di gestione del progresso
Base di applicazione
file di progetto
Proprietà dell'attività
Elenco attività
Registro ipotetico
Elenco delle tappe fondamentali
fattori del contesto imprenditoriale
asset dei processi organizzativi
attrezzo
Disegno predecessore
Relazione attività PDM (diagramma principale)
Termina per avviare FS
Da completo a completo FF
iniziare a iniziare le SS
Dall'inizio alla fine SF
Relazione di rete ADM (diagramma a frecce)
Determinare e integrare le dipendenze
dipendenze obbligatorie
dipendenza selettiva
dipendenze interne
dipendenze esterne
anticipo e ritardo
sistema informativo per la gestione del progetto
produzione
Diagramma di rete dell'avanzamento del progetto
CHE COSA
grafica
Relazione sullo stato di avanzamento dell'attività
modulo
convergenza del percorso
ramo del percorso
Aggiornamento del file
Elenco attività
Proprietà dell'attività
Registro ipotetico
Elenco delle tappe fondamentali
Stima della durata dell'attività
definizione
Una stima temporale dei dati relativi al tempo di lavoro che potrebbero essere necessari per completare un lavoro. Si noti che questo tempo stimato deve fare i conti con il tempo intermittente
Durata (tempo effettivo consumato) = tempo effettivo (orario lavorativo) Tempo intermittente (orario non lavorativo)
accedere
piano di gestione del progetto
piano di gestione del progresso
Base di applicazione
file di progetto
Elenco attività
Proprietà dell'attività
Registro ipotetico
Registro delle lezioni apprese
Elenco delle tappe fondamentali
Il team di progetto invia gli ordini di lavoro
struttura di ripartizione delle risorse
Calendario delle risorse
Requisiti di risorse
registro dei rischi
fattori del contesto imprenditoriale
asset dei processi organizzativi
Tecnologia degli strumenti
giudizio esperto
stima dell’analogia
Utilizzare analogie per estrapolare e stimare il tempo richiesto per le attività progettuali attuali in base ai tempi effettivi per attività progettuali simili svolte in passato.
somiglianza, dati di settore
stima dei parametri
Dati storici Parametri di progetto Relazioni statistiche
stima in tre punti
Un metodo per stimare il tempo di varie attività basato su determinati presupposti.
rischio
Stima dal basso
analisi dei dati
Analisi delle alternative
Analisi delle riserve
riserva per imprevisti
Incorporare parametri di riferimento sui progressi della gestione
noto-sconosciuto
riserve di gestione
Non incluso nei benchmark di avanzamento
sconosciuto-sconosciuto
il processo decisionale
Incontro
produzione
stima della durata
Base di stima
Aggiornamenti dei file di progetto
Proprietà dell'attività
Registro ipotetico
Registro delle lezioni apprese
Sviluppare un piano di progresso
accedere
piano di gestione del progetto
piano di gestione del progresso
Base di applicazione
file di progetto
Elenco attività
Proprietà dell'attività
Base di stima
stima della durata
Registro ipotetico
Registro delle lezioni apprese
Elenco delle tappe fondamentali
Diagramma di rete dell'avanzamento del progetto
Il team di progetto invia gli ordini di lavoro
Calendario delle risorse
Requisiti di risorse
registro dei rischi
protocollo
fattori del contesto imprenditoriale
asset dei processi organizzativi
Tecnologia degli strumenti
Analisi della rete di avanzamento
metodo del percorso critico
Ottimizzazione delle risorse
bilanciamento delle risorse
Livellamento delle risorse
analisi dei dati
Analisi dello scenario ipotetico
simulazione
Analisi di Montecatello
anticipo e ritardo
Compressione del progresso
Corsia preferenziale (alto rischio)
Lavoro urgente (costo elevato)
sistema informativo per la gestione del progetto
Pianificazione del rilascio agile
produzione
base di progresso
Aggiornamento del piano di gestione del progetto
piano di gestione del progresso
base dei costi
Piano di gestione della pianificazione del progetto
diagramma di Gantt
grafico delle tappe fondamentali
Diagramma di rete dell'avanzamento del progetto
Aggiornamenti dei file di progetto
Proprietà dell'attività
Registro ipotetico
stima della durata
Registro delle lezioni apprese
Requisiti di risorse
registro dei rischi
Calendario del progetto
dati di avanzamento
richiesta di modifica
controllare il progresso
accedere
piano di gestione del progetto
piano di gestione del progresso
base dei costi
base di progresso
Base di applicazione
parametri di misurazione delle prestazioni
file di progetto
Registro delle lezioni apprese
Calendario del progetto
Calendario delle risorse
dati sulle prestazioni lavorative
asset dei processi organizzativi
Tecnologia degli strumenti
analisi dei dati
Analisi dell'Earned Value
Grafico di burndown iterativo
valutazione delle prestazioni
analisi delle tendenze
Analisi della deviazione
Analisi dello scenario ipotetico
metodo del percorso critico
sistema informativo per la gestione del progetto
Ottimizzazione delle risorse
Importo anticipato Importo ritardato
Compressione del progresso
produzione
informazioni sulle prestazioni lavorative
previsione dei progressi
richiesta di modifica
Aggiornamento del piano di gestione del progetto
piano di gestione del progresso
base di progresso
base dei costi
parametri di misurazione delle prestazioni
Aggiornamenti dei file di progetto
Registro ipotetico
Base di stima
Registro delle lezioni apprese
Programma del progetto
Registro delle risorse
registro dei rischi
dati di avanzamento
gestione dei costi
definizione
I vari processi di pianificazione, stima, definizione del budget, finanziamento, finanziamento, gestione e controllo dei costi in modo che il progetto possa essere completato entro la fascia di costo approvata
pianificazione della gestione dei costi
accedere
Carta del progetto
piano di gestione del progetto
piano di gestione del progresso
piano di gestione del rischio
fattori del contesto imprenditoriale
asset dei processi organizzativi
Tecnologia degli strumenti
giudizio esperto
analisi dei dati
Incontro
produzione
piano di gestione dei costi
unità di misura
Ore-persona
Precisione
Precisione
Collegamenti al programma dell'organizzazione
soglia di controllo
regole di misurazione della performance
formato del rapporto
Altri dettagli
Costo stimato
accedere
piano di gestione del progetto
piano di gestione dei costi
piano di gestione della qualità
Base di applicazione
file di progetto
Registro delle lezioni apprese
Programma del progetto
Requisiti di risorse
registro dei rischi
fattori del contesto imprenditoriale
condizioni di mercato
Informazioni commerciali pubblicate
Tassi di cambio e tassi di inflazione
asset dei processi organizzativi
Tecnologia degli strumenti
giudizio esperto
Stima dal basso
stima dell’analogia
stima dei parametri
stima in tre punti
analisi dei dati
Analisi delle alternative
Analisi delle riserve
costo della qualità
sistema informativo per la gestione del progetto
il processo decisionale
produzione
Costo stimato
Base di stima
Aggiornamenti dei file di progetto
Registro ipotetico
Registro delle lezioni apprese
registro dei rischi
Budgeting
accedere
piano di gestione del progetto
piano di gestione dei costi
piano di gestione delle risorse
Base di applicazione
file di progetto
Base di stima
Costo stimato
Programma del progetto
registro dei rischi
documenti aziendali
caso aziendale
Piano di gestione dei benefici
protocollo
fattori del contesto imprenditoriale
asset dei processi organizzativi
Tecnologia degli strumenti
giudizio esperto
riepilogo costi
analisi dei dati
Analisi delle riserve
Revisione delle informazioni storiche
Saldo del limite di finanziamento
Finanziamento
produzione
base dei costi
Requisiti di finanziamento del progetto
Aggiornamenti dei file di progetto
Costo stimato
Programma del progetto
registro dei rischi
Controllare i costi
accedere
piano di gestione del progetto
piano di gestione dei costi
base dei costi
parametri di misurazione delle prestazioni
file di progetto
registro dei rischi
Requisiti di finanziamento del progetto
dati sulle prestazioni lavorative
asset dei processi organizzativi
Tecnologia degli strumenti
giudizio esperto
analisi dei dati
Analisi dell'Earned Value EV
FV-AC
Valore del piano PV
Carico di lavoro pianificato * prezzo unitario preventivato
Costo effettivoAC
Importo effettivo del lavoro completato * prezzo unitario effettivo
Analisi della deviazione
Deviazione di avanzamento SV
SV=EV-PV
CV varianza costi
CV=EV-AC
Pianificare l'indice di prestazione SPI
SPI=EV/PV
indice di prestazione dei costiCPI
IPC=EV/AC
L'ETC deve essere stimato al completamento
Quanto budget rimane per completare il lavoro rimanente?
ETC=(BAC-EV)/CPI
Stima al completamento EAC
Stima dei costi rimanenti per completare il progetto in diversi momenti
EAC=AC (BAC-EV)/CPI
analisi delle tendenze
icona
prevedere
Analisi delle riserve
Indice di prestazione al completamento
sistema di gestione delle informazioni
produzione
informazioni sulle prestazioni
previsione dei costi
richiesta di modifica
Aggiornamento del piano di gestione del progetto
piano di gestione dei costi
base dei costi
parametri di misurazione delle prestazioni
Aggiornamenti dei file di progetto
Registro ipotetico
Base di stima
Costo stimato
Registro delle lezioni apprese
registro dei rischi
Controllo di qualità
definizione
Il processo di applicazione della politica della qualità dell'organizzazione per pianificare, gestire e controllare i requisiti di qualità del progetto e del prodotto per soddisfare le aspettative delle parti interessate
Pianificare la gestione della qualità
accedere
Carta del progetto
piano di gestione del progetto
piano di gestione della domanda
piano di gestione del rischio
Piano di coinvolgimento degli stakeholder
Base di applicazione
file di progetto
Registro ipotetico
documento dei requisiti
Matrice di monitoraggio dei requisiti
registro dei rischi
Registro delle parti interessate
fattori del contesto imprenditoriale
asset dei processi organizzativi
Tecnologia degli strumenti
giudizio esperto
raccolta dati
Analisi comparativa
Brainstorming
Colloquio
analisi dei dati
Analisi costi benefici
costo della qualità
Costo di coerenza (evitare il fallimento)
costo della prevenzione
Valutare i costi
Costi di incoerenza (a causa del fallimento)
costi di fallimento interno
costi di guasto esterno
il processo decisionale
Analisi decisionale multicriterio
Prestazioni dei dati
diagramma di flusso
modello logico dei dati
Diagramma a matrice
mappa mentale
Pianificazione delle prove e delle ispezioni
Incontro
produzione
piano di gestione della qualità
misure di qualità
Aggiornamento del piano di gestione del progetto
piano di gestione del rischio
Base di applicazione
Aggiornamenti dei file di progetto
Registro delle lezioni apprese
Matrice di monitoraggio dei requisiti
registro dei rischi
Registro delle parti interessate
Qualità gestionale
accedere
piano di gestione del progetto
piano di gestione della qualità
file di progetto
Registro delle lezioni apprese
Risultati delle misurazioni del controllo qualità
misure di qualità
rapporto sui rischi
asset dei processi organizzativi
Tecnologia degli strumenti
raccolta dati
Lista di controllo
analisi dei dati
Analisi delle alternative
Analisi dei file
analisi del processo
analisi delle cause profonde
il processo decisionale
Analisi decisionale multicriterio
Prestazioni dei dati
Diagramma di affinità
Diagramma causa-effetto (come diagramma a lisca di pesce, diagramma perché-perché)
diagramma di flusso
Istogramma
Diagramma a matrice
Grafico a dispersione
Pareto
verifica
Progettare per X
problema risolto
metodi di miglioramento della qualità
Circolo di Deming PDCA
Sei Sigma
produzione
rapporto di qualità
Documenti di test e valutazione
richiesta di modifica
Aggiornamento del piano di gestione del progetto
piano di gestione della qualità
Base di applicazione
base di progresso
base dei costi
Aggiornamenti dei file di progetto
Registro dei problemi
Registro delle lezioni apprese
registro dei rischi
Controllare la qualità
accedere
piano di gestione del progetto
piano di gestione della qualità
file di progetto
Registro delle lezioni apprese
misure di qualità
Documenti di test e valutazione
Registro dei problemi
registro dei rischi
Richiesta di modifica approvata
Risultati verificati
dati sulle prestazioni lavorative
fattori del contesto imprenditoriale
asset dei processi organizzativi
Tecnologia degli strumenti
raccolta dati
Lista di controllo
lista di controllo
campionamento statistico
Questionario
analisi dei dati
valutazione delle prestazioni
analisi delle cause profonde
Ispezione (revisione, peer review, audit o ispezione)
test
Prestazioni dei dati
diagramma di causa ed effetto
Carte di controllo
Ore 7 dallo stesso lato, regola delle 7
Istogramma
Grafico a dispersione
Incontro
Esaminare le richieste di modifica approvate
Revisione/lezioni apprese
produzione
Risultati delle misurazioni del controllo qualità
Risultati verificati
informazioni sulle prestazioni lavorative
richiesta di modifica
piano di gestione del progetto
piano di gestione della qualità
Gestione delle risorse
definizione
Identificare, acquisire e gestire le risorse necessarie per completare i vari processi del progetto
Pianificazione della gestione delle risorse
accedere
Carta del progetto
piano di gestione del progetto
piano di gestione della qualità
Base di applicazione
file di progetto
Programma del progetto
documento dei requisiti
registro dei rischi
Registro delle parti interessate
fattori del contesto imprenditoriale
asset dei processi organizzativi
Tecnologia degli strumenti
giudizio esperto
Prestazioni dei dati
gerarchico
Organizzazione della ripartizione del lavoro (WBS)
Struttura di ripartizione organizzativa OBS
Struttura di ripartizione delle risorse (RBS)
Matrice di assegnazione delle responsabilità
RAM
RACI
tipo di testo
teoria dell'organizzazione
Incontro
produzione
piano di gestione delle risorse
Identificare le risorse
Accesso alle risorse
Ruoli e responsabilità (ruoli, autorità, responsabilità, abilità)
Organigramma del progetto
Gestione delle risorse del team di progetto
formazione
Costruzione della squadra
Controllo delle risorse
schema di accreditamento
Carta della squadra
Aggiornamenti dei file di progetto
Registro ipotetico
registro dei rischi
Stima delle risorse per l'attività
accedere
piano di gestione del progetto
piano di gestione delle risorse
Base di applicazione
file di progetto
Proprietà dell'attività
Elenco attività
Registro ipotetico
Calendario delle risorse
registro dei rischi
fattori del contesto imprenditoriale
asset dei processi organizzativi
Tecnologia degli strumenti
giudizio esperto
Stima dal basso
stima dell’analogia
stima dei parametri
analisi dei dati
Analisi delle alternative
sistema informativo per la gestione del progetto
Incontro
produzione
Requisiti di risorse
Base di stima
Struttura di ripartizione delle risorse (RBS)
Aggiornamenti dei file di progetto
Proprietà dell'attività
Registro ipotetico
Registro delle lezioni apprese
Accesso alle risorse
accedere
piano di gestione del progetto
piano di gestione delle risorse
Piano di gestione degli appalti
base dei costi
file di progetto
Programma del progetto
Calendario delle risorse
Requisiti di risorse
Registro delle parti interessate
fattori del contesto imprenditoriale
asset dei processi organizzativi
Tecnologia degli strumenti
il processo decisionale
Analisi decisionale multicriterio
Abilità interpersonali e di squadra
negoziazione
pre-spedizione
squadra virtuale
produzione
foglio di allocazione delle risorse materiali
Il team di progetto invia gli ordini di lavoro
Calendario delle risorse
richiesta di modifica
Aggiornamento del piano di gestione del progetto
piano di gestione delle risorse
base dei costi
Aggiornamenti dei file di progetto
Registro delle lezioni apprese
Programma del progetto
Struttura di ripartizione delle risorse (RBS)
Requisiti di risorse
registro dei rischi
Registro delle parti interessate
Aggiornamento sui fattori del contesto imprenditoriale
Aggiornamenti degli asset dei processi organizzativi
Costruire una squadra
accedere
piano di gestione del progetto
piano di gestione delle risorse
file di progetto
Registro delle lezioni apprese
Programma del progetto
Il team di progetto invia gli ordini di lavoro
Calendario delle risorse
Carta del progetto
fattori del contesto imprenditoriale
asset dei processi organizzativi
Strumenti e tecniche
Ufficio centralizzato
squadra virtuale
Tecnologia della comunicazione
Abilità interpersonali e di squadra
gestione dei conflitti
Influenza
eccitazione
teoria
La teoria della scala di Tuckman
modulo
shock
specifica
Maturo
Sciogliersi
teoria della motivazione
La teoria dei bisogni di Maslow
La teoria dei due fattori di Herzberg
assistenza sanitaria
eccitazione
Teoria XY di McGregor
La teoria di Ouchi Z
La teoria dell'aspettativa di Fromm
La teoria della motivazione al successo di McClelland
teoria dell’equità di Adams
negoziazione
Costruzione della squadra
Riconoscimenti e premi
formazione
Valutazione individuale e di squadra
Incontro
produzione
Valutazione delle prestazioni della squadra
Miglioramento delle competenze personali
Miglioramento delle capacità del team
Riduzione del tasso di turnover dei membri del team
Rafforzamento della coesione del team
richiesta di modifica
Aggiornamento del piano di gestione del progetto
piano di gestione delle risorse
Aggiornamenti dei file di progetto
Registro delle lezioni apprese
Programma del progetto
Il team di progetto invia gli ordini di lavoro
Calendario delle risorse
Carta della squadra
Aggiornamento sulla privacy dell'ambiente aziendale
Aggiornamenti degli asset dei processi organizzativi
team di gestione
accedere
piano di gestione del progetto
piano di gestione delle risorse
file di progetto
Registro dei problemi
Registro delle lezioni apprese
Il team di progetto invia gli ordini di lavoro
Carta della squadra
rapporto sulle prestazioni lavorative
Valutazione delle prestazioni della squadra
fattori del contesto imprenditoriale
asset dei processi organizzativi
Tecnologia degli strumenti
Abilità interpersonali e di squadra
gestione dei conflitti
Collaborare/Risolvere problemi
Compromesso/Mediazione
Facilitare/accomodare
forza/comando
ritirarsi/evadere
Prendere decisioni
Intelligenza emotiva
Influenza
comando
sistema informativo per la gestione del progetto
produzione
Aggiornamento del piano di gestione del progetto
piano di gestione delle risorse
base di progresso
base dei costi
Aggiornamenti dei file di progetto
Registro dei problemi
Registro delle lezioni apprese
Il team di progetto invia gli ordini di lavoro
richiesta di modifica
Aggiornamento sui fattori del contesto imprenditoriale
Controllare le risorse
accedere
piano di gestione del progetto
piano di gestione delle risorse
file di progetto
Registro dei problemi
Registro delle lezioni apprese
Tabella di allocazione delle risorse materiali
Programma del progetto
Struttura di ripartizione delle risorse (RBS)
Requisiti di risorse
registro dei rischi
rapporto sulle prestazioni lavorative
protocollo
asset dei processi organizzativi
Tecnologia degli strumenti
analisi dei dati
Analisi delle alternative
Analisi costi benefici
valutazione delle prestazioni
analisi delle tendenze
problema risolto
Abilità interpersonali e di squadra
negoziazione
Influenza
sistema informativo per la gestione del progetto
produzione
informazioni sulle prestazioni lavorative
richiesta di modifica
Aggiornamento del piano di progetto
piano di gestione delle risorse
base di progresso
base dei costi
Aggiornamenti dei file di progetto
Registro ipotetico
Registro dei problemi
Registro delle lezioni apprese
Tabella di allocazione delle risorse materiali
Struttura di ripartizione delle risorse (RBS)
registro dei rischi
gestione della comunicazione
definizione
I processi che assicurano la pianificazione, la raccolta, la generazione, il rilascio, l'archiviazione, il recupero, la gestione, il controllo, la supervisione e la disposizione finale tempestivi e appropriati delle informazioni di progetto
Pianificazione della gestione della comunicazione
accedere
Carta del progetto
piano di gestione del progetto
piano di gestione delle risorse
Piano di coinvolgimento degli stakeholder
file di progetto
documento dei requisiti
Registro delle parti interessate
fattori del contesto imprenditoriale
asset dei processi organizzativi
Strumenti e tecniche
giudizio esperto
Analisi dei bisogni comunicativi
Tecnologia della comunicazione
modello di comunicazione
metodo di comunicazione
comunicazione interattiva
spingere la comunicazione
tirare la comunicazione
Abilità interpersonali e di squadra
valutazione dello stile comunicativo
consapevolezza politica
consapevolezza culturale
Prestazioni dei dati
Matrice di valutazione del coinvolgimento degli stakeholder
Incontro
produzione
piano di gestione della comunicazione
Aggiornamento del piano di gestione del progetto
Piano di coinvolgimento degli stakeholder
Aggiornamenti dei file di progetto
Programma del progetto
Registro delle parti interessate
comunicazione gestionale
accedere
piano di gestione del progetto
piano di gestione delle risorse
piano di gestione della comunicazione
Piano di coinvolgimento degli stakeholder
file di progetto
Modifica registro
Registro dei problemi
Registro delle lezioni apprese
rapporto di qualità
rapporto sui rischi
Registro delle parti interessate
rapporto sulle prestazioni lavorative
fattori del contesto imprenditoriale
asset dei processi organizzativi
Strumenti e tecniche
Tecnologia della comunicazione
metodo di comunicazione
abilità comunicative
competenza comunicativa
feedback
abilità non verbali
Dimostrazione
sistema informativo per la gestione del progetto
Rilasciato il rapporto del progetto
Relazioni uomo-macchina e capacità di squadra
ascolto attivo
gestione dei conflitti
consapevolezza culturale
Gestione congressi
comunicazione interpersonale
consapevolezza politica
Incontro
produzione
Registro delle comunicazioni del progetto
Aggiornamento del piano di gestione del progetto
piano di gestione della comunicazione
Piano di coinvolgimento degli stakeholder
Aggiornamenti dei file di progetto
Registro dei problemi
Registro delle lezioni apprese
Programma del progetto
registro dei rischi
Registro delle parti interessate
Aggiornamenti degli asset dei processi organizzativi
Supervisionare la comunicazione
accedere
piano di gestione del progetto
piano di gestione delle risorse
piano di gestione della comunicazione
Piano di coinvolgimento degli stakeholder
file di progetto
Registro dei problemi
Registro delle lezioni apprese
Registro delle comunicazioni del progetto
dati sulle prestazioni lavorative
fattori del contesto imprenditoriale
asset dei processi organizzativi
Strumenti e tecniche
giudizio esperto
sistema informativo per la gestione del progetto
analisi dei dati
Matrice di valutazione del coinvolgimento degli stakeholder
Abilità interpersonali e di squadra
osservare/parlare
Incontro
produzione
informazioni sulle prestazioni lavorative
richiesta di modifica
Aggiornamento del piano di gestione del progetto
piano di gestione della comunicazione
Piano di coinvolgimento degli stakeholder
Aggiornamenti dei file di progetto
Registro dei problemi
Registro delle lezioni apprese
Registro delle parti interessate
Gestione del rischio
definizione
I processi di pianificazione, identificazione dei rischi, analisi dei rischi e risposta al monitoraggio dei rischi
concetti informativi di base
fattori di rischio
probabilità, impatto, evento, causa, condizione
attitudine al rischio
avverso al rischio
rischio neutrale
cercatore di rischio
Gestione del rischio
rischi non legati ad eventi
rischio di variabilità
rischio di ambiguità
resilienza del progetto
Gestione integrata del rischio
pianificare la gestione del rischio
accedere
Carta del progetto
Piano di gestione del progetto (tutti i documenti)
file di progetto
Registro delle parti interessate
fattori del contesto imprenditoriale
asset dei processi organizzativi
Strumenti e tecniche
giudizio esperto
analisi dei dati
Analisi delle parti interessate
Incontro
produzione
piano di gestione del rischio
Identificare i rischi
accedere
piano di gestione del progetto
piano di gestione della domanda
piano di gestione del progresso
piano di gestione dei costi
piano di gestione della qualità
piano di gestione delle risorse
piano di gestione del rischio
Base di applicazione
base di progresso
base dei costi
file di progetto
Registro ipotetico
Costo stimato
stima della durata
Registro dei problemi
Registro delle lezioni apprese
documento dei requisiti
Requisiti di risorse
Registro delle parti interessate
protocollo
Documenti di appalto
fattori del contesto imprenditoriale
asset dei processi organizzativi
Strumenti e tecniche
giudizio esperto
raccolta dati
Brainstorming
Lista di controllo
Colloquio
analisi dei dati
analisi delle cause profonde
Analisi delle ipotesi e dei vincoli
Analisi SWOT
Analisi dei file
Abilità interpersonali e di squadra
guida
Elenco dei suggerimenti
Incontro
produzione
file di progetto
registro dei rischi
Elenco dei rischi identificati
Persona responsabile del rischio potenziale
Elenco delle potenziali misure di risposta al rischio
Aggiornamenti dei file di progetto
Registro ipotetico
Registro dei problemi
Registro delle lezioni apprese
rapporto sui rischi
Condurre un'analisi qualitativa del rischio
accedere
piano di gestione del progetto
piano di gestione del rischio
file di progetto
Registro ipotetico
registro dei rischi
Registro delle parti interessate
fattori del contesto imprenditoriale
asset dei processi organizzativi
Strumenti e tecniche
giudizio esperto
raccolta dati
Colloquio
analisi dei dati
Valutazione della qualità dei dati di rischio
Probabilità del rischio e valutazione dell'impatto
Valutazione di altri parametri di rischio
Abilità interpersonali e di squadra
guida
Classificazione del rischio
Prestazioni dei dati
Matrice di probabilità e impatto
diagramma gerarchico
Incontro
produzione
Aggiornamenti dei file di progetto
Registro ipotetico
Registro dei problemi
registro dei rischi
rapporto sui rischi
Condurre analisi quantitative del rischio
accedere
piano di gestione del progetto
piano di gestione del rischio
Base di applicazione
base di progresso
base dei costi
file di progetto
Registro ipotetico
Base di stima
Costo stimato
previsione dei costi
stima della durata
Elenco delle tappe fondamentali
Requisiti di risorse
registro dei rischi
rapporto sui rischi
previsione dei progressi
fattori del contesto imprenditoriale
asset dei processi organizzativi
Strumenti e tecniche
giudizio esperto
raccolta dati
Colloquio
Abilità interpersonali e di squadra
guida
Come si manifesta l'incertezza
analisi dei dati
Simulazione (analisi Monte Carlo)
Analisi di sensibilità (grafico del tornado)
Analisi dell'albero decisionale (EMV del valore monetario atteso)
diagramma di influenza
produzione
Aggiornamenti dei file di progetto
rapporto sui rischi
Pianificare le risposte al rischio
accedere
piano di gestione del progetto
piano di gestione delle risorse
piano di gestione del rischio
base dei costi
file di progetto
Registro delle lezioni apprese
Programma del progetto
Il team di progetto invia gli ordini di lavoro
Calendario delle risorse
rapporto sui rischi
Registro delle parti interessate
fattori del contesto imprenditoriale
asset dei processi organizzativi
Strumenti e tecniche
giudizio esperto
raccolta dati
Colloquio
Abilità interpersonali e di squadra
guida
Strategia di risposta alle minacce
Rapporto
Evitare
trasferimento
alleviare
accettare
Strategie per affrontare le opportunità
Rapporto
aprire
condividere
migliorare
accettare
strategie di risposta all’emergenza
Strategia complessiva di risposta al rischio del progetto
Evitare
aprire
trasferire o condividere
ridurre o migliorare
accettare
analisi dei dati
Analisi delle alternative
analisi costo-efficacia
il processo decisionale
Analisi decisionale multicriterio
produzione
Aggiornamento del piano di gestione del progetto
piano di gestione del progresso
piano di gestione dei costi
piano di gestione della qualità
piano di gestione delle risorse
Piano di gestione degli appalti
Base di applicazione
base di progresso
base dei costi
Aggiornamenti dei file di progetto
Registro ipotetico
previsione dei costi
Registro delle lezioni apprese
Programma del progetto
Il team di progetto invia gli ordini di lavoro
registro dei rischi
rapporto sui rischi
Implementare le risposte al rischio
accedere
piano di gestione del progetto
piano di gestione del rischio
file di progetto
Registro delle lezioni apprese
registro dei rischi
rapporto sui rischi
asset dei processi organizzativi
Strumenti e tecniche
giudizio esperto
Abilità interpersonali e di squadra
Influenza
sistema informativo per la gestione del progetto
produzione
richiesta di modifica
Aggiornamenti dei file di progetto
Registro dei problemi
Registro delle lezioni apprese
Il team di progetto invia gli ordini di lavoro
registro dei rischi
rapporto sui rischi
Rischio di supervisione
accedere
piano di gestione del progetto
piano di gestione del rischio
file di progetto
Registro delle lezioni apprese
registro dei rischi
rapporto sui rischi
Registro dei problemi
dati sulle prestazioni lavorative
rapporto sulle prestazioni lavorative
Strumenti e tecniche
analisi dei dati
Analisi delle prestazioni tecniche
Analisi delle riserve
verifica
Incontro
produzione
Aggiornamenti del piano di gestione del progetto (tutti)
Aggiornamenti dei file di progetto
Registro ipotetico
Registro dei problemi
Registro delle lezioni apprese
registro dei rischi
rapporto sui rischi
Gestione degli appalti
definizione
I vari processi di prodotti, servizi e risultati procurati o ottenuti dall'esterno del progetto
Pianificazione della gestione degli appalti
accedere
Carta del progetto
documenti aziendali
caso aziendale
Piano di gestione dei benefici
piano di gestione del progetto
piano di gestione dell'ambito
piano di gestione della qualità
piano di gestione delle risorse
Base di applicazione
file di progetto
Elenco delle tappe fondamentali
Il team di progetto invia gli ordini di lavoro
documento dei requisiti
Matrice di monitoraggio dei requisiti
Requisiti di risorse
registro dei rischi
Registro delle parti interessate
fattori del contesto imprenditoriale
asset dei processi organizzativi
Elenco venditori pre-approvati
Politiche, procedure e linee guida formali in materia di appalti
tipo di contratto
contratto a forfait
prezzo totale fisso
Prezzo totale più commissioni di incentivo
Prezzo totale più aggiustamento del prezzo economico
contratto di rimborso spese
contratto a costo maggiorato di compenso incentivante
contratto a costo più canone fisso
contratto a costo maggiorato di compenso incentivante
Contratto di lavoro e materiali
Strumenti e tecniche
giudizio esperto
raccolta dati
ricerca di mercato
analisi dei dati
Analisi make-or-buy
Analisi selezione fornitori
Incontro
produzione
Piano di gestione degli appalti
Strategia di approvvigionamento
Documenti di offerta
Invito informativo
Invito per preventivo
invito a proporre
Dichiarazione di lavoro d'acquisto
Criteri di selezione dei fornitori
Prendere o acquistare una decisione
stima dei costi indipendente
richiesta di modifica
Aggiornamenti dei file di progetto
Registro delle lezioni apprese
Elenco delle tappe fondamentali
documento dei requisiti
Matrice di monitoraggio dei requisiti
registro dei rischi
Registro delle parti interessate
Aggiornamenti degli asset dei processi organizzativi
Implementare gli appalti
accedere
piano di gestione del progetto
piano di gestione dell'ambito
piano di gestione della domanda
piano di gestione della comunicazione
piano di gestione del rischio
Piano di gestione degli appalti
piano di gestione della configurazione
base dei costi
file di progetto
Registro delle lezioni apprese
Programma del progetto
documento dei requisiti
registro dei rischi
Registro delle parti interessate
Documenti di appalto
proposta del venditore
fattori del contesto imprenditoriale
asset dei processi organizzativi
Strumenti e tecniche
giudizio esperto
pubblicizzare
riunione degli offerenti
analisi dei dati
Valutazione della proposta
Abilità interpersonali e di squadra
negoziazione
produzione
riunione degli offerenti
protocollo
richiesta di modifica
Aggiornamento del piano di gestione del progetto
piano di gestione della domanda
piano di gestione della qualità
piano di gestione della comunicazione
piano di gestione del rischio
Piano di gestione degli appalti
Base di applicazione
base di progresso
base dei costi
Aggiornamenti dei file di progetto
Registro delle lezioni apprese
documento dei requisiti
Matrice di monitoraggio dei requisiti
Calendario delle risorse
registro dei rischi
Registro delle parti interessate
Controllare gli acquisti
accedere
piano di gestione del progetto
piano di gestione della domanda
piano di gestione del rischio
Piano di gestione degli appalti
piano di gestione del cambiamento
base di progresso
file di progetto
Registro ipotetico
Elenco delle tappe fondamentali
rapporto di qualità
Registro delle lezioni apprese
documento dei requisiti
Matrice di monitoraggio dei requisiti
registro dei rischi
Registro delle parti interessate
protocollo
Documenti di appalto
Richiesta di modifica approvata
dati sulle prestazioni lavorative
fattori del contesto imprenditoriale
asset dei processi organizzativi
Strumenti e tecniche
giudizio esperto
Gestione dei sinistri
analisi dei dati
controllo di gestione
Analisi dell'Earned Value
analisi delle tendenze
esaminare
verifica
produzione
Approvvigionamento chiuso (Approvvigionamento chiuso)
informazioni sulle prestazioni lavorative
Aggiornamenti dei documenti di gara
richiesta di modifica
Aggiornamento del piano di gestione del progetto
piano di gestione del rischio
Piano di gestione degli appalti
base di progresso
base dei costi
Aggiornamenti dei file di progetto
Registro delle lezioni apprese
Requisiti di risorse
Matrice di monitoraggio dei requisiti
registro dei rischi
Registro delle parti interessate
Elaborare gli aggiornamenti delle risorse
Piani di pagamento e richieste
Documento di valutazione delle prestazioni del venditore
Aggiornamento dell'elenco dei venditori prequalificati
Base di conoscenza delle lezioni apprese
Fascicolo degli appalti
Gestione delle parti interessate
definizione
Identificare le persone o le organizzazioni che influenzano o sono interessate dal progetto, analizzare le aspettative e gli impatti delle parti rilevanti sul progetto e formulare strategie di gestione adeguate per mobilitare le parti rilevanti a partecipare al processo decisionale e all'esecuzione del progetto.
Identificare le parti interessate
accedere
Carta del progetto
documenti aziendali
caso aziendale
Piano di gestione dei benefici
piano di gestione del progetto
piano di gestione della comunicazione
Piano di coinvolgimento degli stakeholder
file di progetto
Modifica registro
Registro dei problemi
documento dei requisiti
protocollo
fattori del contesto imprenditoriale
asset dei processi organizzativi
Strumenti e tecniche
giudizio esperto
raccolta dati
Questionario
Brainstorming
analisi dei dati
Analisi delle parti interessate
Analisi dei file
Prestazioni dei dati
Analisi/performance della mappatura degli stakeholder
Incontro
produzione
Registro delle parti interessate
richiesta di modifica
Aggiornamento del piano di gestione del progetto
piano di gestione della domanda
piano di gestione del rischio
piano di gestione della comunicazione
Piano di coinvolgimento degli stakeholder
Aggiornamenti dei file di progetto
diario delle vacanze
Registro dei problemi
registro dei rischi
Pianificare il coinvolgimento degli stakeholder
accedere
Carta del progetto
piano di gestione del progetto
piano di gestione della comunicazione
piano di gestione delle risorse
piano di gestione del rischio
file di progetto
Registro ipotetico
Modifica registro
Registro dei problemi
Programma del progetto
registro dei rischi
Registro delle parti interessate
protocollo
fattori del contesto imprenditoriale
asset dei processi organizzativi
Strumenti e tecniche
giudizio esperto
raccolta dati
Analisi comparativa
analisi dei dati
Analisi delle ipotesi e dei vincoli
analisi delle cause profonde
il processo decisionale
Priorità/classificazione
Prestazioni dei dati
mappa mentale
Matrice di valutazione del coinvolgimento degli stakeholder
Non capisco il tipo
Resistente
Neutro
Supporto
tipo di leadership
Incontro
produzione
Piano di coinvolgimento degli stakeholder
Gestire il coinvolgimento delle parti interessate
accedere
piano di gestione del progetto
piano di gestione della comunicazione
piano di gestione del cambiamento
piano di gestione del rischio
Piano di coinvolgimento degli stakeholder
file di progetto
Modifica registro
Registro dei problemi
Registro delle lezioni apprese
Registro delle parti interessate
fattori del contesto imprenditoriale
asset dei processi organizzativi
Strumenti e tecniche
giudizio esperto
abilità comunicative
feedback
Abilità interpersonali e di squadra
gestione dei conflitti
negoziazione
osservare/parlare
consapevolezza politica
consapevolezza culturale
regole di base
Incontro
produzione
richiesta di modifica
Aggiornamento del piano di gestione del progetto
piano di gestione della comunicazione
Piano di coinvolgimento degli stakeholder
Aggiornamenti dei file di progetto
Modifica registro
Registro dei problemi
Registro delle lezioni apprese
Registro delle parti interessate
Supervisionare la partecipazione delle parti interessate
accedere
piano di gestione del progetto
piano di gestione della comunicazione
piano di gestione delle risorse
Piano di coinvolgimento degli stakeholder
file di progetto
Registro dei problemi
Registro delle lezioni apprese
Registro delle comunicazioni del progetto
registro dei rischi
Registro delle parti interessate
dati sulle prestazioni lavorative
fattori del contesto imprenditoriale
asset dei processi organizzativi
Strumenti e tecniche
analisi dei dati
Analisi delle alternative
analisi delle cause profonde
Analisi delle parti interessate
il processo decisionale
Analisi decisionale multicriterio
votazione
Prestazioni dei dati
Matrice di valutazione del coinvolgimento degli stakeholder
abilità comunicative
feedback
Dimostrazione
Abilità interpersonali e di squadra
ascolto attivo
comando
comunicazione interpersonale
consapevolezza culturale
consapevolezza politica
Incontro
produzione
informazioni sulle prestazioni lavorative
richiesta di modifica
Aggiornamento del piano di gestione del progetto
piano di gestione della comunicazione
piano di gestione delle risorse
Piano di coinvolgimento degli stakeholder
file di progetto
Registro dei problemi
Registro delle lezioni apprese
registro dei rischi
Registro delle parti interessate
Ciclo di vita del prodotto
definizione
Si riferisce a una serie di fasi nell'intera evoluzione di un prodotto dal concepimento, consegna, crescita, maturità e declino.
Includere
ricerca di mercato
Sviluppo del prodotto
produzione di prova
produzione di massa
operazioni
mantenere
delisting
fattori del contesto imprenditoriale
all'interno dell'organizzazione
Cultura organizzativa, struttura e governance
infrastruttura
Distribuzione geografica delle strutture e delle risorse
software di tecnologia dell'informazione
Disponibilità delle risorse
Capacità del personale
al di fuori dell'organizzazione
Ambiente di mercato
società e cultura
restrizioni legali
banca dati aziendale
Ricerca accademica
Standard governativi o di settore
considerazioni finanziarie
tasso di interesse, valuta
fattori ambientali fisici
asset dei processi organizzativi
processo, politica, procedura
I piani, i processi, le politiche, le procedure e la base di conoscenze possedute e utilizzate dall'organizzazione esecutiva
Include da una o tutte le organizzazioni esecutive del progetto
base di conoscenza organizzativa
Qualsiasi artefatto, pratica e conoscenza che può essere utilizzata per eseguire o governare progetti
Include anche lezioni apprese e informazioni storiche sui progetti passati dell'organizzazione
Taglio degli artefatti del progetto
definizione
Selezionare processi, input, strumenti, tecniche e fasi del ciclo di vita appropriati per gestire i progetti
Tipo di informazioni sul progetto
dati sulle prestazioni lavorative
Osservazioni e misurazioni grezze raccolte durante ogni attività eseguita
informazioni sulle prestazioni lavorative
Dati sulle prestazioni derivati dall'analisi integrata
rapporto sulle prestazioni lavorative
Documenti di progetto fisici o elettronici che raccolgono informazioni sulle prestazioni lavorative
misure finanziarie
Valore attuale PV
Denaro futuro o denaro passato convertito in valore presente
Tasso di sconto R
Valore futuro FV
FV=PV*(1 R) alla potenza annua
Valore attuale netto VAN
Il valore attuale del reddito meno il valore attuale delle spese, maggiore è, meglio è
tasso interno di rendimento IRR
Il tasso di sconto al quale il valore attuale netto è pari a 0, maggiore è, meglio è
Periodo di rimborso PBP
Il periodo di tempo in cui l’input equivale all’output, più piccolo è, meglio è
Rapporto costi efficienza BCR
Il rapporto tra efficienza e costi, maggiore è, meglio è
Tasso di profitto sull'investimento (ROI)
Profitto medio/importo dell'investimento nel progetto*100%, più grande è, meglio è