Galleria mappe mentale 8-Appunti di lettura-08 Il risveglio cognitivo riavvia il sistema di vita-008 Analisi del libro

8-Appunti di lettura-08 Il risveglio cognitivo riavvia il sistema di vita-008 Analisi del libro

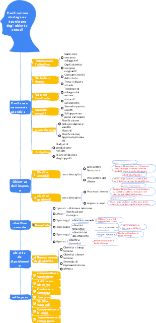
Il libro "Risveglio Cognitivo" potrebbe riguardare l'esplorazione e l'analisi delle capacità cognitive e dei modi di pensare umani. Ha lo scopo di aiutare i lettori a migliorare la propria autoconsapevolezza, espandere i propri orizzonti di pensiero e affrontare meglio le sfide e i problemi della vita. Quella che segue è un'analisi del "Risveglio Cognitivo": Importanza della cognizione: il libro può sottolineare l'importanza della cognizione nel comportamento umano e nel processo decisionale. La cognizione si riferisce al processo di percezione, comprensione e pensiero di un individuo del mondo esterno, che influenza direttamente le nostre decisioni, emozioni e azioni. Migliorare le capacità cognitive può aiutarci a comprendere meglio il mondo, prendere decisioni informate e rispondere meglio alle sfide. Limitazioni della cognizione: il libro può discutere le limitazioni della cognizione, ovvero il nostro modo di pensare e i modelli cognitivi possono essere influenzati da vari fattori, impedendoci di vedere i problemi in modo completo e oggettivo. Ad esempio, il nostro pensiero può essere influenzato da fattori quali pregiudizi, stereotipi ed emozioni. Pertanto, migliorare la consapevolezza di sé ed essere consapevoli dei propri limiti è la chiave per espandere i propri orizzonti di pensiero. Espandere gli orizzonti di pensiero: il libro può fornire alcuni metodi e tecniche per aiutare i lettori ad espandere i propri orizzonti di pensiero e a superare i limiti cognitivi. Ciò può includere lo sviluppo di abilità come il pensiero critico, il pensiero diversificato e l’assunzione di prospettive. Espandendo i nostri orizzonti di pensiero, possiamo comprendere i problemi in modo più completo, scoprire più soluzioni e affrontare meglio ambienti complessi e mutevoli. Pratica e applicazione: oltre alle discussioni teoriche, il libro può anche fornire alcuni suggerimenti e metodi pratici per aiutare i lettori ad applicare il concetto di risveglio cognitivo alla vita real

Modificato alle 2024-03-12 13:24:18
WSCoUtCI
WSCoUtCI

8-Appunti di lettura-08 Il risveglio cognitivo riavvia il sistema di vita-008 Analisi del libro

WSCoUtCI
WSCoUtCI
  • Consigliato per te
  • Profilo