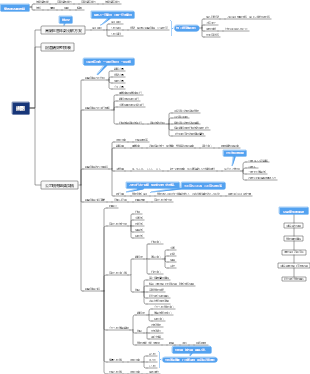
心智圖資源庫 企業發展時間軸
這是一篇關於企業發展的時間線,詳細展示了企業從創業初期到成熟期的各個階段及其關鍵要素。此心智圖透過直覺的自行車圖示和清晰的階段劃分,幫助企業更好地理解不同發展階段所面臨的挑戰和機會。同時,每個階段下方都列出了相關的關鍵字和概念,如市場定位、產品創新、風險管理等,為企業在各個階段的發展提供了有力的指導和支持。
編輯於2024-10-30 18:26:13Chronische Herzinsuffizienz ist nicht nur ein Problem der Geschwindigkeit der Herzfrequenz! Es wird durch die Abnahme der Myokardkontraktion und der diastolischen Funktion verursacht, was zu unzureichendem Herzzeitvolumen führt, was wiederum Staus im Lungenzirkulation und Stau der systemischen Zirkulation verursacht. Aus den Ursachen sind die pathophysiologischen Prozesse der Herzinsuffizienz für Kompensationsmechanismen komplex und vielfältig. Durch die Kontrolle von Ödemen, die Reduzierung der Vorder- und Nachlast des Herzens, die Verbesserung der Herzkomfortfunktion und die Verhinderung und Behandlung grundlegender Ursachen können wir auf diese Herausforderung effektiv reagieren. Nur durch das Verständnis der Mechanismen und klinischen Manifestationen von Herzinsuffizienz und Beherrschung der Präventions- und Behandlungsstrategien können wir die Herzgesundheit besser schützen.
Ischämie-Reperfusionsverletzung ist ein Phänomen, dass sich die Zellfunktion und Stoffwechselstörungen und strukturelle Schäden verschlimmern, nachdem Organe oder Gewebe die Blutversorgung wiederhergestellt werden. Zu den Hauptmechanismen gehören eine erhöhte Erzeugung des freien Radikals, die Kalziumüberladung sowie die Rolle von mikrovaskulären und Leukozyten. Das Herz und das Gehirn sind häufige beschädigte Organe, die sich als Veränderungen des Myokardstoffwechsels und ultrastrukturelle Veränderungen, verringerte Herzfunktion usw. manifestieren usw. umfassen die Entfernung von freien Radikalen, die Verringerung der Kalziumüberlastung, die Verbesserung des Stoffwechsels und die Kontrolle von Reperfusionsbedingungen, z.
Stress ist ein unspezifischer Schutzmechanismus, der im Körper unter interner und externer Umweltstimulation auftritt, aber übermäßiger Stress kann zu internen Umweltstörungen und -krankheiten führen. Die Stressreaktion beinhaltet mehrere Systeme wie neuroendokrine, zelluläre und körperliche Flüssigkeiten, und seine Hauptmanifestationen umfassen emotionale Reaktionen, Veränderungen der kognitiven Fähigkeiten und Veränderungen des sozialen Verhaltens. Übermäßige Konzentration von Katecholamin ist einer der Hauptmechanismen des Stresses, die körperliche Erkrankungen wie Herz -Kreislauf -Erkrankungen, Stressgeschwüre und psychische Probleme wie traumatische Belastungsstörungen verursachen können. Das Verständnis des Stadiums und des Aufprallmechanismus von Stress kann dazu beitragen, Stress besser zu bewältigen und die körperliche und psychische Gesundheit aufrechtzuerhalten.
Chronische Herzinsuffizienz ist nicht nur ein Problem der Geschwindigkeit der Herzfrequenz! Es wird durch die Abnahme der Myokardkontraktion und der diastolischen Funktion verursacht, was zu unzureichendem Herzzeitvolumen führt, was wiederum Staus im Lungenzirkulation und Stau der systemischen Zirkulation verursacht. Aus den Ursachen sind die pathophysiologischen Prozesse der Herzinsuffizienz für Kompensationsmechanismen komplex und vielfältig. Durch die Kontrolle von Ödemen, die Reduzierung der Vorder- und Nachlast des Herzens, die Verbesserung der Herzkomfortfunktion und die Verhinderung und Behandlung grundlegender Ursachen können wir auf diese Herausforderung effektiv reagieren. Nur durch das Verständnis der Mechanismen und klinischen Manifestationen von Herzinsuffizienz und Beherrschung der Präventions- und Behandlungsstrategien können wir die Herzgesundheit besser schützen.
Ischämie-Reperfusionsverletzung ist ein Phänomen, dass sich die Zellfunktion und Stoffwechselstörungen und strukturelle Schäden verschlimmern, nachdem Organe oder Gewebe die Blutversorgung wiederhergestellt werden. Zu den Hauptmechanismen gehören eine erhöhte Erzeugung des freien Radikals, die Kalziumüberladung sowie die Rolle von mikrovaskulären und Leukozyten. Das Herz und das Gehirn sind häufige beschädigte Organe, die sich als Veränderungen des Myokardstoffwechsels und ultrastrukturelle Veränderungen, verringerte Herzfunktion usw. manifestieren usw. umfassen die Entfernung von freien Radikalen, die Verringerung der Kalziumüberlastung, die Verbesserung des Stoffwechsels und die Kontrolle von Reperfusionsbedingungen, z.
Stress ist ein unspezifischer Schutzmechanismus, der im Körper unter interner und externer Umweltstimulation auftritt, aber übermäßiger Stress kann zu internen Umweltstörungen und -krankheiten führen. Die Stressreaktion beinhaltet mehrere Systeme wie neuroendokrine, zelluläre und körperliche Flüssigkeiten, und seine Hauptmanifestationen umfassen emotionale Reaktionen, Veränderungen der kognitiven Fähigkeiten und Veränderungen des sozialen Verhaltens. Übermäßige Konzentration von Katecholamin ist einer der Hauptmechanismen des Stresses, die körperliche Erkrankungen wie Herz -Kreislauf -Erkrankungen, Stressgeschwüre und psychische Probleme wie traumatische Belastungsstörungen verursachen können. Das Verständnis des Stadiums und des Aufprallmechanismus von Stress kann dazu beitragen, Stress besser zu bewältigen und die körperliche und psychische Gesundheit aufrechtzuerhalten.
企業發展時間軸
企業衰退期
市場表現
市佔率萎縮
削弱的品牌影響力
產品創新停滯
財務狀況
收入下降
成本上升
債務壓力
消費者流失
客戶黏性下降
未滿足的新要求
負面口碑傳播
投資與擴張
資本支出減少
減少併購活動
國際擴張受阻
企業轉型期
組織重塑
業務流程優化
生產流程優化
管理流程優化
戰略調整
戰略重新定位
目標市場調整
核心業務調整
技術升級
數位轉型
生產自動化
物流自動化
市場重組
高階市場
中端市場
低階市場
企業穩定發展期
多元化發展
新產品線開發
產品組合優化
新技術研發
風險管理
市場風險管理
金融風險管理
法律風險管理
技術革新
研發投入
智慧財產權保護
協同創新
企業文化
企業價值觀
員工福利
社會責任
企業成長期
擴大市場
線下實體店
線上商店
國際市場
品牌建立
品牌定位
品牌推廣
品牌忠誠度
操作優化
供應鏈管理
生產效率提升
客戶關係管理
人員訓練
內部培訓
外部培訓
領導力提升
創業初期
市場研究
目標市場分析
競爭對手分析
消費者需求分析
財務準備
天使投資
創投
眾籌平台
團隊建立
核心團隊
技術團隊
行銷團隊
產品開發
產品設計
原型測試
產品迭代