心智圖資源庫 組織管理
職場工作3-5年,有機會帶團隊了,組織管理淺淺學一下。團隊的成功是相互成就的。歡迎一起探討職場得雜七雜八。
該思維導圖幫助學習者掌握SQL的基礎知識,包括分類、基本規則、大小寫規範及如何使用SELECT語句進行基本的數據查詢。 🔥 SQL奇妙探險,開啟數據魔法! 🔥
基於4種動物模型的溝通特質進行溝通力的提升講解,全篇有非常多的實際案例,推薦結合思維導圖閱讀。所有互動都將遵循一套人際“規則”,以垂直的“權力軸”和水平的“親密軸”為 基礎。
該模板以思維導圖的形式展示了生殖系統的結構和功能。介紹了內、外生殖器的各個組成部分,知識梳理清楚,幫助您熟悉知識要點。
如何管理好一個團隊! ——團隊管理者必讀!
分會團隊管理心智圖
2.13測繪專案組織管理
工程專案組織管理知識點學習框架
工程專案管理部全流程(含業務流程、專案激勵、營運管理)
組織管理的部分控制理論
組織管理
《價值共生-數位時代的組織管理》—陳春花
跨國公司的組織管理心智圖
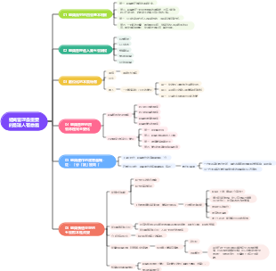
組織及其運行機制
機制及其構成要素
組織成員/組織目標/組織結構
組織建立的充要條件
共同目標(發起人)-創業團隊(創業精神/協作意願)-組織規範(溝通暢通)
組織成員能力互補/組織成員志同道合
為什麼要建立組織
組織的運行機制
功能:克服個人力量的局限性,實現靠個人力量無法實現或難以有效實現的目標;
手段:分工-充分發揮個人特長;協作-形成集團力量
機制:組織成員雙向選擇/自由組合(負責人組閣制)
組織成員及其職責
組織成員之間的關係
個人目標-群體努力-組織目標
能夠一定程度上實現個人目標是一個人之所以留在組織中的根本原因;
組織從本質上而言是利益共同體;
如何成為一名合格的組織成員
如何成為一名優秀的組織成員
主動性:定位清楚,能夠主動向前一步;
責任心:做事有始有終,勇於承擔責任;
全局觀:能夠從整體出發理解的本職工作;運用組織整體的力量開展本職工作;正確認識自己的績效和他人協調的關係
影響組織績效的主要因素
影響組織績效的管理因素
一般環境因素的影響
政治/經濟/社會/技術
任務環境因素的影響
供應商/顧客/競爭對手/主管部門/相關利益群體
內部環境因素的影響
核心價值觀/目標定位/經營管理理念/行為規範
組織文化及其影響
人力資源/資金/品牌資源/能力/知識
組織管理及其特點
組織為什麼需要管理
平凡的人創造不平凡的績效
組織管理的特點
定位明確/激勵及時/規範
如何面對不良的工作績效
企業生命週期理論
企業生命週期理論概述
企業生命週期各階段特徵
企業不同生命階段的發展策略