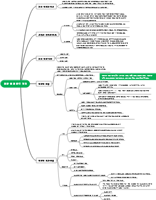
마인드 맵 갤러리 제01장 전략과 전략적 경영
01장, 전략 및 전략적 관리 마인드맵: 기업 전략, 기업 전략의 정의, 전통 개념: 계획, 전체, 장기, 현대 개념: 적응성, 경쟁, 위험 등을 포함합니다.
2022-05-25 13:55:53에 편집됨이것은 (III) 저산소증-유도 인자 프롤릴 하이드 록 실라 제 억제제에 대한 마인드 맵이며, 주요 함량은 다음을 포함한다 : 저산소증-유도 인자 프롤릴 하이드 록 실라 제 억제제 (HIF-PHI)는 신장 빈혈의 치료를위한 새로운 소형 분자 경구 약물이다. 1. HIF-PHI 복용량 선택 및 조정. Rosalasstat의 초기 용량, 2. HIF-PHI 사용 중 모니터링, 3. 부작용 및 예방 조치.
이것은 Kuka Industrial Robots의 개발 및 Kuka Industrial Robot의 모션 제어 지침에 대한 마인드 맵입니다. 주요 내용에는 쿠카 산업 로봇의 역사, 쿠카 산업 로봇의 특성, 쿠카 산업 로봇의 응용 분야, 2. 포장 프로세스에서 쿠카 로봇은 빠르고 일관된 포장 작업을 달성하고 포장 효율성을 높이며 인건비를 줄입니다. 2. 인건비 감소 : 자동화는 운영자에 대한 의존성을 줄입니다. 3. 조립 품질 향상 : 정확한 제어는 인간 오류를 줄입니다.
408 컴퓨터 네트워크가 너무 어렵습니까? 두려워하지 마세요! 나는 피를 구토하고 지식 맥락을 명확히하는 데 도움이되는 매우 실용적인 마인드 맵을 분류했습니다. 컨텐츠는 매우 완전합니다. 네트워크 아키텍처에서 응용 프로그램 계층, TCP/IP 프로토콜, 서브넷 디비전 및 기타 핵심 포인트에 이르기까지 원칙을 철저히 이해하는 데 도움이 될 수 있습니다. 📈 명확한 논리 : Mindmas 보물, 당신은 드문 기회가 있습니다. 서둘러! 이 마인드 맵을 사용하여 408 컴퓨터 네트워크의 학습 경로에서 바람과 파도를 타고 성공적으로 해변을 얻으십시오! 도움이 필요한 친구들과 공유해야합니다!
이것은 (III) 저산소증-유도 인자 프롤릴 하이드 록 실라 제 억제제에 대한 마인드 맵이며, 주요 함량은 다음을 포함한다 : 저산소증-유도 인자 프롤릴 하이드 록 실라 제 억제제 (HIF-PHI)는 신장 빈혈의 치료를위한 새로운 소형 분자 경구 약물이다. 1. HIF-PHI 복용량 선택 및 조정. Rosalasstat의 초기 용량, 2. HIF-PHI 사용 중 모니터링, 3. 부작용 및 예방 조치.
이것은 Kuka Industrial Robots의 개발 및 Kuka Industrial Robot의 모션 제어 지침에 대한 마인드 맵입니다. 주요 내용에는 쿠카 산업 로봇의 역사, 쿠카 산업 로봇의 특성, 쿠카 산업 로봇의 응용 분야, 2. 포장 프로세스에서 쿠카 로봇은 빠르고 일관된 포장 작업을 달성하고 포장 효율성을 높이며 인건비를 줄입니다. 2. 인건비 감소 : 자동화는 운영자에 대한 의존성을 줄입니다. 3. 조립 품질 향상 : 정확한 제어는 인간 오류를 줄입니다.
408 컴퓨터 네트워크가 너무 어렵습니까? 두려워하지 마세요! 나는 피를 구토하고 지식 맥락을 명확히하는 데 도움이되는 매우 실용적인 마인드 맵을 분류했습니다. 컨텐츠는 매우 완전합니다. 네트워크 아키텍처에서 응용 프로그램 계층, TCP/IP 프로토콜, 서브넷 디비전 및 기타 핵심 포인트에 이르기까지 원칙을 철저히 이해하는 데 도움이 될 수 있습니다. 📈 명확한 논리 : Mindmas 보물, 당신은 드문 기회가 있습니다. 서둘러! 이 마인드 맵을 사용하여 408 컴퓨터 네트워크의 학습 경로에서 바람과 파도를 타고 성공적으로 해변을 얻으십시오! 도움이 필요한 친구들과 공유해야합니다!
전략 및 전략적 경영
회사 전략
기업 전략의 정의
전통적인 개념: 계획, 전체, 장기
현대 개념: 적응성, 경쟁, 위험
포괄적인 개념:
기업 전략의 의미
회사 사명
회사 목적: 생존 목적 포지셔닝
회사 목적: 사업 범위의 포지셔닝
비즈니스 철학: 비즈니스 사고의 포지셔닝
회사 목표
재정적 목표, 전략적 목표
포지셔닝 목표, 정량적 목표
단기 목표, 장기 목표
기업 전략 수준
전반적인 전략(기업 차원의 전략): 우리가 무엇을 해야 하며, 이러한 사업을 어떻게 관리해야 하는지
사업부 전략(경쟁 전략): 경쟁 우위를 달성하는 방법
기능적 전략(기능적 수준 전략): 모든 수준에서 전략을 제공하기 위해 기업의 내부 자원을 더 잘 할당하는 방법
기업 전략 관리
기업 전략 경영의 의미
기업 전략경영의 특징
종합관리
높은 수준의 관리
동적 관리
기업의 전략경영 프로세스(정적 프로세스)
전략적 분석
외부 환경
매크로 환경 분석
산업환경 분석
경쟁 환경 분석
내부 환경
기업 자원 및 역량 분석
가치 사슬 분석
사업 포트폴리오 분석
전략적 선택
전략 유형
기업 차원의 전략
사업부 전략
기능적 전략
전략적 선택 프로세스
전략적 옵션 개발: 하향식, 상향식, 하향식 조합
전략적 대안 평가
적합성 기준
수용성 기준
타당성 기준
전략을 선택하세요. 목표에 따라 상사에게 넘겨주고 전문가를 고용하세요.
전략 실행: 1-5
전략적 혁신(기업 전략 관리의 역동적인 과정)
전략적 혁신의 정의
전략적 혁신의 중요성
전략적 혁신의 유형
제품 혁신: 제품 및 서비스
프로세스 혁신: 생산 및 배송 방식
포지셔닝 혁신
패러다임 혁신: 사고 모델
전략적 혁신의 다양한 측면 살펴보기
혁신의 새로움: 점진성, 돌연변이
혁신적인 플랫폼 및 제품군
혁신 수준: 구성 요소 수준, 아키텍처 수준
혁신의 시기: 혁신 수명주기(A-U 모델): 진화, 전환, 성숙
전략적 혁신 시나리오
혁신적인 조직 구축: 1-7
혁신적인 전략 개발
혁신경영 주요 프로세스
검색: 변화에 대한 잠재적인 신호
선택: 시장별 선택
실행: 지식이 혁신이 되는 과정
Get: 어떤 가치를 얻다
전략경영에 대한 권리와 이해관계자
기업 이해관계자 간의 이해충돌과 균형
투자자 및 관리자
회사 직원 및 회사 주주 또는 관리자
기업의 이익과 사회적 이익
권력과 전략적 과정
권력과 권위의 차이
힘의 원천
자원을 통제하고 교환할 권리
경영층에서의 지위 : 법적 권력, 보상적 권력, 강제적 권력
개인적 자질과 영향력: 전문가의 힘과 롤모델의 힘
기업의 전략적 의사 결정 및 구현 프로세스에 참여하거나 영향을 미칩니다.
이해관계자가 집중되거나 정렬되는 정도
힘의 적용
대결: 단호한 저항
화해: 완전한 타협
협력: 상생 협력
타협: 양측의 부분적인 타협
회피하다: 피하다, 철회하다