MindMap Gallery Matrix mind map
This is a mind map about matrices, including matrix operations, matrix applications, elementary transformations and elementary matrices, inverse matrices of square matrices, etc.
Edited at 2023-11-07 14:11:11This is a mind map about bacteria, and its main contents include: overview, morphology, types, structure, reproduction, distribution, application, and expansion. The summary is comprehensive and meticulous, suitable as review materials.
This is a mind map about plant asexual reproduction, and its main contents include: concept, spore reproduction, vegetative reproduction, tissue culture, and buds. The summary is comprehensive and meticulous, suitable as review materials.
This is a mind map about the reproductive development of animals, and its main contents include: insects, frogs, birds, sexual reproduction, and asexual reproduction. The summary is comprehensive and meticulous, suitable as review materials.
This is a mind map about bacteria, and its main contents include: overview, morphology, types, structure, reproduction, distribution, application, and expansion. The summary is comprehensive and meticulous, suitable as review materials.
This is a mind map about plant asexual reproduction, and its main contents include: concept, spore reproduction, vegetative reproduction, tissue culture, and buds. The summary is comprehensive and meticulous, suitable as review materials.
This is a mind map about the reproductive development of animals, and its main contents include: insects, frogs, birds, sexual reproduction, and asexual reproduction. The summary is comprehensive and meticulous, suitable as review materials.
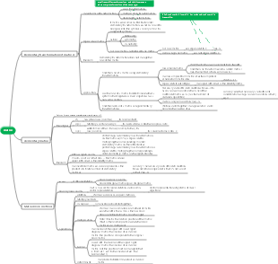
matrix
Matrix definition
A matrix is a two-dimensional array consisting of rows and columns
The intersection of rows and columns is called an element
The elements of a matrix can be numbers, symbols, or expressions
Representation method of matrix
Matrices are usually represented by uppercase letters
The elements of a matrix are enclosed in parentheses
Matrix rows and columns separated by commas or semicolons
Matrix operations
Addition of matrices
The addition of two matrices is to add the elements at corresponding positions
Subtraction of matrices
The subtraction of two matrices is to subtract the elements at corresponding positions.
Matrix multiplication
Matrix multiplication is multiplying each row of the first matrix by each column of the second matrix
transpose of matrix
The transpose of a matrix is to swap the rows and columns of the matrix
Applications of matrices
System of linear equations
Matrices can be used to solve systems of linear equations
vector space
Matrices can be used to represent vector spaces
Matrix factorization
Matrix factorization can decompose a matrix into a simpler form
inverse of matrix
The inverse of a matrix is a matrix such that multiplying the matrix by its inverse gives the identity matrix;
Elementary transformations and elementary matrices
elementary transformation
Definition of elementary transformation
The concept of elementary transformation
Classification of elementary transformations
Properties of elementary transformations
Linearity of elementary transformations
Inverse transformation of elementary transformation
Applications of elementary transformations
Solve systems of linear equations
Find the rank of a matrix
elementary matrix
Definition of elementary matrix
The concept of elementary matrices
Classification of elementary matrices
Properties of elementary matrices
Rank of elementary matrix
Inverse matrix of elementary matrix
Applications of elementary matrices
Find the inverse of a matrix
Find the rank of a matrix;
inverse matrix of square matrix
definition
The concept of inverse matrix
Definition of inverse matrix
Properties of inverse matrices
Calculation of inverse matrix
Calculate the inverse matrix using the adjoint matrix
Calculate the inverse matrix using elementary transformations
Application of inverse matrix
Solve a system of linear equations
Solve systems of linear equations using inverse matrices
Advantages of using inverse matrices to solve systems of linear equations
Rank of the matrix
Calculate the rank of a matrix using the inverse matrix
Use the inverse matrix to determine the rank of the matrix
Properties of inverse matrices
Uniqueness of inverse matrix
The uniqueness theorem of inverse matrices
Proof of uniqueness of inverse matrix
rank of inverse matrix
The relationship between the rank of the inverse matrix and the rank of the original matrix
Proof of the rank of the inverse matrix and the rank of the original matrix;
determinant of square matrix
definition
The determinant is the sum of the products of all the rows or columns of a square matrix
calculate
Calculate using the properties and formulas of determinants
nature
A determinant is equal to its transposed determinant
The determinant multiplied by its inverse determinant equals the identity matrix
The determinant is equal to the determinant of its adjoint matrix
application
Solve a system of linear equations
Calculate the rank of a matrix
Determine whether the matrix is invertible;
Rank of the matrix
Definition: The rank of a matrix refers to the number of maximally linearly independent rows or columns in the matrix
Linear independence: means that any two vectors in a set of vectors are not proportional, that is, no vector is a multiple of other vectors.
Maximum linearly independent rows or columns: refers to the existence of a maximum submatrix in the matrix in which all rows or columns are linearly independent
Calculation method: Calculate the rank of the matrix by calculating the determinant and rank matrix of the matrix or using elementary transformation method.
Determinant: The determinant of a matrix is the value of the determinant composed of the row or column vectors of the matrix
Rank matrix: A rank matrix is a matrix composed of row or column vectors of a matrix
Elementary transformation method: convert the matrix into a row echelon matrix through elementary transformation, and then calculate the rank of the matrix based on the number of non-zero rows
Properties: The rank of a matrix is equal to the rank of a matrix. The rank of a matrix is equal to the dimension of the null space of the matrix. The rank of a matrix is equal to the dimension of the column space of the matrix. The rank of a matrix is equal to the rank of the matrix.
Application: The rank of a matrix plays an important role in solving linear equations, matrix decomposition, matrix similarity and other problems.