心智圖資源庫 態度及其形成
這是一篇關於態度及其形成的心智圖,個體指向某一對象、有一定觀念基礎的評價性持久反應傾向。
編輯於2024-01-18 15:08:23Microbiologia medica, Infezioni batteriche e immunità riassume e organizza i punti di conoscenza per aiutare gli studenti a comprendere e ricordare. Studia in modo più efficiente!
La teoria cinetica dei gas rivela la natura microscopica dei fenomeni termici macroscopici e le leggi dei gas trovando la relazione tra quantità macroscopiche e quantità microscopiche. Dal punto di vista del movimento molecolare, vengono utilizzati metodi statistici per studiare le proprietà macroscopiche e modificare i modelli di movimento termico delle molecole di gas.
Este é um mapa mental sobre uma breve história do tempo. "Uma Breve História do Tempo" é um trabalho científico popular com influência de longo alcance. Ele não apenas introduz os conceitos básicos da cosmologia e da relatividade, mas também discute os buracos negros e a expansão. Do universo. questões científicas de ponta, como inflação e teoria das cordas.
Microbiologia medica, Infezioni batteriche e immunità riassume e organizza i punti di conoscenza per aiutare gli studenti a comprendere e ricordare. Studia in modo più efficiente!
La teoria cinetica dei gas rivela la natura microscopica dei fenomeni termici macroscopici e le leggi dei gas trovando la relazione tra quantità macroscopiche e quantità microscopiche. Dal punto di vista del movimento molecolare, vengono utilizzati metodi statistici per studiare le proprietà macroscopiche e modificare i modelli di movimento termico delle molecole di gas.
Este é um mapa mental sobre uma breve história do tempo. "Uma Breve História do Tempo" é um trabalho científico popular com influência de longo alcance. Ele não apenas introduz os conceitos básicos da cosmologia e da relatividade, mas também discute os buracos negros e a expansão. Do universo. questões científicas de ponta, como inflação e teoria das cordas.
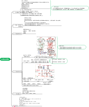
態度及其形成
What
定義
個體指向某一對象、有一定觀念基礎的評價性持久反應傾向
對象性、觀念性、評價性、持久性
構成要素
認知成分
情感成分
行為成分
特點
態度是習得的心理狀態
具體的指向
穩定性、持久性
簡單性、複雜性
維度
指向(正負)
強度
深度(捲入水平)
向中度(與價值系統接近的程度)
外顯度(態度表現的外露程度)
態度與有關概念的連結與區別
情感
意見
價值觀
形成
學習經驗與態度的形成
聯結、強化、觀察學習
態度的功能與態度選擇
工具性、調整性、功利性功能(為自己帶來最大利益)
價值表現功能(主動表現自己)
認識功能(認識周遭世界和未知世界)
對社會理解的影響(影響人們關注事物的方式和對事物的理解)
激勵作用(態度越積極,行動的內在驅力越大)
影響形成因素
所需的滿足和情緒經驗
知識、家庭、團體參照、文化因素、遺傳因素與性別作用
態度與行為的關係
態度與行為的分離與一致
拉皮埃爾挑戰(分離)
問卷調查顯示對中國人拒絕
實際行動是幾乎都不會拒絕
態度與行為一致的證明
民調
具體態度與具體行為的對應性
影響因素
行為可實施性、態度指向目標和行為目標是否一致
情境是否制約態度的進行、測量時間
態度本身的因素
態度和行為的特異性水平
人的個性品質
態度與行為關係的理論解釋
合理行動理論
行為是理性思考的結果(意圖)
意向由兩個因素決定:對行為的態度、主觀規範
雙重態度模型
內隱態度、外顯態度
自我價值定向理論
行為和態度都是人們尋求自我價值的具體展現
態度的測量
瑟斯通量表
李克特量表
語意差異量表
投射實驗
內隱態度測驗
態度的實證測定
距離測量
人與人接觸
生理反應測量
儀器測量