心智圖資源庫 資訊系統專案管理師知識體系(第十章 專案溝通管理與利害關係人管理)
10.1 專案溝通管理基礎 10.2 專案溝通管理過程 10.3 專案溝通管理的技術與工具 10.4 專案利害關係人管理基礎 10.5 專案利害關係人管理過程 10.6 專案利害關係人管理的技術與工具
資訊系統專案管理師知識體系(第十二章 專案採購管理)
資訊系統專案管理師知識體系(第三章 專案範圍管理)
因人施策激勵團隊成員
第五章專案範圍管理
資訊系統專案管理師知識體系(第九章 專案人力資源管理)
資訊系統專案管理師知識體系(第十一章 專案風險管理)
資訊系統管理師(第三版)整體管理
資訊系統與社會
人力資源資訊系統功能架構圖
CISSP學習筆記-域6(安全評估與測驗)
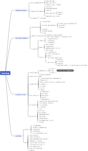
第十章:專案溝通管理與利害關係人管理
定義
專案溝通管理是確保及時、正確地產生、收集、分發、儲存和最終處理專案資訊的過程
專案經理的80%工作量在各種大量無規律的溝通中
溝通模型
關鍵要素
編碼
媒介
噪音
解碼
5個基本狀態
已發送
已收到
已理解
已認可
已轉化為積極的行動
溝通管道
選擇適當的媒介,即傳播訊息的途徑
行為分兩類
個人溝通管道
非個人溝通管道
正式與非正式
重要的需要保存的用正式,詢問了解的用非正式
具體跟據情境選擇合適的
書面與非書面
書面更為準確,口頭效率更高
溝通管道計算
N*(N-1)/2
溝通方式
控制度強弱排序
敘述
說明
徵詢
參與
控參與強度排度剛好相反
溝通技巧
溝通5C原則
目的明確
表達正確
表達簡潔
邏輯連貫
思路掌控
執行溝通五正確
正確的人
在正確的時間
將正確的訊息
用正確的方式
給到正確的人
規劃溝通管理
其於專案需求與相關方對資訊的需求制定適當的溝通方法與計劃
作用
及時提供相關方所需的信息,此導相關方有效參與到專案中
輸入
專案章程
專案管理計劃
資源管理計劃
相關方參與計劃
專案文件
需求文件
相關方登記冊
事業環境因素
組織過程資產
工具與技術
專家判斷
溝通需求分析
溝通技術
溝通方法
人際關係與團隊技能
溝通風格評估
文件意識
政冶意識
數據表現
相關方參與度評估矩陣
會議
輸出
溝通管理計劃
專案管理計畫更新
專案文件更新
專案進度計劃
重點知識
溝通三方式
互動溝通
及時雙向
推式溝通
群發郵件
拉式溝通
發佈公告
溝通接受程度
文字圖片
7%
聲音
38%
表格與肢體語言
55%
不同相關方採用不同的管道與方式
最好的溝通即要有效率,又要有效果
目的是讓對方理解,故關注回饋最重要
管理溝通
確保專案資訊及時適當處理,管理收集、產生、發布、儲存、檢索、管理、監督和最終處理
促進專案團隊與相關方之間的有效資訊交互
溝溝管理計劃
變更日誌
問題日誌
經驗教訓登記冊
品質報告
風險報告
工作績效報告
溝通技能
溝通勝任力
回饋\演示\非語言
專案管理資訊系統
專案報告發布
積極傾聽
衝突管理
文化\政冶意識
人際交往
會議管理
專案溝通記錄
風險登記冊
組織過程資產更新
控制溝通
監督溝通過程,確保滿足了專案及相關方對資訊的需求
依溝通管理計畫和相關方參與計畫的要求追蹤與優化訊息傳遞
工作績效數據
數據分析
觀察
交談
工作績效訊息
變更請求
專案利害關係人管理基礎
辨識與管理幹係人的需求,爭取支持、排除乾擾,最終確保專案成功
管理好乾人的好處
得到更多的資源
需求更強精準
防目受到利害關係人對專案的影響,或專案對利害關係人造成影響
利害關係人管理的主要內容
識別幹係人
溝通管理
問題管理
辨識記錄相關方需求:利益、參與、依賴與關係、影響等
幫助專案團隊建立對每個相關方或群體的關注度
商業文件
商業論證
效益管理計劃
專案方件
協定
數據收集
問卷調查
腦力激盪
相關方分析
文件分析
相關方映射分析\表現
需求管理計劃
風險管理計劃
假設日誌
全面識別利害關係人
專案內部與專案外部所有相關人
影響項目或被項目影響的所有人
幹係人也可是一個機構或組織
儘早識別,並全過程反覆進行
利害關係人分類
權力/利益方格
權力/影響力方格
影響/作用方格
凸顯模型
緊急程度,合法性
規劃利害關係人管理
根據識別相關方收集到的相關方需求、利益、影響力等因素制定相關方參與專案的方法
明確相關方進行有效溝通的可行計劃
資源\溝通\風險
三個日誌:假設\問題\變更
標竿對照
假設條件和限制因素
根本原因分析
心智圖
決策
優先排序\分級
利害關係人分析
相關方的信息
身分資訊
略
評估資訊
需求,期望
分類資訊
參與度、影響力
參與度
不了解
抵制
中立
支援
領導
C 目前參與度 D 所需參與度
差別溝通管理計劃
重點在相關方的管理策略,如何對期進行溝通,如何來提升他的參與度
重點在於整個專案的資訊如何來交互,含相關方溝通的整體框架,不具體區分類幹係人應該怎樣溝通的細節
管理利害關係人
與相關方溝通協作,滿足相關方與專案的需求,處理問題,促進相關方合理參與
與相關方實際的合作,讓他理解專案來提高專案成率,主動引導使其提高支持度降低反對
溝通\風險\相關方
變更管理計劃
回饋
文化意識
談判
觀察交談
基本規則
相相方參與計劃
控制利害關係人參與
監督相關方參與情況,及時影響或調整策略與計劃,引導相關方正確參與
專案整個過程中維持並提升相關方參與活動的效果和效率
資源\溝通\相關方
三個冊子
備選方案分析
回饋\演示
多標準決策分析
投票
領導力
全國電腦與軟體專業技術資格(水平)考試指定用書 全國電腦專業技術資格考試辦公室 組編 第十章:專案溝通管理與利害關係人管理 10.1 專案溝通管理基礎 10.2 專案溝通管理過程 10.3 專案溝通管理的技術與工具 10.4 專案利害關係人管理基礎 10.5 專案利害關係人管理過程 10.6 專案利害關係人管理的技術與工具