Galeria de mapas mentais Lendo notas-mapa mental do meu último livro sobre perda de peso
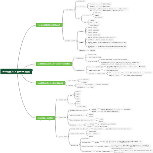
Este é um mapa mental sobre meu último livro sobre perda de peso, incluindo mal-entendidos sobre perda de peso segura e perda rápida de peso, etc. Perder peso não é perder peso, e perder peso não é o mesmo que perder peso.
Editado em 2023-12-02 17:04:47A segunda unidade do Curso Obrigatório de Biologia resumiu e organizou os pontos de conhecimento, abrangendo todos os conteúdos básicos, o que é muito conveniente para todos aprenderem. Adequado para revisão e visualização de exames para melhorar a eficiência do aprendizado. Apresse-se e colete-o para aprender juntos!
Este é um mapa mental sobre Extração e corrosão de mim. O conteúdo principal inclui: Corrosão de metais, Extração de metais e a série de reatividade.
Este é um mapa mental sobre Reatividade de metais. O conteúdo principal inclui: Reações de deslocamento de metais, A série de reatividade de metais.
A segunda unidade do Curso Obrigatório de Biologia resumiu e organizou os pontos de conhecimento, abrangendo todos os conteúdos básicos, o que é muito conveniente para todos aprenderem. Adequado para revisão e visualização de exames para melhorar a eficiência do aprendizado. Apresse-se e colete-o para aprender juntos!
Este é um mapa mental sobre Extração e corrosão de mim. O conteúdo principal inclui: Corrosão de metais, Extração de metais e a série de reatividade.
Este é um mapa mental sobre Reatividade de metais. O conteúdo principal inclui: Reações de deslocamento de metais, A série de reatividade de metais.
"Meu último livro sobre perda de peso"
Mal-entendidos sobre perder peso rapidamente
lógica subjacente
Perder peso não é perder peso, perder peso não é a mesma coisa que perder peso
Perder gordura é apenas o começo da perda de peso, não o fim. Perder gordura e não mantê-la não é perda de peso.
Não use todos os seus recursos de uma vez
O que combina com os outros pode não combinar com você
A experiência pessoal é facilmente influenciada por valores
Três critérios para identificar a pseudociência da perda de peso
Muitas vezes há problemas em falar de forma muito absoluta
A falta de diferenciação entre situações específicas muitas vezes não é confiável e questões específicas devem ser analisadas detalhadamente.
Os experimentos também são divididos em três, seis ou nove graus. Tenha cuidado com experimentos de baixa confiança.
Impossível perder peso rapidamente
O que se perde na rápida perda de peso?
A umidade diminui rapidamente
1. Rápida redução do glicogênio
tipo
Glicogênio muscular (açúcar nos músculos)
Efeito: Grandes quantidades consumidas durante exercícios de intensidade moderada. 3-5 dias de dieta pobre em carboidratos/dieta óbvia, combinada com exercícios, podem reduzir as reservas em 60%-70%
Glicogênio (açúcar no fígado)
Função: Estabilizar o açúcar no sangue entre as refeições. Dieta/jejum excessivo por um dia esgota o glicogênio hepático.
Para cada 1 grama de glicogênio armazenado no corpo, ele também armazenará 3-4g de água. O corpo humano geralmente pode armazenar mais de 500 gramas de glicogênio e serão adicionados 2-3 libras de água.
2. Perda de proteína
Princípio: Órgãos internos e músculos que contêm grande quantidade de proteínas possuem alto teor de água (70% dos músculos são água).
tipo
proteína muscular
proteína visceral
Princípio: Cerca de 100 gramas de proteína do fígado podem ser usados para renovação quando a proteína ou o açúcar são insuficientes. Em casos graves, causará decomposição da proteína do coração.
sub tópico
sub tópico
Razões para a perda: 1. A dieta excessiva leva à ingestão insuficiente de proteínas e o corpo decompõe as proteínas para manter as funções fisiológicas. 2. A dieta excessiva reduz o açúcar no sangue e o corpo converte proteínas em glicose por meio da "gliconeogênese"
3. Volume sanguíneo reduzido
Motivo: O corpo perde alguns tecidos (músculos e órgãos internos) com ricas redes de vasos sanguíneos e grande consumo de oxigênio, que não necessitam de tanto sangue para fornecimento de oxigênio.
Ganho de peso ≠ gordura
Não há necessidade de se preocupar com mudanças de peso na fase inicial da perda de peso. O aumento da massa corporal magra pode compensar a perda de gordura. a massa corporal magra é limitada.
Maneiras saudáveis de ganhar peso
Aumentar a massa corporal magra
ganho muscular
A forma mais importante de aumentar a massa corporal magra é que perder um quilograma de músculo reduz o metabolismo basal em 70 kcal. Perder 3 quilogramas de músculo equivale a comer mais duas tigelas de arroz.
Aumento dos estoques de glicogênio muscular (e armazenamento de água)
Durante exercícios de alta intensidade, o corpo usará uma grande proporção de glicogênio muscular para fornecer a capacidade de contração muscular. O exercício aumentará as reservas de glicogênio muscular, que é a adaptação do corpo ao exercício.
aumento do volume sanguíneo
O aumento do tamanho muscular requer mais sangue para oxigênio e nutrientes
Qualidade visceral
A taxa metabólica do cérebro, coração, fígado e rins é 15-40 vezes maior que a dos músculos. Dietas com baixas calorias ou proteínas podem levar à perda de órgãos internos.
O aumento da massa corporal magra contribui para a termogênese adaptativa
Definição: Para manter o equilíbrio energético, o corpo regula o consumo de energia. Quando a dieta é insuficiente, o consumo é reduzido, e quando a dieta é excessiva, o consumo é aumentado.
A excitação nervosa simpática leva ao aumento do consumo de oxigênio nos músculos esqueléticos e ao aumento da produção de calor.
O exercício ajuda a secretar irisina (um hormônio que estimula a conversão da gordura branca em gordura marrom)
A gordura marrom promove a termogênese.
Os perigos do controle excessivo da dieta e do exercício excessivo
1. Controle excessivo da dieta
Dieta excessiva causa hipoglicemia e leva à secreção maciça de cortisol
O cortisol sobe rapidamente para iniciar a "gliconeogênese" para quebrar proteínas e estabilizar o açúcar no sangue
Destruição do músculo cardíaco em casos graves
Distúrbios menstruais femininos, amenorréia, osteoporose, etc.
2. Exercício excessivo
Teoria da janela: A função imunológica é suprimida dentro de 3-72 horas após exercício extenuante/exercício exaustivo
Faz com que a concentração de açúcar no sangue diminua e as células imunológicas sejam afetadas (como linfócitos, macrófagos)
Treinamento aeróbico e de força de intensidade moderada ou superior pode causar aumento nos níveis de cortisol
Ambos juntos levam à secreção de cortisol
O exercício moderado é bom para a saúde, o exercício excessivo é prejudicial à saúde
Os perigos da secreção excessiva de cortisol
Atrofia muscular, danos ao tecido conjuntivo da pele e do cabelo, osteopenia, obesidade central, suscetibilidade ao diabetes, etc.
O cortisol é um glicocorticóide que tem efeitos antiinflamatórios e antitóxicos em grandes doses, mas o uso prolongado pode fazer as pessoas ganharem peso.
Como evitar a rápida perda de peso que leva à diminuição da imunidade
Esportes
Exercício aeróbico de intensidade moderada a alta por não mais que 120 minutos
O número total de séries de treinamento para o grupo de treinamento de força não deve exceder 35-40 séries.
Quando ocorrem sintomas de IVAS (infecção do trato respiratório superior, como resfriado, faringite aguda, amigdalite aguda, rinite aguda), apenas atividades de baixa intensidade podem ser realizadas.
ajuste psicológico
O estresse psicológico pode ter um efeito supressor na função imunológica. fique relaxado
intervenção nutricional
A suplementação de carboidratos é necessária durante treinamento de força ou de intensidade moderada a alta a longo prazo
Coma 4-6 horas antes do exercício e coma carboidratos suficientes
Suplemente açúcar antes do exercício e coma alimentos de digestão lenta (açúcar lento) com 1 a 2 horas de antecedência
Coma normalmente após o exercício. Quanto mais cedo você comer, melhor. Escolha carboidratos rápidos e proteínas com baixo teor de gordura.
sub tópico
Perda de peso segura
Relacionado à dieta
Perder peso não mais que 1% do peso corporal total por semana
Reduza a ingestão calórica em 300-500 kcal por dia e perca 0,5-1kg por semana
Relacionado a esportes
gênero
Os homens são mais indicados para HIIT e treinamento de força (alta intensidade, ênfase no consumo após o exercício). Não é recomendado continuar aeróbio por muito tempo, o que não favorece a manutenção dos músculos.
Exercício aeróbico sustentado de intensidade moderada para mulheres
Três tipos de exercícios para perder gordura
exercício aeróbico contínuo
O exercício de baixa intensidade tem uma grande proporção de fornecimento de energia gordurosa, mas o valor absoluto é pequeno e o efeito redutor de gordura não é tão bom quanto o exercício aeróbico de média e alta intensidade.
O exercício de alta intensidade é mais eficaz na supressão do apetite do que o exercício de baixa intensidade
65% do VO2max consome a maior quantidade absoluta de gordura
Exercício intervalado de alta intensidade (HIIT de sentido estreito)
O consumo excessivo de oxigênio após o exercício consome principalmente gordura
Intensidade: Quanto maior a intensidade do exercício (o fator mais crítico), maior o excesso total de consumo de oxigênio.
Ao considerar perder peso, escolha pesos pesados e baixas repetições para o treinamento de força.
Tempo: Quanto mais longo o exercício, mais tempo dura o consumo excessivo de oxigênio
Experiência de treinamento: Pessoas com experiência de treinamento e forte habilidade atlética têm maior tempo e quantidade de consumo excessivo de oxigênio do que pessoas comuns.
Gordura visceral: Quanto mais gordura visceral, maior será o consumo excessivo de oxigênio
Exercício de resistência (treinamento de força)
O efeito do treinamento de força na perda de peso não é ruim e é útil para melhorar o metabolismo basal
A resistência deve ser forte o suficiente
Sete elementos básicos do treinamento de força
frequência de treinamento
Ação
Dispositivo de exercício para peito
exercitador de pressão torácica
mosca com halteres
alta puxada para baixo
remo sentado
remada com halteres
máquina de leg press
Estocadas com halteres
agachamento com barra
carregar
A visão geral é que 8-12RM estão disponíveis e os novatos podem usar 20-25RM.
Treine um músculo no máximo 2 vezes por semana
Velocidade de movimento
frequência
Número de grupos
Descanse entre as séries
três princípios básicos
Equipamento fixo
grandes grupos musculares
ação de carregamento
Consumo de calorias
Metabolismo basal (TMB)
Calorias necessárias para manter as atividades fisiológicas humanas básicas
Fatores de influência
idade
gênero
massa corporal magra
outro
Esportes
Pessoas que se exercitam regularmente são mais altas
temperatura corporal
Temperatura corporal elevada e TMB elevada
dieta
A TMB é alta quando há bastante comida
Lesões
A TMB aumenta durante infecção e trauma
hormônio
Os hormônios tireoidianos, cortisol, catecolaminas, hormônio do crescimento estão aumentados e a TMB está aumentada
Tabaco, vinho, café, chá
Álcool, nicotina e cafeína aumentam a TMB
Pimentão, pimenta, etc.
Especiarias e condimentos causam uma reação térmica em humanos e aumentam a TMB
ciclo menstrual feminino
efeito térmico dos alimentos
A digestão, absorção, transporte e armazenamento de alimentos consomem calorias
Consumo de calor da atividade
As calorias queimadas pela atividade física, exceto ficar parado, são todas contadas.
O exercício em si consome calorias limitadas, mas a perda de gordura não é tão extenuante.
Excesso de consumo de oxigênio após o exercício
O exercício desencadeia mudanças no ambiente fisiológico e bioquímico do corpo humano
fórmula de consumo diário de calorias
dieta modular
Veja o livro
950b6079cda71088abc33e04668f3c0