心智圖資源庫 類比推理
考公必備,內容詳實、條理清晰、易於理解,無論是初學者還是準備參加考試的學生,這張腦圖都將是你不可或缺的學習助手。
編輯於2025-02-26 17:11:57魯米:靈性覺醒的10個維度。當你停止尋找自己,便會找到整個宇宙,因為你正在尋找的東西,也在尋找你。任何你每天持之以恆在做的事情,都可以為你打開一扇通向精神深處的門。靜默中,我滑入祕境,萬般皆妙樂觀察身邊的神奇,不要聲張。你生而有翼,為何喜歡爬行?靈魂擁有了它自己的耳朵,能夠聽到頭腦無法理解的事情。向內尋求一切的答案吧,宇宙中的一切都在你體內。情人們並不最終相遇某處,這個世界沒有離別。傷口是光進入你內心的地方。
慢性心力衰竭,不僅僅是心率的快慢問題!它源於心肌收縮與舒張功能的下降,導致心輸出量不足,進而引發肺循環充血和體循環淤血。從病因、誘因到代償機制,心衰的病理生理過程複雜多樣。通過控制水腫、減輕心臟前後負荷、改善心臟舒縮功能,以及防治基本病因,我們可以有效應對這一挑戰。了解心衰的機制與臨床表現,掌握防治策略,才能更好地守護心臟健康。
缺血再灌注損傷是器官或組織恢復血液供應後,細胞功能代謝障礙和結構破壞反而加重的現象。其主要機制包括自由基生成增多、鈣超載以及微血管和白細胞的作用。心臟和腦是常見的受損器官,表現為心肌代謝和超微結構變化、心功能下降等。防治措施包括清除自由基、減輕鈣超載、改善代謝和控制再灌注條件,如低鈉、低溫、低壓等。理解這些機制有助於製定有效治療方案,減輕缺血性損傷。
魯米:靈性覺醒的10個維度。當你停止尋找自己,便會找到整個宇宙,因為你正在尋找的東西,也在尋找你。任何你每天持之以恆在做的事情,都可以為你打開一扇通向精神深處的門。靜默中,我滑入祕境,萬般皆妙樂觀察身邊的神奇,不要聲張。你生而有翼,為何喜歡爬行?靈魂擁有了它自己的耳朵,能夠聽到頭腦無法理解的事情。向內尋求一切的答案吧,宇宙中的一切都在你體內。情人們並不最終相遇某處,這個世界沒有離別。傷口是光進入你內心的地方。
慢性心力衰竭,不僅僅是心率的快慢問題!它源於心肌收縮與舒張功能的下降,導致心輸出量不足,進而引發肺循環充血和體循環淤血。從病因、誘因到代償機制,心衰的病理生理過程複雜多樣。通過控制水腫、減輕心臟前後負荷、改善心臟舒縮功能,以及防治基本病因,我們可以有效應對這一挑戰。了解心衰的機制與臨床表現,掌握防治策略,才能更好地守護心臟健康。
缺血再灌注損傷是器官或組織恢復血液供應後,細胞功能代謝障礙和結構破壞反而加重的現象。其主要機制包括自由基生成增多、鈣超載以及微血管和白細胞的作用。心臟和腦是常見的受損器官,表現為心肌代謝和超微結構變化、心功能下降等。防治措施包括清除自由基、減輕鈣超載、改善代謝和控制再灌注條件,如低鈉、低溫、低壓等。理解這些機制有助於製定有效治療方案,減輕缺血性損傷。
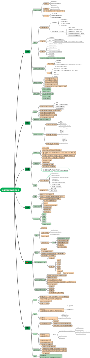
類比推理
1.外延關係
1.全同關係
一個東西:土豆:馬鈴薯,時髦:摩登,芙蕖:荷花
2.交叉關係
有的A是B,有的A不是B 有的B是A,有的B不是A
微風:北風,熱帶植物:香料植物
不同維度
學生,青年,(學生是身份維度,青年是年齡維度)
3.並列關係
1.矛盾關係
沒有其他可能結果
生:死,男:女,動:靜,A:非A
反義詞不等於矛盾
2.反對關係
有其他可能結果
蘋果:香蕉,鼠標:鍵盤,黑:白
4.包含關係
1.種屬關係
A是B(沒有小尾巴)
樹:楊樹(楊樹是樹),跑車:汽車(跑車是汽車)
2.組成關係
A是B的一部分(有小尾巴)
整體與部分:樹:樹根(樹根是樹的一部分),輪胎:汽車
1.核心組成部分
車:輪胎
2.非核心組成部分
車:後視鏡
2.語義關係
1.近義關係
聰明:伶俐
成語,實詞
2.反義關係
依賴:獨立
成語,實詞
3.象徵關係
1.傳統象徵
巾幗:女子,鬚眉:男子,桑椹:故鄉、家鄉,梅花:堅韌、堅強
2.比喻象徵
心靈的窗戶:眼睛,踢皮球:互相推諉,紙老虎:外強中乾的人
4.二級辨析
1.感情色彩,褒貶中
2.程度
3.內涵關係
1.條件關係
1.充分條件
有了一定行:燃燒:放熱(有了燃燒一定放熱)
如果就
2.必要條件
沒有一定不行:18周歲:選舉權(沒有18周歲就一定沒有選舉權)
只有才
2.因果關係
事件間的因果
1.大部分的因果關係是非必然的
接觸:感染,降溫:凍結
2.先二級辨析
1.結果:積極/消極
競爭:淘汰,創業:成功
2.原因:人工/自然
汽車尾氣:酸雨,火山爆發:地震
3.順承關係
時間上的先後順序
1.普通邏輯,常規順序
做飯:吃飯
2.二級辨析
1.主體相同
戀愛:結婚
2.主體不相同
請假:批准
4.屬性關係
概念具備的性質
1.必然屬性
醋:酸,光:亮
2.或然屬性
花:香,風:涼
5.對應關係
搭配關係
1.與物相關
1.場所
1.物品
火車:鐵軌,顯微鏡:實驗室
2.人物
病人:醫院,罪犯:監獄
3.事件
炒菜:廚房,手術:手術室
2.功能
1.主要功能
電燈:照明,鋼筆:書寫
2.次要功能
牙膏:消腫止癢
3.多重功能
4.單一功能
5.動力功能
6.時間功能
3.工藝
1.化學變化
陶瓷:煅燒,白酒發酵
產生新物質
大米:米飯
2.物理變化
玉器:磨製
只改變外形
4.材料
檀香:檀木,麵粉:小麥,斗笠
1.直接原材料
2.間接原材料
3.必然原材料
4.或讓原材料
2.與職業相關
1.內容
護士:輸液,清潔工:保洁
2.工具
醫生:聽診器,裁縫:剪刀
3.對象
醫生:病人,教師:學生
4.產出
廚師:菜品,攝影師:照片
3.與邏輯相關
方式:目的
1.正確方式:能實現目標
鑿壁:偷光,殺雞:儆猴
2.錯誤方式:不能實現目標
降價:促銷,刻舟:求劍
4.與常識相關
1.成語
主人公:出處
2.詩詞
作者:名稱:意境
3.其他常識
5.配套使用
書桌:椅子,沙發:靠枕
6.詩句
先考慮因果關係,在考慮順承關係
7.依據關係
法律:訴訟(訴訟依據法律),標準:測量(依據標准進行測量)
8.措施
洪災:排澇
4.語法關係
1.主謂關係
道德:約束
名詞 動詞
2.動賓關係
約束:行為
動詞 名詞
3.主賓關係
道德:行為
4.偏正關係
修飾詞 中心語
漂亮:女孩(形容詞 名詞),認真:學習(副詞 動詞)
看的後面的
5.構詞關係
1.先看詞與詞之間的關係
2.再看構詞關係
二級辨析
1.專有
上面的四種關係
2.通用
1.人工/自然
2.必然/或然
3.特殊
1.時間早晚
2.命名方式
3.動力來源
4.原理
5.特質泛指
A:B
1.A和B,一級辨析
2.A,B,單獨看
3.拆A,拆B