마인드 맵 갤러리 정보 시스템 프로젝트 관리자 튜토리얼(제4판) 15장_프로젝트 리스크 관리
본 파일은 정보시스템 프로젝트 관리 튜토리얼(제4판)의 "15장_프로젝트 리스크 관리"의 자체 제작 마인드맵입니다. 여기에는 위험 관리 계획, 위험 식별, 정성적 위험 분석 수행, 정량적 위험 분석 수행, 위험 대응 계획, 위험 대응 수행, 위험 감독 등이 포함됩니다. 이전 시험의 핵심 포인트에 따라 중요도가 표시되고 모든 내용이 상세하게 통합되어 있어 절반의 노력으로 최종 복습과 학습 시작을 더욱 효과적으로 만들 수 있습니다. 나는 모든 장의 읽기를 편집하고 요약하는 데 10시간 이상을 소비했는데, 모두 최신 버전입니다.
2023-12-13 10:20:53에 편집됨이것은 (III) 저산소증-유도 인자 프롤릴 하이드 록 실라 제 억제제에 대한 마인드 맵이며, 주요 함량은 다음을 포함한다 : 저산소증-유도 인자 프롤릴 하이드 록 실라 제 억제제 (HIF-PHI)는 신장 빈혈의 치료를위한 새로운 소형 분자 경구 약물이다. 1. HIF-PHI 복용량 선택 및 조정. Rosalasstat의 초기 용량, 2. HIF-PHI 사용 중 모니터링, 3. 부작용 및 예방 조치.
이것은 Kuka Industrial Robots의 개발 및 Kuka Industrial Robot의 모션 제어 지침에 대한 마인드 맵입니다. 주요 내용에는 쿠카 산업 로봇의 역사, 쿠카 산업 로봇의 특성, 쿠카 산업 로봇의 응용 분야, 2. 포장 프로세스에서 쿠카 로봇은 빠르고 일관된 포장 작업을 달성하고 포장 효율성을 높이며 인건비를 줄입니다. 2. 인건비 감소 : 자동화는 운영자에 대한 의존성을 줄입니다. 3. 조립 품질 향상 : 정확한 제어는 인간 오류를 줄입니다.
408 컴퓨터 네트워크가 너무 어렵습니까? 두려워하지 마세요! 나는 피를 구토하고 지식 맥락을 명확히하는 데 도움이되는 매우 실용적인 마인드 맵을 분류했습니다. 컨텐츠는 매우 완전합니다. 네트워크 아키텍처에서 응용 프로그램 계층, TCP/IP 프로토콜, 서브넷 디비전 및 기타 핵심 포인트에 이르기까지 원칙을 철저히 이해하는 데 도움이 될 수 있습니다. 📈 명확한 논리 : Mindmas 보물, 당신은 드문 기회가 있습니다. 서둘러! 이 마인드 맵을 사용하여 408 컴퓨터 네트워크의 학습 경로에서 바람과 파도를 타고 성공적으로 해변을 얻으십시오! 도움이 필요한 친구들과 공유해야합니다!
이것은 (III) 저산소증-유도 인자 프롤릴 하이드 록 실라 제 억제제에 대한 마인드 맵이며, 주요 함량은 다음을 포함한다 : 저산소증-유도 인자 프롤릴 하이드 록 실라 제 억제제 (HIF-PHI)는 신장 빈혈의 치료를위한 새로운 소형 분자 경구 약물이다. 1. HIF-PHI 복용량 선택 및 조정. Rosalasstat의 초기 용량, 2. HIF-PHI 사용 중 모니터링, 3. 부작용 및 예방 조치.
이것은 Kuka Industrial Robots의 개발 및 Kuka Industrial Robot의 모션 제어 지침에 대한 마인드 맵입니다. 주요 내용에는 쿠카 산업 로봇의 역사, 쿠카 산업 로봇의 특성, 쿠카 산업 로봇의 응용 분야, 2. 포장 프로세스에서 쿠카 로봇은 빠르고 일관된 포장 작업을 달성하고 포장 효율성을 높이며 인건비를 줄입니다. 2. 인건비 감소 : 자동화는 운영자에 대한 의존성을 줄입니다. 3. 조립 품질 향상 : 정확한 제어는 인간 오류를 줄입니다.
408 컴퓨터 네트워크가 너무 어렵습니까? 두려워하지 마세요! 나는 피를 구토하고 지식 맥락을 명확히하는 데 도움이되는 매우 실용적인 마인드 맵을 분류했습니다. 컨텐츠는 매우 완전합니다. 네트워크 아키텍처에서 응용 프로그램 계층, TCP/IP 프로토콜, 서브넷 디비전 및 기타 핵심 포인트에 이르기까지 원칙을 철저히 이해하는 데 도움이 될 수 있습니다. 📈 명확한 논리 : Mindmas 보물, 당신은 드문 기회가 있습니다. 서둘러! 이 마인드 맵을 사용하여 408 컴퓨터 네트워크의 학습 경로에서 바람과 파도를 타고 성공적으로 해변을 얻으십시오! 도움이 필요한 친구들과 공유해야합니다!
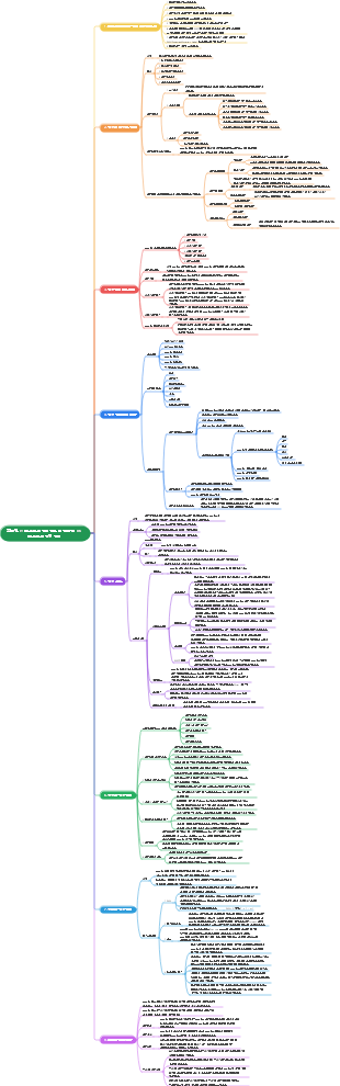
프로젝트 위험 관리
기본 사상
프로젝트 위험
일단 발생하면 프로젝트 목표에 긍정적이거나 부정적인 영향을 미칠(반드시 나쁜 것은 아님) 불확실한 사건이나 조건입니다.
프로젝트 목표에 대한 위협과 추가 프로젝트 목표에 대한 기회를 모두 포함합니다.
알려진 위험
알려진 위험은 이미 식별되고 분석된 위험에 대해 계획을 세우고 해결책을 찾는 것이 가능합니다.
알려지지 않은 위험
프로젝트 관리자는 과거 유사한 프로젝트 경험을 바탕으로 알려지지 않은 위험에 대처하기 위해 일반적인 비상 조치를 취할 수 있지만 알려지지 않은 위험은 관리할 수 없습니다.
예를 들면: 자연재해와 인공재해
프로젝트가 진행됨에 따라 위험은 변할 것이며, 프로젝트가 진행됨에 따라 불확실성은 점차 감소할 것입니다.
손실을 줄이려면 필요한 비용을 조기에 선제적으로 지불해야 합니다.
관리 기본
프로젝트 위험 개요
모든 프로젝트에는 두 가지 수준의 위험이 있습니다.
1. 첫째, 모든 프로젝트에는 프로젝트 목표 달성에 영향을 미치는 개별적인 위험이 있습니다.
2. 두 번째는 개별 위험과 기타 불확실성 원인(예: 프로젝트 초과 및 지연으로 이어지는 범위 변동)의 조합으로 인해 발생하는 전체 프로젝트 위험입니다.
프로젝트 위험은 프로젝트 목표, 즉 위험과 기회에 부정적이거나 긍정적인 영향을 미칠 수 있습니다.
프로젝트 위험 관리는 긍정적인 위험(기회)을 이용하거나 강화하고 부정적인 위험(위협)을 피하거나 완화하는 것을 목표로 합니다.
위험의 속성
1. 위험 이벤트의 무작위성
위험 사건의 발생과 그 결과는 우발적입니다.
2. 상대적 위험
위험은 항상 프로젝트 활동 개체와 관련이 있습니다. 동일한 위험은 개체마다 다른 영향을 미칩니다.
프로젝트 위험의 경우 사람들의 위험 허용도에 영향을 미치는 요소는 주로 다음과 같습니다.
1. 혜택의 크기
손실 가능성과 금액이 클수록 손실을 보상하기 위해 기대할 수 있는 이익도 커집니다.
혜택이 클수록 사람들이 기꺼이 감수할 위험도 커집니다.
예
마약 밀매
2. 투자 규모
프로젝트 활동에 대한 투자가 많을수록 사람들이 성공에 대한 희망을 더 크게 갖고 기꺼이 감수하려는 위험은 줄어듭니다.
3. 프로젝트 활동 주체의 현황 및 자원
높은 직급의 관리자는 낮은 직급의 관리자보다 더 큰 위험을 감수할 수 있습니다.
개인이나 조직이 더 많은 자원을 보유할수록 위험 허용 범위도 커집니다.
예
한 사람이 100만 위안을 가지고 있고 5000위안을 사업에 지출하면 100만 위안을 벌 수 있습니다. 그는 여전히 5000위안의 손실을 감수할 수 있습니다.
상대방은 5w만 가지고 있고, 모든 재산을 잃는 것은 큰 위험입니다
3. 위험 변동성
1. 위험의 성격 변화
시간이 지남에 따라 이전에 부정적인 영향을 미쳤던 위험이 이제는 긍정적인 영향을 미칩니다.
예를 들어, 초기에는 완벽하지 않았고 작업에 허점으로 가득 찬 소프트웨어가 시간이 지남에 따라 소프트웨어가 점차 최적화되었으며 이제 사용하면 작업 효율성이 크게 향상됩니다.
2. 위험 결과의 변화
위험 결과에는 결과의 빈도와 이득 또는 손실의 규모가 포함됩니다.
과학기술의 발전과 생산성의 향상으로 사람들의 위험사고를 이해하고 저항하는 능력이 점차 향상되어 위험사고의 빈도를 줄이고 손실이나 손해를 어느 정도 줄일 수 있습니다.
3. 새로운 위험이 등장하다
예를 들어 프로젝트 진행 지연을 방지하기 위해 추가 자원을 투자하면 비용 초과가 발생할 수 있습니다.
위험 분류
1. 위험 결과로 나누어짐
1. 순수 위험
정의
기회도 없고 이익도 얻을 가능성이 없는 위험(완전히 나쁨, 아무도 이익을 얻지 못함)
결과적으로
손실을 초래하는 것(절대 손실)과 손실을 초래하지 않는 것
활동 주체가 손실을 입었고, 사회 전체도 손실을 입었습니다.
예: 특정 건설 프로젝트의 공기 압축기실에 건설 과정에서 화재가 발생하여 손실은 프로젝트뿐 아니라 사회 전체에 영향을 미쳤습니다.
2. 투기적 위험
정의
기회와 이익을 가져올 수도 있지만 위협과 손실 위험도 내포합니다(좋을 수도 있고 나쁠 수도 있고 영향이 없을 수도 있음).
결과적으로
손해를 끼치는 것, 손해를 끼치지 않고 이익을 얻는 것
투기적 위험으로 인해 활동하는 기업에 손실이 발생하더라도 사회 전체가 반드시 손실을 입는 것은 아닙니다. 오히려 다른 사람들이 혜택을 받을 수도 있습니다.
예를 들어, 민간 투자 부동산 개발 프로젝트가 실패하면 투자자는 손실을 입게 되지만 대출 은행은 담보 자산을 회수하고 높은 가격에 재판매하여 수익을 올릴 수 있습니다.
예: 주식 거래, 돈을 벌 수도 있고, 이익을 얻지 못하거나 돈을 잃을 수도 있고, 건물에서 뛰어내릴 수도 있습니다.
프로젝트 관리자는 투기적 위험이 순수한 위험으로 변하는 것을 방지해야 합니다. 위험은 제로섬 게임이 아닙니다. 많은 경우 위험에 관련된 모든 당사자가 손실을 입게 되며(여러 당사자가 고통을 겪음) 누구도 피해갈 수 없습니다.
2. 위험원별
1. 자연적인 위험
정의
자연의 힘으로 인한 재산 피해나 사상자의 위험은 자연적인 위험입니다.
예를 들어, 수자원 보호 프로젝트 건설 중 홍수 또는 산사태로 인한 엔지니어링 손상, 자재 및 장비 손실
2. 인간이 만든 위험
정의
인간이 만든 위험은 인간의 활동으로 인해 발생하는 위험을 의미합니다.
분할
행동, 경제, 기술, 정책 및 조직 위험 등
3. 위험을 관리할 수 있는지 여부에 따라 분류
1. 관리 가능한 위험
정의
예측할 수 있고 이에 상응하는 조치를 취하여 통제할 수 있는 위험을 의미합니다.
위험을 관리할 수 있는지 여부는 위험 불확실성을 제거할 수 있는지 여부와 활동 개체의 관리 수준에 따라 달라집니다.
위험 불확실성을 제거하려면 관련 데이터, 자료 및 기타 정보가 필요합니다.
2. 관리하기 어려운 위험
데이터, 정보 및 기타 정보가 증가하고 관리 수준이 향상됨에 따라 위험은 관리 가능한 위험으로 전환될 수 있습니다.
4. 위험 영향 범위로 구분
1. 지역적 위험
작은 영향 범위
예: 중요하지 않은 경로에서의 활동 지연
2. 전반적인 위험
영향 범위가 넓음
프로젝트 관리팀은 전반적인 위험에 특별한 주의를 기울입니다.
예: 프로젝트의 모든 활동은 지연 위험이 있지만 핵심 경로의 활동이 지연되면 전체 프로젝트의 완료 날짜가 연기되어 전반적인 위험이 형성됩니다.
5. 위험 부담자로 나누어
프로젝트 소유자 위험, 정부 위험, 계약자 위험, 투자자 위험, 설계 단위 위험, 감독 단위 위험, 공급자 위험, 보증인 위험 및 보험 회사 위험 등.
6. 위험 예측 가능성으로 구분
1. 알려진 위험
"알려진" 위험
정의
자주 발생하고 그 결과가 예측 가능하며 프로젝트와 계획에 대한 신중하고 엄격한 분석을 통해 식별할 수 있는 위험을 말합니다.
결과적으로
발생 확률은 높지만 결과는 일반적으로 경미하고 심각하지 않습니다.
예
불분명한 프로젝트 목표, 지나치게 낙관적인 일정, 설계 또는 시공 변경, 자재 가격 변동 등
2. 예측 가능한 위험
"알려진-알려지지 않은" 위험
정의
경험을 바탕으로 발생을 예측할 수 있지만 결과를 예측할 수 없는 위험을 말합니다.
결과적으로
그러한 위험의 결과는 때때로 심각할 수 있습니다.
예
발주자가 제때에 검토하고 승인할 수 없는 경우, 하청업체가 제때에 작업을 납품할 수 없는 경우, 건설 기계의 고장, 예상치 못한 지질 조건 등이 있습니다.
3. 예측할 수 없는 위험
"알 수 없음-알 수 없음" 위험
정의
발생할 수 있지만 가장 경험이 많은 사람이라도 그 가능성을 예측할 수 없는 위험을 말합니다.
알려지지 않은 위험 또는 인식되지 않은 위험이라고도 불리는 이러한 위험은 새로운 위험이거나 이전에 관찰되지 않았거나 매우 늦게 나타나는 위험입니다.
예
이러한 위험은 일반적으로 지진, 코로나19, 100년 동안 발생하지 않은 폭우, 인플레이션 및 정책 변화 등과 같은 외부 요인의 결과입니다.
위험 비용과 부담
위험사건으로 인한 손실이나 이익감소, 위험발생을 방지하기 위한 예방조치를 취하는 데 드는 비용은 위험비용을 구성합니다.
비용 분류
1. 위험 손실의 유형 비용
1. 직접적인 손실
재산 피해 및 사상자의 가치를 나타냅니다.
예를 들어, 공사 중 압축공기 기계실에서 화재가 발생한 경우, 직접적인 손실에는 공기압축기 교체비, 부상자 의료비, 요양비, 인건비 등이 포함됩니다.
2. 간접적인 손실
직접적인 손실, 책임손실 및 그에 따른 소득감소를 제외한 기타 손실을 말합니다.
화재 진압, 가동 중단 등으로 인해 발생한 비용을 포함합니다.
2. 위험손실의 무형비용
위험의 불확실성으로 인해 위험사건 발생 전후에 사업주체가 지불하는 대가를 말한다.
발현
1. 위험 손실로 인해 기회가 감소함
위험을 피하기 위해 준비한 일부 작업에는 막대한 자금이나 기타 자원이 소요되는 경우가 많아 재생산에 투자할 수 없고, 가치를 추가할 수 없으며, 기회가 줄어들게 됩니다.
2. 위험은 생산성 향상을 방해합니다
고위험 신기술 산업에 대한 자금 투자를 꺼리면 신기술의 적용 및 홍보가 저해되고 사회 생산성 향상이 저해됩니다.
3. 위험으로 인해 리소스가 잘못 할당됨
사람들은 위험한 산업이나 부문에서 돈을 잃을까 봐 걱정하기 때문에 덜 위험한 산업이나 부문에 기꺼이 자원을 투자합니다.
3. 위험 예방 및 통제 비용
위험손실을 예방하고 통제하기 위해서는 다양한 조치를 취해야 하며, 발생하는 비용에는 직접비용과 간접비용이 모두 포함됩니다.
예: 보험 구입
위험 비용 부담
위험 비용은 프로젝트 주체가 부담할 뿐만 아니라, 프로젝트 활동과 관련된 다른 측면도 객관적으로 위험 비용의 일부를 부담하는 경우가 많습니다.
사업주체가 부담하는 부분은 개인비용이고, 기타 관계자가 부담하는 부분은 사회적 비용이다.
예
압축공기 기계실 공사 중 화재 발생
건설단위의 손실은 개인이 부담한다.
화재를 진압하기 위해 출동한 소방대원의 비용은 사회가 부담하며, 소방차가 화재 현장에 돌진할 때 회피로 인해 업무에 영향을 미치는 보행자 및 기타 차량이 입은 손실은 모두 사회가 부담한다.
새로운 경영 관행
1. 비사건 위험
변동 위험
계획된 목표, 활동 또는 결정의 일부 주요 측면에 대한 불확실성
예: 생산성이 목표보다 높거나 낮을 수 있으며, 테스트 결과 예상보다 많거나 적은 버그가 발견될 수 있습니다.
어떻게 대응해야 할까?
이는 몬테카를로 분석을 통해 처리할 수 있습니다. 즉, 확률 분포를 사용하여 가능한 변형 범위를 나타낸 다음 가능한 결과 범위를 좁히는 조치를 취하는 것입니다.
모호성 위험
미래에 무슨 일이 일어날지에 대한 불확실성
원인
기술 솔루션의 요구 사항이나 요소, 규제 프레임워크의 향후 개발 또는 프로젝트에 내재된 시스템 복잡성에 대한 지식이 부족합니다.
어떻게 대응해야 할까?
지식이나 이해의 격차를 정의한 다음 외부 전문가의 의견을 구하거나 모범 사례를 벤치마킹하여 채워야 합니다.
증분 개발, 프로토타입 제작 또는 시뮬레이션을 사용하여 모호성 위험을 처리할 수도 있습니다.
2. 프로젝트 탄력성
발생한 후에야 발견할 수 있는 일종의 리스크가 있는데, 이러한 리스크를 프로젝트의 회복력 강화를 통해 대처할 수 있습니다.
프로젝트 탄력성을 강화하는 방법
예비비 확보, 강력한 변경 관리, 팀 역량 강화, 경고 신호 감시, 이해관계자의 의견 요청 등을 수행합니다.
3. 통합 리스크 관리
위험은 프로젝트, 프로그램, 포트폴리오 및 조직 수준에 존재하며 적절한 수준에서 가정하고 관리해야 합니다.
조직의 위험 관리 접근 방식은 모든 수준에서 위험 관리 노력의 일관성과 일관성을 보장하여 프로그램과 포트폴리오가 주어진 위험 허용 수준을 달성하는 데 도움이 되는 위험 제어 효율성으로 구성되어야 합니다.
관리 프로세스
맞춤 고려 사항
프로젝트 규모, 프로젝트 복잡성, 프로젝트 중요성, 개발 접근 방식
민첩하고 적응 가능한 방법
점진적인 작업 산출물을 자주 검토하고 지식 공유를 가속화하여 위험 인식 및 관리를 보장합니다.
요구사항 문서는 정기적으로 업데이트되어야 하며 현재 위험 허용 범위에 대한 깊은 이해를 바탕으로 프로젝트가 진행됨에 따라 작업 우선순위를 다시 지정해야 합니다.
리스크 관리 계획
프로세스 개요
정의
프로젝트 위험 관리 활동을 구현하는 방법을 정의하는 프로세스입니다.
주효과
위험 관리의 수준, 접근 방식 및 가시성이 프로젝트 위험 수준과 조직 및 기타 이해관계자에 대한 중요성에 상응하는지 확인하십시오.
계획 위험 관리 프로세스는 프로젝트 수립 단계에서 시작하여 프로젝트 초기에 완료되어야 하며 프로젝트 수명주기 후반에 이 프로세스를 다시 실행해야 할 수도 있습니다.
예를 들어, 주요 단계 변경이 발생하는 경우, 프로젝트 범위가 크게 변경되는 경우 또는 이후에 위험 관리의 효율성을 검토하여 프로젝트 위험 관리 프로세스를 조정해야 한다고 결정되는 경우입니다.
입력하다
1. 프로젝트 헌장
프로젝트의 전반적인 설명과 경계, 전반적인 요구 사항 및 위험을 기록합니다.
2. 프로젝트 관리 계획
승인된 모든 프로젝트 관리 하위 계획
위험 관리 계획은 동시에 각 하위 계획과 조정되어야 하며, 각 하위 계획에 나열된 방법론도 계획 위험 관리 프로세스에 영향을 미칠 수 있습니다.
3. 프로젝트 파일 (프로세스 출력별로 분류)
이해관계자 식별
이해관계자 등록
프로젝트에서 이해관계자의 역할과 프로젝트 위험에 대한 그들의 태도를 간략하게 설명합니다. 이는 프로젝트 위험 관리의 역할과 책임을 결정하고 프로젝트의 위험 임계값을 설정하는 데 사용할 수 있습니다.
4. 비즈니스 환경 요인
조직 또는 주요 이해관계자가 설정한 전반적인 위험 임계값
5. 조직 프로세스 자산
도구 및 기술
1. 전문가의 판단
2. 데이터 분석
이해관계자 분석
프로젝트 이해관계자의 위험 성향 결정
3. 회의
산출
위험 관리 계획
정의
위험 관리 활동을 구성하고 구현하는 방법 설명
메인 콘텐츠
1. 위험 관리 전략
이 프로젝트의 위험을 관리하는 데 사용되는 일반적인 접근 방식을 설명하세요.
2. 방법론
이 프로젝트의 위험 관리를 수행하는 데 사용되는 구체적인 방법, 도구 및 데이터 소스를 결정합니다.
3. 역할과 책임
각 위험 관리 활동에 대한 리더, 후원자, 팀원을 식별하고 책임을 명확히 합니다.
4. 자금
프로젝트 리스크 관리 활동 수행에 필요한 자금을 결정하고, 비상예비금 및 관리예비금 사용 계획을 수립합니다.
5. 일정
프로젝트 수명주기 동안 프로젝트 리스크 관리 프로세스를 구현하는 시기와 빈도를 결정하고, 리스크 관리 활동을 식별하여 프로젝트 일정에 통합합니다.
6. 위험 카테고리
프로젝트 위험 분류 방법 결정
위험 범주는 일반적으로 위험 분석 구조(RBS)의 도움으로 구성됩니다. 위험 분석 구조는 프로젝트 팀이 단일 프로젝트에 대해 가능한 모든 위험 소스를 고려하는 데 도움이 되며 위험을 식별하거나 식별된 위험을 분류하는 데 특히 유용합니다.
7. 이해관계자 위험 성향
위험 관리 프로세스 계획에 영향을 미치는 세부 사항은 이해관계자의 위험 선호도를 각 프로젝트 목표에 대한 측정 가능한 위험 임계값으로 표현해야 합니다.
8. 위험 확률 및 영향
확률 및 영향 수준의 수는 제안된 프로젝트 위험 관리 프로세스의 세부 수준에 따라 결정되어야 하며, 더 많은 수준(일반적으로 5개)은 더 자세한 위험 관리 접근 방식에 해당하고 더 적은 수준(일반적으로 3개)은 더 간단한 방법에 해당합니다. 접근 방법
9. 확률 및 영향 매트릭스
공통 확률 및 영향 매트릭스에는 기회와 위협이 모두 나열되어 있습니다. 기회는 긍정적인 영향으로 정의되고 위협은 부정적인 영향으로 정의됩니다.
확률 * 영향 = 각 위험에 대한 확률-영향 점수로, 각 우선순위 그룹 내에서 개별 위험의 순위를 매기는 데 사용됩니다.
10. 보고서 형식
프로젝트 위험 관리 프로세스의 결과를 기록, 분석 및 전달하는 방법 결정
11. 길
위험 활동을 기록하는 방법과 위험 관리 프로세스를 감사하는 방법을 결정합니다.
위험 식별
프로세스 개요
정의
개별 프로젝트 리스크와 전체 프로젝트 리스크의 원천을 파악하고, 리스크 특성을 기록하는 과정입니다.
주효과
1. 기존 개별 프로젝트 위험과 전체 프로젝트 위험의 원인을 문서화합니다.
2. 프로젝트 팀이 식별된 위험에 적절하게 대응할 수 있도록 관련 정보를 집계합니다.
프로젝트 전반에 걸쳐 수행되어야 함
참가자들
모든 프로젝트 이해관계자(모든 직원)가 프로젝트 위험 식별에 참여하도록 권장되어야 합니다.
통합된 위험 설명 형식을 사용하여 프로젝트 위험을 설명하고 기록함으로써 각 위험을 명확하고 명확하게 이해하여 효과적인 분석 및 위험 대응 개발을 지원해야 합니다.
위험 식별은 반복적인 프로세스입니다.
프로젝트 수명주기 전반에 걸쳐 개별 프로젝트 위험은 프로젝트가 진행됨에 따라 계속 변할 수 있으며 전체 프로젝트 위험 수준도 변할 수 있습니다.
반복 빈도와 각 반복에 필요한 참여 수준은 사례마다 다르며 이에 따라 위험 관리 계획에 명시되어야 합니다.
입력하다
1. 프로젝트 관리 계획
1. 수요관리 계획
특히 위험한 프로젝트 목표를 식별할 수 있음
2. 진행 관리 계획
3. 비용 관리 계획
4. 품질 관리 계획
5. 자원 관리 계획
불확실성이나 모호성의 영향을 받는 일부 xx 영역(일정, 비용, 품질, 자원) 또는 주요 가정이 위험을 유발할 수 있는 일부 xx 영역을 나열할 수 있습니다.
6. 위험 관리 계획
위험 관리 역할 및 책임을 정의하고, 위험 관리 활동이 예산 및 일정에 통합되는 방법을 설명하고, 위험 범주를 설명합니다.
7. 범위 기준선
위험 식별 노력을 준비하기 위한 프레임워크로 사용할 수 있는 작업 분류 구조와 위험을 초래할 수 있는 결과물 및 승인 기준이 포함됩니다.
8. 진행 기준선
진행률 기준선을 확인하여 불확실성이나 모호함 또는 위험을 초래할 수 있는 주요 가정이 있는 마일스톤 및 결과물 제공 날짜를 식별할 수 있습니다.
9. 비용 기준
비용 기준을 검토하여 비용 추정이나 자금 요구 사항에 불확실성이나 모호함이 있는 영역 또는 주요 가정으로 인해 위험이 발생할 수 있는 영역을 식별할 수 있습니다.
2. 프로젝트 파일 (프로세스 출력별로 분류)
1. 프로젝트 헌장 개발
가상 로그
문서화된 가정과 제약으로 인해 개별 프로젝트 위험이 발생할 수 있으며 전체 프로젝트 위험 수준에도 영향을 미칠 수 있습니다.
2. 프로젝트 활동 지시 및 관리
문제 로그
문서화된 문제는 개별 프로젝트 위험을 증가시킬 수 있으며 전체 프로젝트 위험 수준에도 영향을 미칠 수 있습니다.
3. 경영 지식
체험교습 등록
프로젝트 초기에 식별된 위험과 관련하여 배운 교훈을 검토하여 프로젝트의 나머지 기간 동안 유사한 위험이 다시 발생할 가능성이 있는지 판단할 수 있습니다.
4. 요구사항 수집
요구사항 문서
프로젝트 요구 사항이 자세히 설명되어 팀이 위험에 처한 요구 사항을 결정할 수 있습니다.
5. 활동 기간 추정
소요 시간 추정
6. 예상 비용
비용 견적
7. 활동 자원 추정
리소스 요구 사항
이상적으로 간격으로 표현되는 프로젝트 xx(활동 기간, 비용, 활동 자원)의 정량적 평가, 간격의 크기는 위험 정도를 나타냅니다. xx(기간 추정, 비용 추정, 활동 자원 추정) 문서를 구조적으로 검토하면 현재 추정치가 불충분하여 프로젝트 위험이 발생할 수 있음이 드러날 수 있습니다.
8. 이해관계자 식별
이해관계자 등록
프로젝트의 위험을 식별하는 데 어떤 개인 또는 그룹이 포함될 수 있는지 지정하고 개인이 위험 소유자의 역할을 수행하기에 적합한 세부 정보를 지정합니다.
3. 조달 문서
프로젝트 자원을 외부에서 소싱해야 하는 경우 조직 외부에서 상품 및 서비스를 소싱하면 전체 프로젝트 위험이 증가하거나 감소하고 추가 프로젝트 위험이 발생할 수 있으므로 초기 조달 문서를 검토해야 합니다.
4. 규약
프로젝트 자원을 외부에서 구매해야 하는 경우 계약에 명시된 마일스톤 날짜, 계약 유형, 수락 기준, 보상 및 처벌 조항이 위협을 가할 수도 있고 기회를 만들 수도 있습니다.
5. 비즈니스 환경 요인
6. 조직 프로세스 자산
도구 및 기술
1. 전문가의 판단
2. 데이터 수집
1. 브레인스토밍
목표는 프로젝트 위험의 원인에 대한 포괄적인 목록을 얻는 것입니다.
위험 범주(예: 위험 분석 구조)는 위험 식별을 위한 프레임워크로 사용될 수 있습니다.
2. 체크리스트
체크리스트는 완료된 프로젝트를 기반으로 하거나 특정 산업에 대한 일반적인 위험 체크리스트를 사용할 수 있습니다.
체크리스트는 간단하고 사용하기 쉽지만 모든 위험을 모두 제거할 수는 없습니다.
필요한 위험 식별 작업을 대체하는 데 체크리스트가 사용되지 않도록 하는 것이 중요하며, 프로젝트 팀은 체크리스트에 나열되지 않은 항목에도 주의를 기울여야 합니다.
3. 회견
프로젝트 고위 참가자, 이해관계자, 해당 분야 전문가와의 인터뷰를 통해 프로젝트 위험의 원인을 식별할 수 있습니다.
3. 데이터 분석
1. 근본 원인 분석
문제의 근본적인 원인을 발견하고 예방 조치를 개발하는 데 자주 사용됩니다.
2. 가정 및 제약 분석
가정과 제약의 타당성을 탐색하고 어느 것이 프로젝트 위험을 초래하는지 판단
부정확하고, 불안정하며, 일관성이 없거나 불완전한 가정으로부터 위협을 식별할 수 있습니다.
기회는 프로젝트 또는 프로세스 실행에 영향을 미치는 제약을 제거하거나 완화하여 생성됩니다.
가정이 성립하지 않는 경우 위협을 식별할 수 있습니다. 제약을 완화하면 기회가 창출된다
3. SWOT 분석
프로젝트의 강점, 약점, 기회 및 위협(SWOT)에 대한 사례별 조사
리스크 식별 시 내부적으로 발생한 리스크까지 포함시켜 리스크 식별 범위를 확대합니다.
먼저, 프로젝트, 조직 또는 일반적인 비즈니스 영역에 초점을 맞추고 조직의 강점과 약점을 파악한 다음 조직의 강점이 프로젝트에 가져올 수 있는 기회와 조직의 약점이 제기할 수 있는 위협을 파악합니다.
조직의 강점이 위협을 극복할 수 있는 정도와 조직의 약점이 기회를 방해하는지 여부를 분석합니다.
4. 파일 분석
프로젝트 문서의 구조화된 검토를 통해 다양한 위험을 식별할 수 있습니다.
검토할 수 있는 문서에는 주로 계획, 가정, 제약 조건, 과거 프로젝트 파일, 계약, 합의 및 기술 문서가 포함됩니다.
4. 대인관계 및 팀 기술
5. 팁 목록
네 번째 판의 새로운 내용
프로젝트 위험 원인을 야기할 수 있는 사전 설정된 위험 범주 목록
위험 식별 기술을 사용할 때 신속한 체크리스트를 프레임워크로 사용하여 프로젝트 팀의 아이디어 개발을 지원할 수 있습니다.
위험 분석 구조의 맨 아래에 있는 위험 범주는 개별 프로젝트 위험을 식별하기 위한 프롬프트 목록으로 사용될 수 있으며, 몇 가지 일반적인 전략적 프레임워크를 사용하여 전체 프로젝트 위험의 원인을 식별할 수 있습니다.
체크리스트와의 차이점
체크리스트에는 특정 위험이 나열되어 있습니다.
프롬프트 목록에 나열된 위험 범주는 다음과 같습니다.
6. 회의
위험 세미나
산출
1. 위험 등록부
식별된 프로젝트 위험의 세부 사항을 기록합니다.
메인 콘텐츠
중급 받아쓰기 테스트 통과
1. 식별된 위험 목록
각 프로젝트 위험에는 고유한 식별 번호가 할당됩니다.
2. 잠재위험책임자
위험 식별 과정에서 잠재적 위험 보유자가 식별된 경우 해당 보유자를 위험 등록부에 기록해야 합니다.
그런 다음 정성적 위험 분석 프로세스를 수행하여 이를 확인합니다.
3. 잠재적인 위험 대응 조치 목록
위험 식별 프로세스 중에 잠재적인 위험 대응이 식별된 경우 이를 위험 등록부에 기록해야 합니다.
이는 계획 위험 대응 프로세스를 통해 확인됩니다.
2. 위험 보고서
네 번째 판의 새로운 내용
전체 프로젝트 위험에 대한 정보는 물론 식별된 개별 프로젝트 위험에 대한 개요 정보를 제공합니다.
프로젝트 위험 관리 프로세스에서 위험 보고서 준비는 점진적인 작업입니다.
메인 콘텐츠
1. 전체 프로젝트 위험의 원인
전체 프로젝트 위험에서 가장 중요한 요소가 무엇인지 설명
2. 식별된 개별 프로젝트 위험에 대한 개요 정보
예를 들어 식별된 위협 및 기회의 수, 위험 범주 전반의 위험 분포, 지표 및 추세
정성적 리스크 분석, 정량적 리스크 분석, 리스크 대응 계획, 리스크 대응 실행, 리스크 모니터링 등의 프로세스가 완료됨에 따라 이러한 프로세스의 결과도 리스크 등록부 및 리스크 보고서에 기록되어야 합니다. 위험 등록부와 위험 보고서의 차이점: · 위험등록부는 개별 위험에 대한 정보를 기록합니다. · 위험 보고서에는 프로젝트의 전반적인 위험에 대한 정보가 포함됩니다.
3. 프로젝트 파일(업데이트됨)
1. 가상 로그
2. 문제 로그
3. 교훈 등록 양식
정성적 위험 분석 수행
프로세스 개요
정의
후속 분석이나 조치의 기반을 제공하기 위해 개별 프로젝트 위험의 확률, 영향 및 기타 특성을 평가하여 위험의 우선순위를 지정하는 프로세스입니다.
주효과
우선순위가 높은 위험에 집중
각 위험에 대한 책임자를 식별하여 위험 대응을 계획하고 대응이 구현되도록 보장합니다.
이 프로세스는 프로젝트 전반에 걸쳐 정기적으로 수행되어야 합니다.
민첩하거나 적응형 개발 환경에서는 일반적으로 각 반복 전에 정성적 위험 분석 프로세스가 수행됩니다.
이 평가는 프로젝트 팀과 기타 이해관계자의 위험 인식을 바탕으로 주관적입니다.
발생 확률, 위험 발생 시 프로젝트 목표에 미치는 영향 및 기타 요소를 사용하여 식별된 개별 프로젝트 위험의 우선순위를 평가합니다.
데이터 분석: 위험 확률 및 영향 평가, 데이터 표현: 위험 확률 및 영향 매트릭스
위험의 확률과 영향을 평가하는 것은 정성적 위험 분석의 구현입니다.
입력하다
1. 프로젝트 관리 계획
위험 관리 계획
이 프로세스에서 특히 주목할 점은 위험 관리 역할 및 책임, 예산 책정 및 일정 활동, 위험 범주(일반적으로 위험 분석 구조에서 정의됨), 확률 영향 정의, 확률 및 영향 매트릭스, 이해관계자 위험 임계값입니다.
위의 내용은 일반적으로 위험 관리 프로세스를 계획하는 동안 특정 프로젝트의 요구 사항에 맞게 조정되었습니다.
2. 프로젝트 파일 (프로세스 출력별로 분류)
1. 프로젝트 헌장 개발
가상 로그
프로젝트에 영향을 미칠 수 있고 프로젝트 위험 우선 순위 평가에 영향을 미칠 수 있는 주요 가정 및 제약 조건을 식별, 관리 및 모니터링하는 데 사용됩니다.
2. 위험 식별
위험 등록부
이 프로세스 중에 평가할 식별된 프로젝트 위험에 대한 세부 정보를 포함합니다.
3. 이해관계자 식별
이해관계자 등록
위험 소유자로 지정될 수 있는 프로젝트 이해관계자의 세부정보를 포함합니다.
3. 비즈니스 환경 요인
4. 조직 프로세스 자산
도구 및 기술
1. 전문가의 판단
안내된 위험 워크숍이나 인터뷰를 통해 전문 지식이나 경험을 얻으세요.
전문가의 의견이 편향될 수 있음을 유의하세요.
2. 데이터 수집
회견
구조화된 또는 반구조화된 인터뷰를 사용하여 다른 요소 중에서도 개별 프로젝트 위험의 개념과 영향을 평가할 수 있습니다.
3. 데이터 분석
1. 위험 데이터 품질 평가
위험 데이터는 정성적 위험 분석의 기초입니다.
리스크 데이터 품질 평가는 개별 프로젝트 리스크에 대한 데이터의 정확성과 신뢰성을 평가하는 것을 목표로 합니다.
방법
데이터 무결성, 객관성, 관련성, 적시성을 포함하여 데이터 품질의 다양한 측면에 대한 프로젝트 이해관계자의 평가를 이해하고 위험 데이터 품질에 대한 종합적인 평가를 수행하기 위한 설문 조사
2. 위험 확률 및 영향 평가
위험 확률 평가
특정 위험이 발생할 가능성을 고려합니다.
위험 영향 평가
일정, 비용, 품질 또는 성능과 같은 하나 이상의 프로젝트 목표에 대한 위험의 잠재적 영향을 고려합니다.
방법
인터뷰, 미팅
식별된 각 개별 프로젝트 위험에 대한 확률 및 영향 평가를 수행합니다.
3. 기타 위험 매개변수 평가
가능한 테스트 선택
긴급성, 근접성, 대기 시간, 관리성, 제어성, 모니터링성, 연결성, 전략적 영향력, 근접성
더욱 강력한 위험 우선순위 지정에 기여
포함하다
1. 긴급
위험을 효과적으로 해결하기 위해 대응 조치를 취해야 하는 기간입니다. 시간이 짧다는 것은 긴급성이 높다는 것을 나타냅니다.
2. 근접성
위험은 시간이 지남에 따라 하나 이상의 프로젝트 목표에 영향을 미칩니다. 짧은 시간은 높은 근접성을 나타냅니다.
3. 잠복 기간
위험 발생과 그 영향의 발현 사이의 예상 기간입니다. 짧은 시간은 짧은 잠복기를 의미합니다.
4. 관리 용이성
위험 소유자(또는 책임 조직)가 위험의 발생이나 영향을 쉽게 관리할 수 있는 정도입니다. 관리하기 쉬우면 관리성이 높다
5. 제어 가능성
위험 소유자(또는 책임 조직)가 위험의 결과를 통제할 수 있는 정도입니다. 결과를 통제하기 쉽다면 통제가능성이 높다
6. 모니터링 가능성
위험이 발생하거나 발생하려고 할 때 위험을 쉽게 모니터링할 수 있습니다. 위험 발생을 모니터링하기 쉬운 경우 모니터링 가능성이 높습니다.
7. 연결성
위험이 다른 개별 프로젝트 위험과 관련된 정도입니다. 위험이 여러 다른 위험과 관련되어 있으면 연결성이 높습니다.
8. 전략적 영향력
조직의 전략적 목표에 대한 위험의 잠재적인 긍정적 또는 부정적 영향입니다. 위험이 전략적 목표에 중요한 영향을 미치는 경우 전략적 영향력이 높습니다.
9. 근사
하나 이상의 이해관계자가 위험을 중요하다고 간주하는 정도입니다. 중요하다고 생각되는 위험은 친밀도가 높습니다.
4. 데이터 성능
1. 확률 및 영향 매트릭스
각 위험의 발생 확률과 위험 발생 시 위험이 프로젝트 목표에 미치는 영향을 매핑한 표
위험 관리 계획에 명시된 위험 확률 및 영향 정의를 사용하여 개별 프로젝트 위험은 발생 가능성과 발생하는 경우 하나 이상의 프로젝트 목표에 미치는 영향에 대해 사례별로 평가됩니다. 그런 다음 확률 및 영향 매트릭스를 사용하여 결과적인 확률 및 영향 조합을 기반으로 개별 프로젝트 위험에 우선순위를 할당합니다.
2. 계층 다이어그램
위험을 분류하기 위해 2개 이상의 매개변수를 사용하는 경우 확률 및 영향 매트릭스를 사용할 수 없으며 다른 그래프를 사용해야 합니다.
예: 버블 차트는 3차원 데이터를 표시할 수 있습니다. 버블 차트에서는 각 리스크를 버블로 그리고 X축 값, Y축 값, 버블 크기를 사용하여 리스크의 세 가지 매개변수를 나타냅니다.
X축은 모니터링 가능성, Y축은 근접성, 영향 값은 버블 크기로 표시됩니다.
5. 대인관계 및 팀 기술
가이드
개별 프로젝트 리스크에 대한 정성적 분석의 효율성을 향상시키는 능력
6. 위험 분류
프로젝트에 사용할 수 있는 위험 분류 방법은 위험 관리 계획에 명시되어야 합니다.
리스크가 가장 많이 발생할 수 있는 영역에 관심과 에너지를 집중시키거나 관련 리스크에 대한 공통의 리스크 대응 방안을 마련함으로써 보다 효과적인 리스크 대응에 도움이 됩니다.
7. 회의
표적
식별된 위험 검토, 확률 및 영향 평가(및 기타 가능한 위험 매개변수), 위험 분류 및 우선순위 지정이 포함됩니다.
산출
프로젝트 파일(업데이트됨)
1. 가상 로그
2. 문제 로그
3. 위험 등록부
정성적 위험 분석 프로세스를 수행하여 생성된 새로운 정보로 위험 등록부를 업데이트합니다.
콘텐츠 업데이트
확률 및 영향 평가, 각 개별 프로젝트 위험에 대한 우선순위 수준 또는 위험 점수, 지정된 위험 소유자, 위험 긴급성 정보 또는 위험 범주, 우선순위가 낮은 위험 및 점진적 분석이 필요한 위험의 감시 목록
4. 위험 보고서
가장 중요한 개별 프로젝트 위험(일반적으로 확률과 영향이 가장 높은 위험), 식별된 모든 위험의 우선순위 목록 및 간단한 결론을 문서화합니다.
정량적 위험 분석 수행
프로세스 개요
정의
식별된 개별 프로젝트 위험 및 기타 불확실성의 원인이 전체 프로젝트 목표에 미치는 영향을 정량적으로 분석(데이터를 사용하여)하는 프로세스입니다.
주효과
1. 전체 프로젝트 위험을 최대 가능성까지 정량화
예: 프로젝트가 일주일 정도 지연될 수 있고 프로젝트의 가치가 50,000만큼 과대평가될 수 있습니다.
2. 위험 대응 계획을 지원하기 위해 추가 정량적 위험 정보 제공
이 프로세스는 모든 프로젝트에 필요한 것은 아니지만 사용하면 프로젝트 전체에서 계속됩니다.
프로젝트 위험 관리 계획에서는 정량적 위험 분석을 사용해야 하는지 여부를 지정합니다. 이미 분석되어 자주 발생하는 리스크를 정량적으로 분석할 필요 없이 직접적으로 리스크 대응을 계획할 수 있습니다.
대규모 또는 복잡한 프로젝트, 전략적으로 중요한 프로젝트, 주요 이해관계자가 정량적 분석을 요구하는 계약 또는 프로젝트에 적합합니다.
강력한 정량적 분석을 수행하는 능력은 개별 프로젝트 위험 정보 및 정성적 위험 분석 프로세스에 의해 프로젝트 목표와 범위에 상당한 잠재적 영향을 미치는 것으로 평가되는 기타 불확실성 소스에 대한 고품질 데이터의 가용성에 달려 있습니다. , 일정 및 비용 관련성이 높고 견고한 프로젝트 기준선
정량적 위험 분석에는 위험 패턴 수집 및 해석에 대한 전문적인 위험 분석 소프트웨어와 전문 지식이 필요한 경우가 많으며 추가 시간 및 비용 투자도 필요합니다.
이 프로세스는 전체 프로젝트 위험을 줄이는 데 있어 계획된 대응의 가능한 최대 효과를 분석하기 위해 위험 대응 계획 프로세스 후에 수행될 수도 있습니다.
입력하다
1. 프로젝트 관리 계획
1. 위험 관리 계획
프로젝트에 정량적 위험 분석이 필요한지 여부를 결정하고, 분석에 사용할 수 있는 리소스와 예상 분석 빈도를 자세히 설명합니다.
2. 범위 기준선
3. 진행 기준선
4. 비용 기준
개별 프로젝트 위험 및 기타 불확실성 원인의 영향을 평가하기 위한 출발점을 제공합니다.
2. 프로젝트 파일 (프로세스 출력별로 분류)
1. 프로젝트 헌장 개발
가상 로그
가정이 프로젝트 위험을 유발하는 것으로 간주되는 경우 정량적 위험 분석에 대한 입력으로 포함되어야 하며 제약 조건의 영향을 분석하기 위한 모델을 구축하는 데에도 사용할 수 있습니다.
2. 활동 정의
마일스톤 목록
프로젝트의 중요한 단계에 따라 일정 목표가 결정되며, 이러한 일정 목표는 정량적 일정 위험 분석 결과와 비교되어 해당 목표 달성과 관련된 신뢰 수준을 결정합니다.
3. 활동 기간 추정
소요 시간 추정
일정 변동성을 평가하기 위한 출발점을 제공합니다.
4. 진행 상황 제어
진행 예측
예측을 정량적 일정 위험 분석 결과와 비교하여 예측 목표 달성과 관련된 신뢰 수준을 결정할 수 있습니다.
5. 예상 비용
비용 견적
비용 변동성을 평가하기 위한 출발점을 제공합니다.
6. 비용 통제
비용 예측
예측 지표를 정량적 비용 위험 분석 결과와 비교하여 해당 지표 달성과 관련된 신뢰도 수준을 결정합니다.
프로젝트의 완료 예상(ETC), 완료 예상(EAC), 예산 완료(BAC), 완료 성과 지표(TCP)를 포함합니다.
7. 활동 자원 추정
리소스 요구 사항
자원 가변성을 평가하기 위한 출발점을 제공합니다.
8. 견적 xx
추정근거
프로젝트 계획에 사용된 추정 근거는 추정 목적, 분류, 정확성, 방법론 및 데이터 소스를 포함할 수 있는 확립된 변수 분석 모델에 반영될 수 있습니다.
9. 위험 식별
위험 등록부
정량적 위험 분석을 위한 입력으로 사용되는 개별 위험에 대한 자세한 정보를 포함합니다.
위험 보고서
전체 프로젝트 위험의 원인과 현재 전체 프로젝트 위험 상태를 설명합니다.
3. 비즈니스 환경 요인
4. 조직 프로세스 자산
도구 및 기술
1. 전문가의 판단
2. 데이터 수집
회견
개별 프로젝트 위험 및 기타 불확실성 원인에 대한 정량적 위험 분석을 위한 입력을 생성하는 데 사용할 수 있습니다.
인터뷰는 전문가로부터 정보를 얻어야 할 때 특히 유용합니다.
3. 데이터 분석
1. 시뮬레이션
모델을 사용하여 개별 프로젝트 위험과 기타 불확실성 원인의 결합된 영향을 시뮬레이션하여 프로젝트 목표에 대한 잠재적 영향을 평가합니다.
몬테카를로 분석
콘텐츠 분석
1. 비용 위험
입력하다
프로젝트 비용 견적
2. 일정 위험
입력하다
진행 네트워크 다이어그램 및 기간 추정
3. 정량적 비용 및 일정 통합 리스크
위의 두 입력을 동시에 사용
산출
정량적 위험 분석 모델
소프트웨어 시뮬레이션
컴퓨터 소프트웨어를 사용하여 수천 번의 반복을 통해 정량적 위험 분석 모델을 실행합니다.
각 실행마다 입력 값(예: 비용 추정, 기간 추정 또는 확률적 분기 발생 빈도)이 무작위로 선택됩니다.
이러한 실행의 결과는 가능한 프로젝트 결과 범위(예: 프로젝트 종료 날짜, 프로젝트 완료 비용)를 형성합니다.
2. 민감도 분석
어떤 개별 프로젝트 위험이나 불확실성의 원인이 프로젝트 결과에 가장 큰 잠재적 영향을 미치는지 결정하는 데 도움이 됩니다.
프로젝트 결과의 변화와 정량적 위험 분석 모델 요소의 변화 사이의 연결을 설정합니다.
토네이도 다이어그램
분석 결과를 나타냅니다.
그림은 정량적 위험 분석 모델의 각 요소와 그것이 영향을 미칠 수 있는 프로젝트 결과 간의 상관 관계를 표시합니다. 이러한 요소에는 개별 프로젝트 위험, 불안정한 프로젝트 활동 및 특정 불확실성 원인이 포함될 수 있습니다.
각 특징은 결합 강도가 높은 순서로 배열되어 전형적인 토네이도 모양을 형성합니다.
그림에 가로 좌표가 있습니다.
프로젝트 기간
양수 표현
활동이나 위험으로 인해 프로젝트 기간이 연장됩니다.
음수 표현
활동이나 위험으로 인해 프로젝트 기간이 단축됩니다.
3. 의사결정나무 분석
컴퓨팅 세미나의 초점은 다음과 같습니다.
의사결정 트리를 사용하여 여러 대안 행동 과정 중에서 가장 좋은 옵션을 선택하세요.
의사결정 트리에서는 다양한 가지가 다양한 결정이나 이벤트, 즉 프로젝트의 대체 경로를 나타내는 데 사용됩니다.
각 결정이나 사건에는 관련 비용과 개별 프로젝트 위험(위협 및 기회 포함)이 있습니다.
의사결정 트리 분기의 끝점은 특정 경로에 따른 최종 결과를 나타내며, 이는 부정적이거나 긍정적인 결과일 수 있습니다.
각 지점의 기대 화폐성 가치(EMV)를 계산하여 최적의 경로를 선택할 수 있습니다.
D는 정량적 위험 분석으로 특정 계산 결과를 사용하여 위험을 정량화합니다.
4. 영향 다이어그램
불확실성 하에서의 의사결정을 위한 그래픽 보조 자료
일련의 개체, 결과 및 영향뿐만 아니라 이들 간의 관계 및 상호 작용으로 프로젝트 또는 프로젝트의 상황을 나타냅니다.
몬테카를로 분석과 같은 시뮬레이션 기술을 사용하여 중요한 결과에 가장 큰 영향을 미치는 요소를 분석합니다. 영향 다이어그램 분석은 곡선 차트, 토네이도 다이어그램 등 다른 정량적 위험 분석과 유사한 결과를 생성할 수 있습니다.
4. 대인관계 및 팀 기술
가이드
5. 불확실성이 어떻게 나타나는가
네 번째 판의 새로운 내용
정량적 위험 분석을 수행하려면 개별 프로젝트 위험과 기타 불확실성 원인을 반영하는 정량적 위험 분석 모델을 구축하고 이에 대한 입력을 제공해야 합니다.
활동의 기간, 비용 또는 자원 요구 사항이 불확실한 경우 모델에서 확률 분포를 사용하여 해당 값의 가능한 범위를 나타낼 수 있습니다.
확률 분포의 형태
가장 일반적으로 사용되는 분포는 삼각 분포, 정규 분포, 로그 정규 분포, 베타 분포, 균일 분포 또는 이산 분포입니다.
산출
프로젝트 파일(업데이트됨)
위험 보고서
정량적 리스크 분석 결과 반영
콘텐츠 업데이트
1. 전체 프로젝트 위험의 최대 가능성 평가
전체 프로젝트 위험을 측정하는 방법
프로젝트 성공 가능성
성공 확률
프로젝트의 본질적인 가변성
결과 간격
2. 프로젝트에 대한 상세한 확률론적 분석 결과
1. 필수 비상 예비비
2. 프로젝트 중요 경로에 가장 큰 영향을 미치는 개별 프로젝트 위험 또는 기타 불확실성의 원인 목록
3. 전체 프로젝트 위험의 주요 동인
3. 개별 프로젝트 위험 우선순위 목록
4. 정량적 리스크 분석 결과 동향
점차 맑아지다
5. 위험 대응 제안
위험 대응 계획
프로세스 개요
정의
프로젝트 리스크에 대처하기 위해 대안을 마련하고, 대응 전략을 선정하고, 대응 조치에 대해 합의하는 과정입니다.
주효과
1. 전체 프로젝트 위험과 개별 프로젝트 위험에 대한 적절한 접근 방식을 개발합니다.
2. 필요에 따라 자원을 할당하고 프로젝트 문서 및 프로젝트 관리 계획에 관련 활동을 추가합니다.
이 프로세스는 프로젝트 전반에 걸쳐 수행되어야 합니다.
위험 대응 계획은 위험의 중요성과 일치해야 하며, 문제에 비용 효과적으로 대응할 수 있어야 하며, 현재 프로젝트의 맥락에서 현실적이고 실행 가능해야 하며, 모든 이해관계자의 동의를 얻어야 하며, 이에 대해 구체적으로 책임을 져야 합니다. 책임자(책임자는 구현을 담당함)(정성적 위험 분석 시 지정)
중급 시험에 합격했습니다
구조화된 의사결정 기법을 사용하여 가장 적절한 대응 전략을 선택할 수 있습니다. 대규모이거나 복잡한 프로젝트의 경우 수학적 최적화 모델이나 실제 솔루션 분석을 기반으로 대체 위험 대응 전략에 대한 경제적 분석을 수행해야 할 수도 있습니다.
합의된 위험 대응 전략을 구현하려면 구체적인 대응 조치를 개발해야 합니다. 선택한 전략이 완전히 효과적이지 않거나 허용되는 위험이 발생하는 경우 비상 계획이 필요합니다. 동시에 2차 위험도 식별해야 합니다.
2차 위험은 지각을 방지하기 위해 속도를 높이지만 다른 차량과 충돌할 위험이 있는 등 위험 대응 조치 실행으로 인해 직접적으로 발생하는 위험입니다.
입력하다
1. 프로젝트 관리 계획
자원 관리 계획
위험 대응 및 기타 프로젝트 리소스를 위한 리소스 조정 지원
위험 관리 계획
위험 역할 및 책임, 위험 임계값
비용 기준
위험 대응을 위한 비상 자금에 대한 정보가 포함되어 있습니다.
2. 프로젝트 파일 (프로세스 출력별로 분류)
1. 프로젝트 지식 관리
교훈 등록
2. 진행 계획 개발
프로젝트 일정
다른 프로젝트 활동과 동시에 위험 대응 활동을 계획하는 방법을 결정하는 데 사용됩니다.
3. 리소스에 대한 액세스
자원 달력
위험 대응을 위한 잠재적 자원을 언제 사용할 수 있는지 결정
프로젝트 팀이 작업 주문을 발송합니다.
리스크 대응 인력 목록
4. 위험 식별
위험 등록부
식별되고 우선순위가 지정되었으며 해결해야 하는 개별 프로젝트 위험에 대한 세부 정보가 포함되어 있습니다. 각 위험의 우선순위는 적절한 위험 대응을 선택하는 데 도움이 됩니다.
위험 보고서
위험 대응 전략 선택에 영향을 미칠 개별 프로젝트 위험의 우선순위 목록과 개별 프로젝트 위험 분포에 대한 추가 분석
5. 이해관계자 식별
이해관계자 등록
위험 대응에 대한 잠재적 책임자가 나열되어 있습니다.
3. 비즈니스 환경 요인
4. 조직 프로세스 자산
도구 및 기술
1. 전문가의 판단
위협, 기회, 우발 상황 및 전반적인 프로젝트 위험 대응 전략
2. 데이터 수집
회견
3. 데이터 분석
1. 대안 분석
2. 비용 편익 분석
예: 프로젝트에서 위험으로 인해 100,000의 손실이 발생하고 이 위험을 처리하는 데 150,000의 비용이 필요한 경우 다음을 선택해야 합니다. 위험을 처리하지 마십시오.
개별 프로젝트 위험의 영향을 금전적으로 정량화할 수 있는 경우 비용-이익 분석을 사용하여 대체 위험 대응 전략의 비용 효율성을 결정할 수 있습니다.
대응 전략의 비용 효율성 = 대응 전략이 야기할 위험 영향 수준의 변화 / 전략 구현 비용
비율(공식으로 얻은 결과)이 높을수록 효과가 커집니다.
4. 대인관계 및 팀 기술
가이드
5. 위협 대응 전략
1. 보고서
프로젝트 팀이나 프로젝트 스폰서가 위협이 프로젝트 범위를 벗어나거나 제안된 대응이 프로젝트 관리자의 권한을 벗어난다고 판단하는 경우 에스컬레이션 전략을 사용해야 합니다.
확대된 위험은 프로젝트 수준이 아닌 프로그램 수준, 포트폴리오 수준 또는 조직의 기타 관련 부분에서 관리됩니다.
조직의 관련자는 보고된 위협에 대응할 책임을 기꺼이 져야 합니다.
위협이 보고되면 참조를 위해 위험 등록부에 계속 표시될 수 있지만 프로젝트 팀의 추가 모니터링은 적용되지 않습니다.
2. 피하다
위협을 제거하거나 위협으로부터 프로젝트를 보호하기 위해 프로젝트 팀이 취한 조치를 나타냅니다.
발생 확률이 높고 부정적인 영향이 심각한 우선순위 위협에 적합
전략에는 다음이 포함됩니다.
위협 원인 제거, 일정 연장, 프로젝트 전략 변경 또는 범위 축소
요구사항을 명확히 하고, 정보를 얻고, 의사소통을 개선하고, 노하우를 습득하면 일부 위험을 피할 수 있습니다.
요약: 계획 변경
3. 옮기다
위협 대응 책임을 제3자에게 전가하여 제3자가 위험을 관리하고 위협 발생 시 그 영향을 감당할 수 있도록 합니다.
일반적으로 위협을 가정하는 당사자에게 위험 이전 수수료를 지불해야 합니다.
전략에는 다음이 포함됩니다.
보험 구입, 이행 채권 사용, 보증 사용 및 채권 사용
특정 리스크의 소유권과 책임을 제3자에게 이전하는 계약을 체결합니다.
4. 덜다
위협의 가능성과 영향을 줄이기 위해 취한 조치를 나타냅니다.
전략에는 다음이 포함됩니다.
더 간단한 프로세스, 더 많은 테스트, 더 신뢰할 수 있는 판매자 사용
벤치 모델에서 실제 프로세스 또는 제품으로 확장하는 위험을 줄이기 위해 프로토타입을 사용합니다.
확률을 줄일 수 없는 경우 위험의 심각도를 결정하는 요소를 살펴봄으로써 위험의 영향을 완화하는 것이 가능할 수 있습니다.
예를 들어, 시스템에 중복 구성 요소를 추가하면 원래 구성 요소의 오류로 인한 영향을 완화할 수 있습니다(한 구성 요소에 오류가 발생하면 다른 구성 요소가 즉시 인계받음).
5. 수용하다
위협의 존재를 인정하지만 사전 조치를 취하지 않는 것을 의미합니다. 우선순위가 낮은 위협이나 다른 방법으로는 비용 효율적으로 처리할 수 없는 위협에 사용할 수 있습니다.
분류
적극적인 수용 전략
새로운 위협에 대응하기 위해 시간, 자금 또는 자원을 확보하는 것을 포함하는 비상 준비금을 설정합니다.
수동적 수용 전략
사전 조치는 취하지 않고 위협만 정기적으로 검토하여 크게 변경되지 않았는지 확인합니다.
6. 기회 대처 전략
1. 보고서
2. 열어라
조직이 우선순위가 높은 기회를 확실히 포착하려는 경우 익스플로잇 전략을 선택할 수 있습니다.
특정 기회의 확률을 100%로 높여 해당 기회가 반드시 나타나 그에 따른 혜택을 얻을 수 있도록 합니다.
전략에는 다음이 포함됩니다.
조직의 가장 유능한 자원을 프로젝트에 할당하여 완료 시간을 단축합니다.
새로운 기술이나 기술 업그레이드를 사용하여 프로젝트 비용을 절감하고 프로젝트 기간을 단축합니다.
3. 공유하다
기회에 대한 대응 책임을 제3자에게 이전하여 그들이 기회의 혜택을 일부 누릴 수 있도록 합니다.
일반적으로 공유(혜택 공유)하는 당사자에게 수수료가 지급됩니다.
전략에는 다음이 포함됩니다.
파트너십, 협업 팀, 특수 회사 및 합작 투자를 만들어 기회를 공유하세요.
4. 개선하다
기회의 확률과 영향력을 높이는 데 사용됩니다.
전략에는 다음이 포함됩니다.
활동의 조기 완료를 위한 자원 증대
5. 수용하다
7. 전반적인 프로젝트 리스크 대응 전략
1. 피하다
전체 프로젝트 위험이 심각한 부정적인 영향을 미치고 합의된 프로젝트 위험 임계값을 초과하는 경우 회피 전략을 사용할 수 있습니다.
전체 프로젝트에 대한 불확실성의 부정적인 영향을 약화시키고 프로젝트를 다시 중요한 가치 내로 되돌리기 위해 집중적인 조치를 취합니다.
전략에는 다음이 포함됩니다.
프로젝트 범위 내 고위험 작업 취소, 프로젝트 취소
2. 열어라
전체 프로젝트 위험이 상당히 긍정적인 영향을 미치고 합의된 프로젝트 위험 임계값을 초과하는 경우 선구적인 전략을 사용할 수 있습니다.
전체 프로젝트에 대한 불확실성의 긍정적인 영향을 포착하기 위해 집중적인 조치를 취합니다.
전략에는 다음이 포함됩니다.
프로젝트 범위에 고수익 작업을 추가하여 이해관계자에게 프로젝트의 가치나 이익을 높입니다.
기회를 포함하도록 프로젝트 위험 임계값을 수정하려면 주요 이해관계자와 상의하세요.
3. 양도 또는 공유
전략에는 다음이 포함됩니다.
구매자와 판매자가 전체 프로젝트 위험을 공유하는 협력적인 사업 구조를 구축하거나 합작 투자 또는 특수 목적 회사를 구성하거나 프로젝트의 주요 업무를 하청하는 경우
4. 줄이거나 개선하다
전체 프로젝트 위험 수준을 변경하여 프로젝트 목표 달성 가능성을 최적화합니다.
전략에는 다음이 포함됩니다.
프로젝트 재계획, 프로젝트 범위 및 경계 변경, 프로젝트 우선순위 조정, 자원 할당 변경, 납품 시간 조정 등
5. 수용하다
8. 비상 대응 전략
특정 이벤트가 발생할 때만 사용되는 응답 설계
특정 위험의 경우 프로젝트 팀이 해당 위험 발생에 대한 경고 신호가 충분하다고 판단하면 사전에 결정된 특정 조건이 발생할 때만 실행되는 대응 계획을 개발해야 합니다.
비상 전략의 트리거를 정의하고 추적해야 합니다(예: 중간 단계가 달성되지 않거나 판매자로부터 더 높은 수준의 관심을 받는 경우).
이 기술을 사용하여 개발된 위험 대응 계획은 흔히 비상 계획이라고 하며 계획을 시작하는 데 사용되는 식별된 트리거 이벤트를 포함합니다.
대처방안: 아침에 일기예보를 확인했는데 오늘 퇴근하면 비가 올지도 모른다고 해서 미리 우산을 사서 가방에 넣어두었습니다. 비상계획 : 퇴근길에 천둥소리가 들려서 바로 근처 편의점에 가서 우산을 샀습니다.
9. 의사결정
다기준 의사결정 분석
다양한 위험 대응 전략의 우선순위를 정하는 데 도움이 됩니다.
산출
1. 변경 요청
위험에 대응하려면 시간과 비용이 필요하므로 일정과 비용 기준을 변경해야 할 수도 있습니다.
위험 대응을 계획한 후에는 비용 기준선 및 일정 기준선에 대한 변경 요청이 이루어지거나, 프로젝트 관리 계획의 기타 구성요소가 전체 변경 제어 프로세스의 구현을 통해 검토되고 처리되어야 합니다.
2. 프로젝트 관리 계획((업데이트됨)
1. 진행 관리 계획
리소스 로드 및 리소스 밸런스 변경, 정책 업데이트 일정 등
2. 비용 관리 계획
원가 계산, 변경 사항 추적 및 보고, 예산 전략 및 비상 예비비 사용량 업데이트 등
3. 품질 관리 계획
요구사항을 충족하기 위한 방법, 품질관리 방법 및 품질관리 프로세스의 변경 등
4. 자원 관리 계획
리소스 구성 변경 및 리소스 정책 업데이트 등
5. 조달관리계획
제작 또는 구매 결정, 계약 유형 변경 등
6. 범위 기준선
7. 진행 기준선
8. 비용 기준
합의된 위험 대응 전략으로 인해 범위/일정 추정/비용 추정이 변경되고 이러한 변경이 승인되면 해당 변경이 범위/일정/비용 기준에 적용됩니다.
3. 프로젝트 파일(업데이트됨)
1. 비용 예측
계획된 리스크 대응 전략에 따라 변경될 수 있음
2. 프로젝트 일정
합의된 위험 대응 전략을 구현하기 위한 활동을 프로젝트 일정에 추가할 수 있습니다.
3. 프로젝트 팀이 작업 주문을 발송합니다.
대응 전략이 결정되면 적절한 자격을 갖추고 경험이 풍부한 인력(일반적으로 프로젝트 팀 내), 합의된 조치를 구현하기 위한 합리적인 자금 및 시간, 필요한 기술을 포함하여 위험 대응 계획과 관련된 각 조치에 필요한 자원을 할당해야 합니다. 수단
4. 위험 등록부
선택 및 합의된 위험 대응을 문서화하는 데 필요한 업데이트
콘텐츠 업데이트
1. 합의된 대처 전략
2. 선택된 대응 전략을 구현하는 데 필요한 특정 조치
3. 위험 발생에 대한 트리거 조건, 징후 및 조기 경고 신호
4. 선택된 대응 전략을 구현하는 데 필요한 예산 및 일정 활동
5. 계획을 활성화하는 데 필요한 비상 계획 및 위험 트리거
6. 리스크 발생 시 1차 대응이 미흡한 경우를 대비한 Fallback 계획
7. 미리 결정된 대응 조치를 취한 후에도 남아 있는 잔여 위험과 의도적으로 수용한 위험
8. 리스크 대응 조치 이행으로 인해 직접적으로 발생하는 2차 리스크
5. 위험 보고서
현재 전체 프로젝트 위험 노출 및 우선 순위가 높은 위험에 대해 합의된 대응과 이러한 조치 구현에 따른 예상 변경 사항을 문서화하도록 업데이트되었습니다.
6. 가상 로그
7. 교훈 등록
위험 대응 구현
프로세스 개요
정의
합의된 위험 대응 계획을 실행하는 프로세스입니다.
주효과
1. 합의된 위험 대응이 계획대로 구현되는지 확인
2. 전체 프로젝트 위험 포털을 관리하고 개별 프로젝트 위협을 최소화하며 개별 프로젝트 기회를 극대화합니다.
이 프로세스는 프로젝트 전반에 걸쳐 수행되어야 합니다.
위험 대응을 구현하는 프로세스에 대한 적절한 주의는 합의된 위험 대응이 실제로 구현되도록 보장할 수 있습니다.
프로젝트의 전반적인 위험 포털과 개별 위협 및 기회는 위험 소유자가 합의된 대응을 구현하기 위해 필요한 노력을 기울이는 경우에만 사전에 관리될 수 있습니다.
입력하다
1. 프로젝트 관리 계획
위험 관리 계획
위험 관리와 관련된 프로젝트 팀 구성원 및 기타 이해관계자의 역할과 책임이 명시되어 있습니다. 이 정보는 합의된 위험 대응에 대한 책임을 할당하는 데 사용되어야 합니다.
2. 프로젝트 파일 (프로세스 출력별로 분류)
1. 프로젝트 지식 관리
교훈 등록
2. 위험 식별
위험 등록부
각 리스크에 대한 대응을 기록하고 책임자를 지정합니다.
위험 보고서
현재 전체 프로젝트 위험 포털 및 합의된 위험 대응 전략에 대한 평가는 물론 중요한 개별 프로젝트 위험 및 대응 계획에 대한 설명이 포함됩니다.
3. 조직 프로세스 자산
도구 및 기술
1. 전문가의 판단
2. 대인관계 및 팀 기술
영향
일부 위험 대응은 프로젝트 팀 외부의 사람이나 다른 상충되는 요구 사항을 가진 사람이 수행할 수 있습니다.
위험 관리 프로세스를 안내하는 프로젝트 관리자 또는 책임자는 지정된 위험 소유자가 필요한 조치를 취하도록 장려하기 위해 영향력을 행사해야 합니다.
3. 프로젝트 관리 정보 시스템
일정, 리소스 및 비용 소프트웨어 포함
합의된 위험 대응 계획 및 관련 활동이 다른 프로젝트 활동과 함께 전체 프로젝트에 통합되었는지 확인하는 데 사용됩니다.
산출
1. 변경 요청
위험 대응이 구현된 후 비용 기준 및 일정 기준에 대한 변경 요청이 이루어질 수 있으며, 전체 변경 제어 프로세스 구현을 통해 변경 요청이 검토되고 처리되어야 합니다.
2. 프로젝트 파일(업데이트됨)
1. 프로젝트 팀이 작업 주문을 발송합니다.
위험 대응 전략이 결정되면 적절한 자격과 경험을 갖춘 인력, 합리적인 자금과 시간, 합의된 조치를 이행하는 데 필요한 기술적 수단을 포함하여 위험 대응 계획과 관련된 각 조치에 필요한 자원을 할당해야 합니다.
2. 위험 등록부
이 프로세스 수행으로 인해 발생하는 개별 프로젝트 위험에 대해 합의된 대응에 대한 변경 사항을 반영합니다.
3. 위험 보고서
이 프로세스 수행으로 인해 전체 프로젝트 리스크 포털에 합의된 대응에 대한 변경 사항을 반영합니다.
4. 문제 로그
5. 교훈 등록
감독 위험
프로세스 개요
정의
프로젝트 전반에 걸쳐 위험 대응 계획의 구현을 감독하고, 식별된 위험을 추적하고, 새로운 위험을 식별 및 분석하고, 위험 관리의 효율성을 평가하는 프로세스입니다.
주효과
프로젝트 결정이 전체 프로젝트 위험과 개별 프로젝트 위험에 대한 최신 정보를 기반으로 이루어지도록 보장
이 프로세스는 프로젝트 전반에 걸쳐 수행되어야 합니다.
감독 내용
1. 위험 대응이 효과적으로 구현되고 있습니까?
2. 전반적인 프로젝트 위험 수준이 변경되었습니까?
3. 식별된 개별 프로젝트 위험의 상태가 변경되었습니까?
4. 새로운 개별 프로젝트 위험이 발생하는지 여부
5. 위험 관리 접근 방식이 여전히 유효합니까?
6. 프로젝트 가정이 여전히 유효합니까?
7. 위험 관리 정책 및 절차가 준수되었습니까?
8. 비용 또는 일정 우발사항 준비금을 수정해야 하는지 여부
9. 프로젝트 전략은 여전히 유효합니까?
입력하다
1. 프로젝트 관리 계획
위험 관리 계획
위험을 검토해야 하는 방법과 시기, 따라야 하는 정책 및 절차, 이 프로세스의 감독과 관련된 역할 및 책임, 보고 형식을 지정합니다.
2. 프로젝트 파일 (프로세스 출력별로 분류)
1. 프로젝트 작업 관리 지침
문제 로그
미해결 문제가 업데이트되었는지 확인하고 위험 등록부에 필요한 업데이트를 수행하는 데 사용됩니다.
2. 프로젝트 지식 관리
교훈 등록
3. 위험 식별
위험 등록부
주요 내용에는 파악된 개별 프로젝트 리스크, 리스크 소유자, 합의된 리스크 대응 전략, 구체적인 대응 방안 등이 포함됩니다.
위험 보고서
현재 전체 프로젝트 위험 포털 및 합의된 위험 대응 전략에 대한 평가가 포함되어 있으며 중요한 개별 프로젝트 위험과 해당 대응 계획 및 위험 소유자에 대해서도 설명합니다.
3. 업무 성과 데이터
구현된 리스크 대응, 발생한 리스크, 현재 진행 중인 리스크, 종료된 리스크 등 프로젝트 현황에 대한 정보를 담고 있습니다.
4. 업무 성과 보고서
편차 분석 결과, 획득가치 데이터, 예측 데이터 등 성과 측정 결과를 분석하여 프로젝트 작업 성과에 대한 정보를 제공할 수 있습니다.
도구 및 기술
1. 데이터 분석
1. 기술적 성능 분석
프로젝트 실행 중에 얻은 기술 결과를 관련 기술 결과를 얻기 위한 계획과 비교하십시오. 실제 결과가 계획에서 벗어나는 정도는 위협이나 기회의 잠재적 영향을 나타낼 수 있습니다.
실제 결과를 계획된 요구 사항과 비교할 수 있는 기술적 성능에 대한 객관적이고 정량적 측정의 정의가 필요합니다.
기술적 성능 측정
처리 시간, 결함 수, 저장 용량 등이 포함될 수 있습니다.
2. 매장량 분석
프로젝트의 어느 시점에서나 잔여 비상예비금과 잔여 위험액을 비교하여 잔여 예비비가 여전히 합리적인지 여부를 판단하는 것을 말합니다.
2. 심사
위험 감사
독립적인 평가 과정입니다
위험 관리 프로세스의 효율성을 평가하는 데 사용됩니다.
프로젝트 관리자는 프로젝트 위험 관리 계획에 지정된 빈도로 위험 감사가 수행되도록 할 책임이 있습니다.
일일 프로젝트 검토 회의 및 리스크 검토 회의를 통해 리스크 감사를 수행할 수 있으며, 팀에서는 특별 리스크 감사 회의도 개최할 수 있습니다.
3. 회의
위험 검토 회의
전체 프로젝트 위험과 식별된 개별 프로젝트 위험을 해결하는 데 있어 위험 대응의 효율성을 조사하고 문서화합니다.
위험 검토는 또한 새로운 개별 프로젝트 위험(합의된 대응에서 발생하는 2차 위험 포함)을 식별하고, 현재 위험을 재평가하고, 오래된 위험을 종결하고, 위험 발생으로 인해 제기된 문제를 논의하고, 사용할 수 있는 내용을 요약할 수 있습니다. 향후 프로젝트 또는 이와 유사한 프로젝트
산출
1. 직무수행정보
단일 리스크의 실제 발생과 예상 발생을 비교하여 얻은 프로젝트 리스크 관리 성과에 대한 정보입니다.
위험 대응 계획 및 대응 구현 프로세스의 효율성을 설명할 수 있습니다.
2. 변경 요청
전체 프로젝트 위험 수준 또는 개별 위험을 해결하는 권장 시정 및 예방 조치가 포함됩니다.
3. 프로젝트 관리 계획((업데이트됨)
프로젝트 관리 계획의 모든 구성 요소는 이 프로세스의 영향을 받을 수 있습니다.
4. 프로젝트 파일(업데이트됨)
1. 위험 등록부
이 프로세스에서 생성된 개별 프로젝트 위험에 대한 정보를 기록합니다. 여기에는 새로운 위험 추가, 오래된 위험 또는 발생한 위험 업데이트, 위험 대응 업데이트 등이 포함될 수 있습니다.
2. 위험 보고서
개별 프로젝트의 주요 리스크 현황 및 전체 프로젝트 리스크 수준을 반영합니다.
3. 가상 로그
4. 문제 로그
5. 교훈 등록
5. 조직 프로세스 자산(업데이트됨)
위험 관리 계획, 위험 등록부 및 위험 분석 구조 등을 위한 템플릿
리스크 관리 사례
주요 위험 관리 도구
주요 위험 목록
위험 등록부에 기록된 위험은 더욱 포괄적입니다.
프로젝트가 직면한 위험 목록을 지정합니다.
주요 위험 목록의 각 위험에 대한 세부적인 위험 대응 계획을 수립하십시오. 각 내용은 장황할 필요가 없으며 각각 1~2페이지 정도이면 됩니다.
위험 목록
효과
이를 통해 프로젝트 관리자의 마음 속에 위험 관리에 대한 인식을 유지할 수 있습니다.
위험 목록을 업데이트하고, 이러한 위험의 우선순위를 지정하고, 위험 대응을 업데이트하면 이러한 위험의 심각도와 진행 상황을 계속해서 파악하는 데 도움이 될 수 있습니다.
프로젝트 팀은 요구사항 분석을 시작하기 전에 위험에 대한 예비 목록을 작성하고 프로젝트가 끝날 때까지 이 목록을 업데이트해야 합니다.
이번 주: 이번 주의 위험 순위 지난주: 지난주 위험 순위 주수 : 위험이 식별된 시점부터 현재까지의 시간