마인드 맵 갤러리 의학 11장 녹내장
의학에 관한 기사 11장 녹내장에는 속발성 녹내장, 선천성 또는 발달성 녹내장, 원발성 녹내장 등이 포함됩니다.
2023-11-24 23:43:17에 편집됨11장 녹내장
섹션 1 개요
—녹내장의 개념: 녹내장은 특징적인 시신경 위축과 시야 상실을 특징으로 하는 질병군으로, 병리학적 안압의 상승이 주요 위험인자입니다. 압력 손상 및 녹내장에 대한 안압 및 시신경 내성 수준의 상승 시신경 위축은 시야 결함의 발생 및 발달과 관련이 있습니다.
2. 안압과 녹내장
통계학적 관점에서 정상 안압은 10~21mmHg(평균 ± 2X 표준편차)로 정의됩니다.
정상인의 경우 두 눈의 안압차가 5mmHg를 넘지 않아야 하며, 24시간 안압 변동 범위가 8mmHg를 넘지 않아야 합니다.
3. 녹내장의 임상진단
가장 기본적인 검사항목으로는 안압검사, 방각검사, 시야검사, 시신경유두검사 등이 있습니다.
1. 안압: 골드만 안압계는 현재 안압 측정의 표준으로 인정받고 있습니다.
2. 각도: 챔버 각도의 열림 또는 닫힘은 개방각 녹내장 또는 폐쇄각 녹내장을 진단하는 기준이 됩니다.
3. 시야: 시야의 변화는 녹내장 진단의 표준입니다.
4. 시신경유두: 녹내장 시신경유두의 변화는 녹내장 진단의 객관적인 근거입니다.
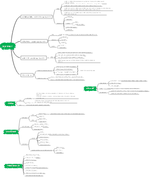
섹션 2 원발성 녹내장
— 원발성 폐쇄각 녹내장
원발 폐쇄각 녹내장의 폐쇄각 메커니즘
비동공차단형 : 말초홍채비대형과 모양체전방형으로 나눌 수 있다. 말초 홍채 비대의 특징은 다음과 같습니다. 두꺼운 주변 붓꽃 뿌리는 챔버 각도의 입구에서 사다리꼴이며 급격하게 회전하는 좁은 챔버를 형성합니다. 일부 학자들은 이러한 유형의 환자를 높은 홍채주름 유형이라고 부릅니다. 모양체 앞쪽 위치 특징은 모양체의 위치가 앞으로 이동하여 말초 홍채를 방각 방향으로 밀어내어 방각이 좁아지거나 폐쇄.
(1) 급성 폐쇄각 녹내장
50세 이상에서 더 흔하며, 남성과 여성의 비율은 약 1:2입니다.
임상 발현 및 질병 단계
1. 전임상 단계: 급성 폐쇄각 녹내장은 한쪽 눈에 급성 발병이 있는 경우의 양측 눈 질환입니다. 진단 후, 다른 쪽 눈에서는 임상 증상이 없더라도 질환을 진단할 수 있습니다. 급성 폐쇄각 녹내장의 전임상 단계로 판단됐다.
2. 전조 단계 발현: 일시적이거나 반복적인 소규모 공격.
3. 급성발작단계 : 심한 두통, 눈의 통증, 광선공포증, 찢어짐, 심한 시력 등이 나타난다. 감소, 종종 지수 또는 수동으로 메스꺼움, 구토 등이 동반될 수 있습니다. 전신 증상. 징후로는 눈꺼풀 부종, 혼합 충혈, 각막 등이 있습니다. 상피부종(Epithelial edema)은 세극등 아래에 상피가 작은 물방울 모양으로 나타나며, 환자는 "무지개 비전"에 대한 주요 불만 사항이 있습니다. 각막후색소침착, 전방극 얕은 주변 전방이 거의 완전히 사라집니다. 홍채가 심각하게 상실된 경우 혈액 괴사, 방수가 혼탁해지고 심지어 응집성 삼출물이 나타날 수도 있습니다. 동공은 적당히 확장되고 종종 수직 타원형이며 빛 반사가 사라지고 국소적인 후방 유착이 때때로 보일 수 있습니다. 내 눈에는 명확하게 보이지 않습니다. 높은 안압 해결 후 증상이 완화 또는 사라지고 시력이 좋아지며 전안부가 남게 됩니다. 부채꼴 홍채 위축 및 색소침착과 같은 영구 조직 손상 감소 상실, 국소적인 후방 유착, 고정된 산동, 광범위한 챔버 각도 접착. 때때로 수정체의 전방낭 아래에 흰색 불투명의 작은 조각이 보일 수 있습니다. 녹내장이라고 합니다. 위의 변화가 임상적으로 나타날 때마다 입증될 수 있습니다. 환자는 급성 폐쇄각 녹내장의 심각한 발작을 경험한 것으로 밝혀졌습니다.
4. 간헐적 기간: 진단 기준: 안압은 다음과 같이 안정될 수 있습니다. 보통 수준.
5. 만성기: 급성 주요 발작 또는 반복적인 경미한 발작 후에 방각이 광범위하게 유착됩니다(보통 >180°), 섬유주 기능이 심하게 손상되었으며, 안압이 적당히 상승했습니다. 높은 녹내장성 시신경 유두 함몰은 종종 안저에서 볼 수 있으며 해당 시야가 있습니다. 결함.
진단 및 감별진단: 급성 홍채섬모체염은 눈의 통증 증상도 있으나 일반적으로 각막 상피 부종이 없습니다. 종종 혈압이 낮아지고, 동공이 수축되고, 방수가 전방에서 빛나고 때로는 섬유소 삼출물이 보일 수 있습니다. 식별할 수 있도록 되어 있습니다. 급성 폐쇄각 녹내장 발작에는 메스꺼움, 구토, 심한 두통이 동반되는 경우가 많기 때문에 이러한 증상은 증상은 눈의 통증과 시력 상실을 가릴 수도 있습니다. 위장 질환의 오진을 피하기 위해 임상적 확인이 필요합니다. 기관 질환, 뇌 질환 또는 편두통으로 인해 치료가 지연되는 경우.
(2) 만성폐쇄각녹내장
진단: 만성 폐쇄각 녹내장의 진단은 다음 사항을 토대로 이루어져야 합니다. ① 주변전방은 얕고, 중앙전방의 깊이는 약간 얕거나 정상에 가깝고, 홍채돌출이 뚜렷하지 않다. ②방각은 적당히 좁고, 홍채 주위에 다양한 정도의 전방 유착이 있습니다. ③ 다양한 정도의 녹내장 시야 결함을 동반합니다. 만성 폐쇄각 녹내장과 개방각 녹내장은 또한 안압 상승, 시신경 유두 구덩이 위축 및 시야 결함을 나타냅니다.
2. 원발성 개방각 녹내장
안압이 증가하더라도 안구의 각도는 열린 상태로 유지됩니다. 조직학적 검사에서는 섬유주 콜라겐 섬유 및 탄성 섬유의 변성, 내피 세포 탈락 또는 증식, 섬유주 두꺼워짐, 메쉬 협소화 또는 폐색, 섬유주 내 및 쉴렘관 내벽 아래의 세포외 기질 침착, 벽 내 내피 세포가 나타났습니다. Schlemm관의 감소된 액포와 같은 병리학적 변화.
임상 증상
1. 증상 : 대부분의 환자는 의식적인 증상이 없습니다.
2. 안압 : 초기에는 불안정하게 나타나며 때로는 정상 범위에 들어가는 경우도 있습니다. 24시간 안압을 측정하면 안압 최고점과 더 큰 변동을 더 쉽게 감지할 수 있습니다. 전반적인 안압 수준은 정상보다 약간 높은 경우가 많습니다.
3. 전안부: 전안방의 깊이가 정상이거나 더 깊습니다.
4. 안저: 시신경 유두 함몰이 점차 확장되고 깊어집니다.
5. 시각 기능: 시각 기능의 변화, 특히 시야 결손 녹내장 시야 검사의 전형적인 초기 시야 결손은 고립된 중심 주위 암점으로 나타납니다. 그리고 비강 단계.
진단
시야결함: 정상안압녹내장(NTC)은 특징적인 녹내장성 시신경유두 손상과 시야결손을 가지고 있으나 안압은 항상 통계적으로 정상 범위 내에 있습니다. 약. 정상적인 안압 하에서도 시신경이 손상됩니다.
3. 원발성 녹내장의 치료
(1) 일반적으로 사용되는 안압강하제
1. 부교감신경흥분제(동공운동제): 가장 일반적으로 사용되는 것은 1%~4% 필로카르핀 점안액입니다. 필로카르핀은 동공을 직접 자극합니다. 조리개 괄약근은 동공을 좁히고 홍채 장력을 증가시켜 섬유주에서 말초 홍채를 풀어줍니다. 폐쇄각 녹내장 치료를 위한 1차 약물입니다.
2. 베타-아드레날린성 수용체 차단제: 일반적으로 사용되는 약물로는 0.25%~0.5% 티몰롤, 0.25%~0.5% 레보부놀롤 염산염 및 0.25% ~0.5% 베타솔롤과 같은 점안액은 방수 생성을 억제하여 안압을 감소시킬 수 있습니다. 동공 크기 및 조절 기능에는 영향을 미치지 않으나 혈압 강하 범위는 제한됩니다. 혈압 강하 효과가 약해집니다.
3. 프로스타글란딘 유도체: 현재 임상에 사용되는 제제에는 라타노프로스트 0.005%, 트라보프로스트 0.004% 및 0.03% 베메토프로스트.
4. 탄산 탈수효소 억제제: 아세타졸아미드로 대표되며 방수 생성을 감소시켜 안압을 낮추며 주로 국소 약물의 보충제로 사용됩니다. 요금.
5. 고혈압제: 글리세린 50%, 만니톨 20%가 일반적으로 사용됩니다. 이러한 유형의 약물은 단기적으로 혈장 삼투압을 증가시켜 눈 조직, 특히 특히 유리체 속의 수분이 혈액 속으로 들어가 안구용적을 감소시켜 안압을 급격히 낮추지만 항고혈압 효과는 없다. 2~3시간 지나면 사라집니다. 고장성 약물은 주로 폐쇄각 녹내장의 급성 발작과 특정 급성 발작을 치료하는 데 사용됩니다. 안압 상승으로 인한 이차성 녹내장.
(2) 일반적으로 사용되는 녹내장 수술
1. 섬유주 저항을 완화하기 위한 수술: 각각절개술, 섬유주절개술, 선택적 레이저 섬유주성형술 등 (SLT). 이러한 유형의 수술로 원발성 영아 녹내장을 치료할 수 있는 경우가 많습니다. 치유 효과.
2. 외부 방수 배수 채널을 확립하는 수술(여과 수술): 방수 배수 장치 이식에 주로 적합합니다. 광범위한 앵글 접착력을 갖는 POAG 및 앵글 폐쇄형용 녹내장.
(3) PACG의 치료
1. 좁은 동공: 조짐 단계에서는 30분마다 한 번씩 1% 필로카르핀 점안액을 사용합니다. 일반적으로 2~3회 후에 감소가 이루어집니다. 동공을 좁히고 안압을 낮추기 위함입니다.
2. 복합 약물: 급성 발작 중에는 국소 수축 점안제 외에 고장성 약물, 탄산의 전신 투여와 같은 복합 약물이 필요한 경우가 많습니다. 안히드라제 억제제, 베타 차단제의 국소 방울로 안압을 빠르게 감소시킵니다.
3. 수술적 치료: 동공차단에는 말초홍채절제술을 사용할 수 있으며 산동확대 단독으로는 범위에 제한을 두지 않습니다. 안압 조절의 초기 사례.
(4) POAG의 처리
여과 수술: 섬유주절제술이 가장 일반적인 절차입니다. 일반적으로 수술의 적응증은 의학적 치료가 효과가 없거나 참을 수 없을 때라고 믿어집니다. 장기간 투약을 받고 있거나 치료가 불가능한 경우.
섹션 3 이차성 녹내장
속발성 녹내장은 방수의 정상적인 순환을 방해하거나 파괴하여 방수의 유출 경로를 차단하고 안압 상승을 유발하는 특정 안질환이나 전신 질환으로 인해 발생하는 녹내장군입니다.
(1) 녹내장 모양체염 증후군: 녹내장 모양체염 증후군은 중년 남성에게 발생하는 경향이 있습니다. 대표적인 경우 안압이 50mmHg 이상으로 올라가는 발작성 안압 상승을 보이며, 안압 상승과 동시에 증상이 나타날 수도 있다. 양고기 같은 후각막 퇴적물이 있고 전방이 깊으며 개방각이 있고 방수에 뚜렷한 혼탁이 없으며 동공후 유착을 일으키지 않으며 일반적으로 며칠 내에 자연적으로 해결될 수 있으며 예후는 POAC보다 좋습니다. 좋지만 재발하기 쉽습니다.
(2) 글루코코르티코이드 녹내장: 글루코코르티코이드를 장기간 점적하거나 전신 적용하면 안압이 상승하여 글루코코르티코이드 녹내장이 발생할 수 있습니다.
(3) 눈의 외상으로 인한 속발성 녹내장 : ① 안구내 출혈, 특히 유리체출혈은 용혈성 녹내장이나 유령세포녹내장을 일으키는 경우도 있다. 파지와 퇴행성 적혈구는 섬유주를 차단하여 방수의 유출을 차단하고 안압을 증가시킵니다. ② 후각녹내장은 안구타상 후 수개월 또는 수년 후에 발생할 수 있으며, 임상양상은 이전의 안구타상 및 전방출혈과 유사하다. 병력과 검사 시 각도의 비정상적인 확장(후퇴)이 진단에 도움이 됩니다. ③안구 외상, 각막 천공, 유착성 백반증 또는 전안부 수술로 인해 장기간 전안방이 형성되지 않으면 주변 홍채와 섬유주에 영구적인 손상을 줄 수 있습니다. 영구 유착으로 인해 각이 닫히고 2차 폐쇄각 녹내장이 발생합니다.
(4) 홍채모양체염 이차성 녹내장: 홍채모양체염은 윤상후동공 유착을 일으킬 수 있습니다. 방수가 동공을 통해 전방으로 들어갈 수 없으며, 후방의 압력이 증가하여 홍채를 앞으로 밀어 전방이 막히게 됩니다. 각도는 이차성 녹내장을 유발합니다.
섹션 4 선천성 또는 발달성 녹내장
유아녹내장 ·
영아녹내장은 신생아나 영유아에게 발생합니다.
임상 증상
1. 광공포증, 눈물흘림, 안검경련이 이 질병의 세 가지 특징적인 증상입니다.
2. 각막이 확대되고 전방이 깊어집니다. 각막의 가로 직경은 12mm를 초과합니다(영아의 정상적인 각막 가로 직경은 일반적으로 10.5mm를 초과하지 않습니다).
치료: 약 80%의 경우 각각절개술이나 섬유주절개술을 통해 안압을 조절할 수 있습니다.