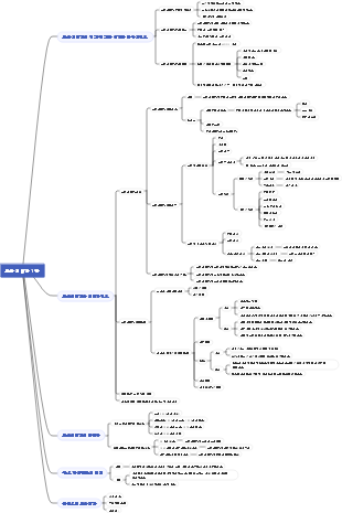
마인드 맵 갤러리 섹션 2 학생의 정서 및 인성 발달
두 번째 섹션에서는 학생들의 정서발달과 인성발달에 관한 마인드맵입니다. 주요 내용은 심리발달과 교육의 차이, 사회발달의 일반법칙, 성격발달이론의 교육적 의의 - 에릭슨, 심리학 사회발달이론 - 입니다. 에릭슨.
인적 자원 비용 통제는 기업이 경제적 이익을 극대화하는 중요한 수단입니다. 기업은 문제에 대처하기 위해 핵심 경쟁력을 지속적으로 향상시켜야 합니다.
이것은 교육 기술에 대한 지침이 아니라 교육 분위기를 찾는 여정입니다. 독자 여러분, 이 책에서는 각 교육 이야기를 통해 진정한 교육자가 어떤 사람이어야 하는지를 알 수 있습니다. 예민하고 재치 있고, 아이들에게 적절한 것과 부적절한 것이 무엇인지 알고, 무엇을 말해야 할지, 무엇을 말하지 말아야 할지, 주의를 기울이십시오. 아이의 독특함에 주목하고, 아이의 개인 생활 세계에 관심을 기울이고, 아이의 말을 "보고" "듣는" 방법을 알아야 합니다. 참된 교육자만이 아이들의 마음을 이해하고, 준교육의 분위기를 조성하며, 교육과 성장을 더욱 아름답고 보람있게 만들 수 있습니다!
이 책에서 저자는 세부 사항을 벗겨내고 대부분의 사람들이 지식과 기술을 배우는 데 적합한 일련의 학습 방법을 요약합니다. 저자에 따르면 모든 학습은 정밀 입력, 심층 소화, 다중 출력의 세 단계로 나눌 수 있습니다. 첫 번째는 지식의 입력으로, 먼저 새로운 지식을 받아들이고, 그 다음 지식을 소화하고, 입력된 지식을 이해하고, 마지막으로 학습된 지식을 사용하는 것을 의미합니다. 이 책이 학습할 때 혼란스럽거나 새로운 기술을 배우는 방법을 모르는 모든 사람에게 도움이 되기를 바랍니다!
심리학
교육심리학 1장 마인드맵
심리학 - 3장 감정, 감정, 의지 및 교육
교육 심리학 - 1장 교육 심리학 개요✓
교육심리학 - 2장 심리발달과 개인차✓
교육심리학 - 3장 학습이론 ✓
교육심리학 - 4장 학습심리학 ✓
교육 심리학
교육 심리학 개요
교육심리학 1장
섹션 2 학생의 정서 및 인성 발달
1. 심리사회적 발달 이론 - 에릭슨
1.1. 의미: 개인의 성격 발달은 사회적 배경에서 이루어지며 문화적, 사회적 배경에 의해 영향을 받고 제한을 받는 것은 시급히 해결해야 할 심리적, 사회적 문제입니다.
1.2. 심리사회적 발달의 단계이론
출생~1.5세 신뢰 vs. 의심
1.5~3세, 자율성 대 수줍음
3~6세: 주도성 대 죄책감
6~12세: 근면 대 열등감 콤플렉스
12~18세, 역할 정체성 대 역할 혼란
18~30세 친밀감 대 외로움
30~60세, 중년기: 재생산감 vs 정체감
60세 이후 노년기의 완벽감 vs. 절망감
1.3. 사회 발전과 교육
개인은 발달과정을 통해 자신의 개성과 사회성을 획득하게 된다.
개인이 사회생활에서 지속적으로 사회화하는 과정, 개인이 사회에 더 잘 적응하고 사회에서 적극적으로 역할을 수행하며 새로운 문화를 창조해 나가는 과정.
2. 성격발달이론의 교육적 의의 - 에릭슨
2.1. 사회문화적 요인과 대인관계 상호작용이 성격 발달에 미치는 영향에 주목하세요.
2.2. 교육은 개인의 위기 대처 능력과 자기계발 능력을 함양해야 한다.
2.3. 교사교육은 매우 중요하다
2.4. 교사는 아이들이 독립적으로 과제를 완료할 수 있는 더 많은 기회를 만듭니다.
2.5. 아이들이 스스로 결정하고 자유롭게 선택할 수 있도록 하여 아이들의 자아정체성을 키우고 자아정체감을 확립하도록 노력하세요.
2.6. 다수의 문제 상황을 설정하고 학생의 적성에 맞춰 지도하여 각 단계에서 학생들의 문제 해결에 도움을 줍니다.
3. 사회 발전의 일반 법칙
3.1. 사회발달의 본질은 개인이 자연인에서 사회적 인간으로 성장하는 것이다.
3.2. 전체적으로 개인은 생물학적인 사람-문화적인 사람-사회적인 사람으로 구성된다.
3.3. 자기인식으로는 무의식-의식-조절 가능한 자기인식을 말한다.
3.4. 감정과 감정, 외부 감정 - 자신의 감정과 감정을 조절할 수 있습니다
3.5. 모방 대상인 사회적 행동 - 자율적이고 자동적인 사회적 행동
3.6. 사회도덕에서 도덕적 행위는 불법-타율-자기수양으로 구성된다.
4. 심리적 발달과 교육의 차이
4.1. 지능의 차이
지능 수준의 차이
지능 유형의 차이점
초기와 후기의 지능 성능 차이
4.2. 인지적 차이와 교육 {인지 스타일}
필드 독립적 및 필드 종속
관조적 대 충동적
수렴과 발산
추상성과 구체성
학생 심리학