心智圖資源庫 幼兒教育心理學
整本書的內容都在這裡。將知識點進行了歸納整理,涵蓋所有核心內容,非常方便大家學習。有需要的同學,可以收藏下喲。
該思維導圖幫助學習者掌握SQL的基礎知識,包括分類、基本規則、大小寫規範及如何使用SELECT語句進行基本的數據查詢。 🔥 SQL奇妙探險,開啟數據魔法! 🔥
基於4種動物模型的溝通特質進行溝通力的提升講解,全篇有非常多的實際案例,推薦結合思維導圖閱讀。所有互動都將遵循一套人際“規則”,以垂直的“權力軸”和水平的“親密軸”為 基礎。
該模板以思維導圖的形式展示了生殖系統的結構和功能。介紹了內、外生殖器的各個組成部分,知識梳理清楚,幫助您熟悉知識要點。
心理學
多彩的顏色
第二節學生的情感和個性發展
幼兒園主題活動
教育心理學第一章心智圖
心理學-第三章 情緒情緒意志與教育
教育心理學-第一章 教育心理學概論✓
教育心理學-第二章 心理發展與個別差異✓
教育心理學-第三章 學習理論✓
教育心理學-第四章 學習心理✓
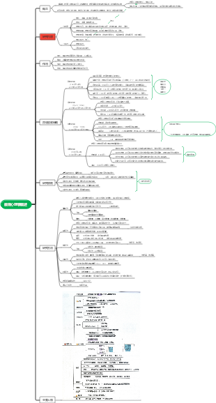
幼兒教育心理學
一、緒論
第一節、幼兒教育心理學概述
幼兒教育心理學的學科性質
幼兒教育心理學的任務
幼兒教育心理學的研究內容
第二節、幼兒教育心理學的發展歷程
萌芽期
初創期
發展期
二、幼兒學習理論
第一節、學習概述
學習的內涵
學習的分類
第二節、行為主義學習理論
桑泰克的試誤—聯結學習理論
巴甫洛夫經典性條件作用理論
斯金納的操作學習理論
班杜拉的社會學習理論
行為主義的教學方法在促進幼兒學習中的使用
第三節、人本主義取向的學習理論
馬斯洛的需要層次理論與幼兒需要的滿足
羅傑斯的個人中心學習理論與以幼兒為中心的學習
人本主義教學法在幼兒學習中的運用
第四節、認知主義學習理論
信息加工心理學的學習理論與幼兒的三種記憶
奧蘇貝爾的意義學習理論與幼兒的概念學習
布魯納的發現學習理論與幼兒的發現學習
第五節、建構主義學習理論
建構主義學習理論的基本觀點
建構主義的教學方式
三、幼兒學習心理
第一節、幼兒學習動機
幼兒學習動機概述
動機理論與幼兒的學習
幼兒學習動機的主要特徵
培養幼兒學習動機的有效方法
第二節、幼兒學習遷移
學習遷移概述
遷移理論與幼兒的學習
幼兒學習遷移的促進
第三節、幼兒的各方面學習
幼兒學習的主要方式
幼兒學習的主要特點
第四節、幼兒創造性
幼兒創造性概述
影響幼兒創造性的因素
幼兒創造性的教育培養
四、幼兒學習的個別差異與適宜性教學
第一節、幼兒個別差異概述
幼兒個別差異的概念
幼兒個別差異的類型
第二節、針對個別差異的適宜性教學
適宜性教學
適宜性教學法的主要方式