无数据
[CISSP 9th Edition] Chapter 2 Concepts of Personnel Safety and Risk Management
CISSP Study Notes-2 (Concepts of Personnel Safety and Risk Management)
CISSP Study Notes-3 (Business Continuity Planning)
CISSP Study Notes-4 (Laws, Regulations and Compliance)
CISSP Study Notes-Domain 1 (Security and Risk Management)
CISSP study notes-6 (cryptography and symmetric key algorithms)
CISSP study notes-5 (protecting asset security)
CISSP Study Notes-16 (Security Operation Management)
CISSP Study Notes-Domain 2 (Asset Security)
CISSP study notes-8 (Principles of security model, design and capabilities)
CISSP study notes-9 (security vulnerabilities, threats and countermeasures)
CISSP Study Notes-10 (Physical Security Requirements)
CISSP Study Notes-12 (Secure Communications and Network Attacks)
CISSP Study Notes-13 (Managing Identity and Authentication)
CISSP Study Notes-14 (Controlling and Monitoring Access)
CISSP Study Notes-15 (Security Assessment and Testing)
CISSP Study Notes-17 (Incident Prevention and Response)
CISSP Study Notes-18 (Disaster Recovery Plan)
CISSP study notes-20 (software development security)
CISSP Study Notes-19 (Investigation and Ethics)
CISSP Study Notes-21 (Malicious Code and Application Attacks)
CISSP Study Notes-Domain 3 (Security Architecture and Engineering)
CISSP Study Notes-Domain 4 (Communications and Network Security)
CISSP Study Notes-Domain 6 (Security Assessment and Testing)
CFA Level 1 Ethics-standard mind map
CFA Financial Report Pre corse
CFA Level 2 Time Series
CFA Quantitative Analysis (1)
CFA Level 2 Machine Learning (1)
CFA Level 2 Machine Learning (2)
CFA Level 2, Big Data
CFA level exam
CFA Level 2 R21 Dividend and Repurchase Analysis
CFA Level I corporate governance details
CFA I Reading 36
CFA Level 2 Review - Derivatives
CFA Level 2 Review-Fixed Income
CFA Level 2 Review – Economics
CFA Level 2 Review-Equity
CFA Level 2 Review-Financial Management
CFA Level 2 Review-Financial Reporting
CFA Level 2 Review-Combined
CFA Level 2 Review-Alternative
CFA Level 2 Economics
CFA Level 2 Alternative Summary
CFA Level 2 Quantity Summary
CFA Level 2 Portfolio Summary
CFA Level 2 Rights Mind Map
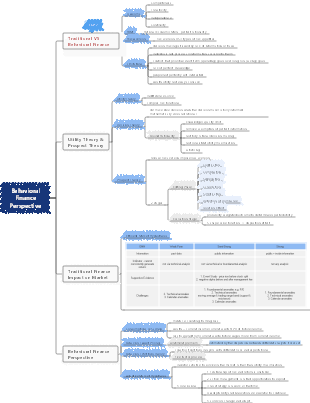
CFA Level 3 - Behavioral Finance 2021
2021 CFA Level 3 - Capital Market Expectation
CFA-Equity
CFA-combination mind map
CFA Level 1 Financial Report Reading 22 Balance Sheet
Certified Financial Analyst CFA Level 2 Quantitative method knowledge framework
CFA Level 1 fixed income fixed income
CFA Level 1 November 2022 exam session portfolio management notes
project preparation
CFA1-Study Session Derivatives
CFA level one quantitative mind map Chinese and English version
CFA Financial Statement Analysis Accounting Fundamentals (Test Points 1-5)