无数据
New product launch strategy
Lean Canvas
OKR goal management mind map
OKR Implementation Manual
OKR Work Method High Performance Secrets of Top Companies
This is OKR
OKR Work Method Reading Notes
This is OKR reading notes
causas y consecuencias de los conflictos sociales
OKR working method - an efficient goal management tool
OKR working method
OKR
OKR work method reading notes
OKR summary
OKR plan
OKR work method a summary of high-performance methods from top companies such as Google and LinkedIn
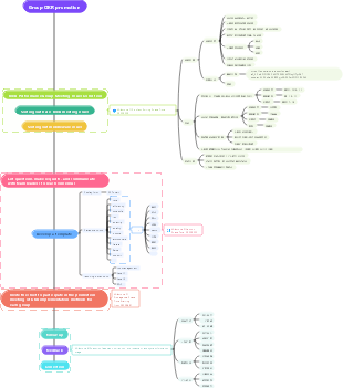
Group OKR promotion
OKR User Manual
OKR working method, how to improve work efficiency
Ask for efficiency from OKR
OKR annual work summary thinking and setting small goals
Company OKR assessment implementation plan
OKR complete solution
What are OKRs and how to formulate them correctly
Enterprise OKR performance appraisal method training plan mind map
Key Connection OKR Performance Appraisal Management Model Scheme Mind Map
Company performance appraisal OKR appraisal method mind map
OKR performance appraisal method development and implementation method mind map
Introduction to OKR work method
OKR Work Method reading notes and manuscripts are the secret weapon to achieve goals! Reveal the power of OKR work method!
20180331 OKR Work Law
OKR promotion framework
36 weeks in 2023 OKR Work Method mind map
Week 41 in 2023 OKR A powerful tool for goal management mind map
OKR Work Method Reading Notes Mind Map
Get Yao Qiong OKR Implementation Guide (20240405)
strategic thinking strategic planning
Procurement strategic planning
Human resources strategic planning and organizational structure
Chapter 3 of Introduction to Human Resources Management Human Resources Strategic Planning
Human resources strategic planning mind map
Contents of strategic planning
Human resources strategic planning management
Strategic Planning
The meaning, function and content of human resources strategic planning
Competitive product analysis-for making your own BD
What are the main aspects of competitive product analysis
Competitive product analysis training program
Competitive product analysis
Complete competitive product analysis
Competitive product analysis and sorting
Competitive product analysis thinking