无数据
Fishbone diagram for analysis of causes of marine pollution
traffic congestion in Sana'a
How to shorten customer physical examination time fishbone diagram
High employee turnover rate
Fishbone Diagram Perceptions UG Mentorship
Poor Identification and Management of CKD in Primary Fishbone Diagram
Electrochemistry Fishbone Chart
Electrochemistry Fishbone
Computational Ability: A Fishbone Analysis
The Fishbone Chart of Conflict Arising from CEO's Succession Decision
CEO Succession Conflict Analysis
Fishbone Analysis Diagram of Truck Cargo Accident on the Road
Food Science Fishbone Diagram
Preschool Institution Fishbone
Problem Analysis Fishbone Diagram
Project flow fishbone diagram
Improve business efficiency fishbone chart
High Product Costs Fishbone
Sales Fishbone
Accounting Concepts Fishbone
Diagnosis Problem Fishbone Diagram
Sales Decline Fishbone
Fishbone Business Productivity
Fishbone for engineering
Solar System Fishbone Diagram
School service cause analysis fishbone diagram
Fishbone Diagram Example
Tulang Ikan Kompetensi Pegawai
淡水鱼
Fish classification
Scalded fish bone picture
Global fish crisis
Global Fish Crisis
bone
Bluefin Tuna Crisis
Exploring Logistics Models in Our Country's Fisheries
Whales and Sharks
Zoology-Mind map of the basic structure of fish
Mississippi Gulf Coast Fishing Charters
Capstone
Maritime
Coasts
vertebra
Sales decline analysis
Improper use of the code must be special
Octopus mollusks
Navigating the Global Fish Crisis: A Focus on Bluefin Tuna Conservation
LỚP CÁ SỦN (CHONDRICHTHYES) (软骨鱼纲)
sailboat retro example 1
Tulang Manusia
ChickenDaring
Goldenfish
vertebrate
Squid order mollusks
Sea Fever by John Masefield
CLAVICLE (collar bone)
Save the Sea Turtles Biosphere
Market Segmentation Of Boat
Algae
peppa pig
Badgers
Marine Erosion
sharks
skeletal muscle
Turn The Ship Around
islet
海水的性质和运动
ORGANIZATION OF BONES
Early fish Kunming worm
骨学
Plant: Introduction to Anabaena sp
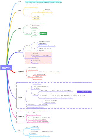
股骨头坏死
The Old Man and the Sea mind map
Cultivation, Livestock, and Seafood Products
椎骨
Bluebeard
BAHAN BAKU PAKAN BUATAN IKAN
cartilage and bone
BASICS OF HARBOUR ENGINEERING
Six Solutions to Save Sharks
Octopus order mollusks
spine limbs
Timeline of a Courageous Sea Voyage
Coastal Study
Fish in a Tree
The Spider Man Day
Spider Tool
Arthropods
Indian Navy Day: Celebrating Maritime Excellence and History
EpiFind
Produits de la mer
Osteology limb bones