MindMap Gallery Cloud computing
Processus par lequel les utilisateurs envoient des instructions via leur propre ordinateur à un grand nombre de ressources informatiques déployées par les fournisseurs de services de cloud computing dans le cloud pour un calcul efficace, et obtiennent finalement les résultats du calcul.
Edited at 2024-03-12 20:05:59Cent ans de solitude est le chef-d'œuvre de Gabriel Garcia Marquez. La lecture de ce livre commence par l'analyse des relations entre les personnages, qui se concentre sur la famille Buendía et raconte l'histoire de la prospérité et du déclin de la famille, de ses relations internes et de ses luttes politiques, de son métissage et de sa renaissance au cours d'une centaine d'années.
Cent ans de solitude est le chef-d'œuvre de Gabriel Garcia Marquez. La lecture de ce livre commence par l'analyse des relations entre les personnages, qui se concentre sur la famille Buendía et raconte l'histoire de la prospérité et du déclin de la famille, de ses relations internes et de ses luttes politiques, de son métissage et de sa renaissance au cours d'une centaine d'années.
La gestion de projet est le processus qui consiste à appliquer des connaissances, des compétences, des outils et des méthodologies spécialisés aux activités du projet afin que celui-ci puisse atteindre ou dépasser les exigences et les attentes fixées dans le cadre de ressources limitées. Ce diagramme fournit une vue d'ensemble des 8 composantes du processus de gestion de projet et peut être utilisé comme modèle générique.
Cent ans de solitude est le chef-d'œuvre de Gabriel Garcia Marquez. La lecture de ce livre commence par l'analyse des relations entre les personnages, qui se concentre sur la famille Buendía et raconte l'histoire de la prospérité et du déclin de la famille, de ses relations internes et de ses luttes politiques, de son métissage et de sa renaissance au cours d'une centaine d'années.
Cent ans de solitude est le chef-d'œuvre de Gabriel Garcia Marquez. La lecture de ce livre commence par l'analyse des relations entre les personnages, qui se concentre sur la famille Buendía et raconte l'histoire de la prospérité et du déclin de la famille, de ses relations internes et de ses luttes politiques, de son métissage et de sa renaissance au cours d'une centaine d'années.
La gestion de projet est le processus qui consiste à appliquer des connaissances, des compétences, des outils et des méthodologies spécialisés aux activités du projet afin que celui-ci puisse atteindre ou dépasser les exigences et les attentes fixées dans le cadre de ressources limitées. Ce diagramme fournit une vue d'ensemble des 8 composantes du processus de gestion de projet et peut être utilisé comme modèle générique.
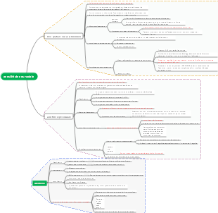
Cloud computing
concept
définition
Processus par lequel les utilisateurs envoient des instructions via leur propre ordinateur à un grand nombre de ressources informatiques déployées par les fournisseurs de services de cloud computing dans le cloud pour un calcul efficace, et obtiennent finalement les résultats du calcul.
Caractéristiques de base
Utiliser au besoin
Utilisez-le à tout moment et en tout lieu
Services de facturation
Service flexible
Mise en commun des ressources
modèle de service
laas
paas
saas
Modèle de déploiement
nuage public
Nuage privé
nuage communautaire
nuage hybride
Notions associées
Cloud computing
Infrastructure informatique distribuée pour l'Internet des objets
Une nouvelle génération d’informatique centralisée
calcul du brouillard
Une nouvelle génération d'informatique distribuée
L'Edge Computing rapproche la puissance de traitement de la source de données
Sécurité du cloud
Mesures de protection de sécurité pour chaque lien dans l'environnement cloud computing
Services de protection de la sécurité des informations fournis par des fournisseurs de services de cloud computing
Exploitation et maintenance du cloud
Utiliser des outils pertinents pour analyser de manière exhaustive les performances et les informations d'avertissement des ressources informatiques
Lorsqu'un défaut se produit, aidez le personnel d'exploitation et de maintenance à localiser avec précision l'emplacement du défaut commercial et à éliminer le défaut en temps opportun.
Classification
technologie virtuelle
Caractéristiques
Fournir un support au niveau de l'infrastructure pour les services de cloud computing
Le principal moteur de l’évolution rapide des services TIC vers le cloud computing
mode d'application
1. Virtualisez un serveur puissant en plusieurs petits serveurs indépendants pour servir différents utilisateurs
2. Transformez plusieurs machines virtuelles de serveur en un seul serveur puissant pour remplir des fonctions spécifiques
cœur
Gestion unifiée, allocation dynamique des ressources et utilisation améliorée des ressources
Méthode pour réaliser
Virtualisation de l'hébergement
Implémenter la gestion abstraite des ressources matérielles et des machines virtuelles dans le système d'exploitation hôte
La virtualisation est facile à mettre en œuvre, mais les performances sont généralement faibles
virtualisation native
Assurer la prise en charge des machines virtuelles sur les plateformes de virtualisation
A de meilleures performances, mais est plus complexe à mettre en œuvre
cœur
Améliorer l'élasticité et la flexibilité du système, réduire les coûts, améliorer les services et augmenter l'utilisation des ressources
Technologie de stockage distribué
Architecture système évolutive
Plusieurs serveurs de stockage partagent la charge de stockage
Informations de localisation informations de stockage de localisation
Caractéristiques
Améliorer la fiabilité, la disponibilité et l’efficacité des accès du système
Facile à étendre
Technologie de gestion des ressources à très grande échelle
Synchronisez l'état de chaque nœud pour garantir que les autres nœuds ne sont pas affectés en cas de panne.
Technologie de gestion de plateforme de cloud computing
Caractéristiques
Allouer efficacement un grand nombre de ressources serveur pour un meilleur travail collaboratif
contenu principal
Réaliser une exploitation et une maintenance fiables de systèmes à grande échelle grâce à l'automatisation et à l'intelligence
Déploiement pratique, ouverture de nouveaux services et découverte et gestion rapides des pannes du système
Logiciel grand public
Pile ouverte
Serveur VMware vCenter
Technologie de sécurité de l'information
Sécurité des équipements réseau
Sécurité matérielle du serveur
Sécurité du logiciel système
Sécurité des logiciels applicatifs
Autorisations d'exploitation du système
.......
Technologie verte d'économie d'énergie
Faible coût, haute efficacité
application
laas
l'un des prestataires de services
Amazone
Exemples : Alibaba Cloud, Tencent Cloud, Huawei Cloud, etc.
paas
Conçu et développé par : VMware
Exemples : Google GAE, Code Cloud
saas
Publié par : Google
Fonctionnement basé sur un navigateur
Exemples : bureautique, Kingsoft Cloud Document, UFIDA Cloud Finance