无数据
Quy Trình Truyền Thông Du Lịch Nền Tảng TikTok
Chiến dịch Marketing
Kế hoạch detox tháng 1/2021 doanh số 230TR
introduccion a los smartphones
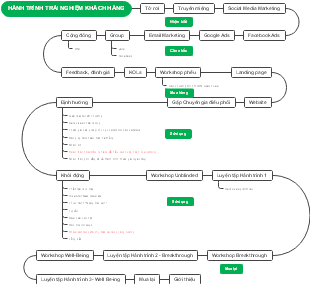
Hành Trình Trải Nghiệm Khách Hàng
Duraklama Dönemi
CHƯƠNG TRÌNH TALKSHOW "CẦU CHUYỆN VỀ VOLIO"
MARKETING PLAN MEL MEI BROWS
BARLOM: Platform Hubungan Antara Penjual dan Pembeli
Tyack Ecommerce Solutions
Triển khai IFRS tại VN
نمودار سخن یک خرداد 1389 رهبری
Qi Invest Affiliate Finance Hub and Investment Options
QFIP (Qualitative Infrastructure Investment Platform)
Cơ cấu tổ chức công ty (Company Organizational Structure)
Xử lý khách hàng và phản đối trong ngành dược (Customer Handling and Objections in Pharmaceutical Industry)
YouTube Channel "Banana" Operational Strategy
PCECT403 LIC (Linear Integrated Circuits)
Daddydoes Segmentation, Targeting, and Positioning
UK Prime Minister Timeline
Getting Started with EdrawMind
Product Development at the Hardware Level
Sports Marketing Agency: How Specialized Agencies Help Brands
MFT Platform Management
Các nhân tố ảnh hưởng đến ĐTNL
Manpower Planning & Recruitment
December Target Sales & Marketing Plan
IT Department Structure and Roles
Quản trị nhân sự (Human Resource Management)
سارمِند: فرہنگ سازگاری (راہ حل چالش های هوش مصنوعی)
Luật Dược 2016 vs. Sửa đổi bộ sung bộ Luật Dược 2024 - Mind Map
Hệ Thống VIP và Các Quyền Lợi - Tổng Quan
Vision Mission Analysis of Apple
CNOS System Management and Deployment
المكينات التقنية: مفهومها وتطبيقاتها
تاريخ النظم القانونية
يكره تحريما الاستجابة ب
Boost Your School’s Growth with K12 Digital Marketing by SchneiderB Media
کلیپتون خارجی: مزایای پومپ و نصب، مدیریت آزاری و بهبودی، معلول دزدی و عطایه، محلول ورزشی، طرز کوتاه، جهوداز زهانی
Solução de Pagamentos
Concrete Technology Objective: Core Overview & Directory
Born Media: The Construction Marketing Agency Built for Suppliers