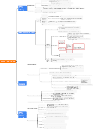
MindMap Gallery Psychological research objects
This is a mind map about psychological research objects, a multi-level outline of research methods based on the basic principles and research methods of psychological research objects. The content under each topic is disassembled in detail to reflect the richness and complexity of the field of psychology. Psychological research methods, basic principles of psychology, history of psychological development, modern research objects, early research objects.
Edited at 2025-02-22 18:52:28This template shows the structure and function of the reproductive system in the form of a mind map. It introduces the various components of the internal and external genitals, and sorts out the knowledge clearly to help you become familiar with the key points of knowledge.
This is a mind map about the interpretation and summary of the relationship field e-book, Main content: Overview of the essence interpretation and overview of the relationship field e-book. "Relationship field" refers to the complex interpersonal network in which an individual influences others through specific behaviors and attitudes.
This is a mind map about accounting books and accounting records. The main contents include: the focus of this chapter, reflecting the business results process of the enterprise, the loan and credit accounting method, and the original book of the person.
This template shows the structure and function of the reproductive system in the form of a mind map. It introduces the various components of the internal and external genitals, and sorts out the knowledge clearly to help you become familiar with the key points of knowledge.
This is a mind map about the interpretation and summary of the relationship field e-book, Main content: Overview of the essence interpretation and overview of the relationship field e-book. "Relationship field" refers to the complex interpersonal network in which an individual influences others through specific behaviors and attitudes.
This is a mind map about accounting books and accounting records. The main contents include: the focus of this chapter, reflecting the business results process of the enterprise, the loan and credit accounting method, and the original book of the person.
Psychological research objects
Early research subjects
Animal behavior
Research on Instinct Behavior
Darwin's theory of evolution
Lob's Reflective Arc Theory
The rise of comparative psychology
Study the behavioral differences of different species
Understanding the evolutionary basis of human behavior
Child development
Piaget's theory of cognitive development stages
Perceived movement phase
Pre-operation phase
Freud's psychoanalytical theory
Children's sexual psychological development
The impact of subconsciousness on behavior
Modern research objects
Brain and Cognition
Neuropsychology
Effects of brain damage on cognitive function
Application of brain imaging technology in cognitive research
Cognitive Psychology
Information processing model
Research on memory, attention, and thinking
Social behavior
Social Psychology
Group Dynamics
Research on attitudes and prejudice
Cultural Psychology
The impact of culture on psychological processes
Cross-cultural comparative study
Clinical Psychology
Psychological disorders and treatment
Classification and diagnosis of mental illness
Diversity of psychotherapy approaches
Health Psychology
The impact of psychological factors on physical health
Stress Management and Disease Prevention
History of Psychology Development
The Origin of Psychology
Philosophy and Psychology
The period when psychology is a branch of philosophy
Descartes's Mind-Body Dualism
Kant's contribution to the philosophical foundation of psychology
The Birth of Experimental Psychology
Wonter sets up his first psychology laboratory at the University of Leipzig
Introduction of systematic experimental methods
Quantitative study of psychological processes
Branches and schools of psychology
Behavioral Psychology
Watson's theory of behaviorism
Stimulus-response model
The impact of the environment on behavior
Skinner's Operative Conditioning Theory
The role of reinforcement and punishment
Development of behavioral change technology
Humanistic psychology
Maslow's hierarchy of needs theory
The concept of self-realization
Human potential and growth
Rogers' unconditional positive attention
Client-center theory in psychological counseling
The importance of individual self-concept
Cognitive Revolution
The rise of information processing models
Computer simulates human cognitive processes
The development of cognitive psychology
The Fusion of Neuroscience
The birth of cognitive neuroscience
Research on the correlation between brain and cognitive function
Basic principles of psychology
Basic principles of psychological processes
Perception principle
Perceived organization
The principle of proximity
Similarity principle
Perceived selectivity
Concentration and distraction of attention
Perceptual filtering mechanism
The principle of memory
Coding and storage of memory
The difference between short-term memory and long-term memory
The forgetting curve of memory
Extraction and application of memory
The role of memory clues
The application of memory in learning and problem solving
The basic principles of psychological development
Development stage
Psychological characteristics of different ages
Psychological characteristics of children, adolescents, adults, and elderly
Development tasks and crises
Development continuity and stage
Gradually and phased characteristics of development
The impact of critical periods and sensitive periods
Individual Difference
The interaction between genetics and environment
The effect of genes on behavior
The environment shapes individual differences
The influence of culture and society
Differences in psychological development under different cultural backgrounds
The impact of social environment on individual development
Psychological research methods
Experimental research methods
Laboratory experiments
The importance of control variables
Ensure the reliability of experimental results
Exclude interference from irrelevant variables
Random assignment and blind experiment design
Reduce experimental deviations
Improve the internal validity of the experiment
On-site experiment
Experimental operations in natural environments
Experimental conditions are closer to reality
More ecologically effective results
Ethical considerations and participant protection
Ensure informed consent of participants
Protect participants from potential harm
Observational research methods
Natural Observation
Do not interfere with the behavior of the observed object
Obtain behavioral data in natural state
Suitable for difficult-to-control environments
Systematic observation record
Standardized observation methods
Ensure data comparability and reliability
Participate in observation
Researchers participate in the observed group as observers
In-depth understanding of the daily life of the observer
Get first-hand observation information
Cultural sensitivity and participation
Participation affects the objectivity of observations
Researchers need to be culturally sensitive
Investigation and research methods
Questionnaire
Collecting quantitative data
Design standardized questionnaire
Statistical analysis questionnaire results
Sample selection and representativeness
Ensure randomness and representativeness of the sample
Reduce sampling error
Interview survey
Collection of qualitative data
Open or semi-structured interviews
Understand the interviewee's views and experiences
Interview skills and ethics
Establish a good interview relationship
Protect the privacy and rights of the interviewees
Case Study Methods
In-depth analysis of individuals or small groups
A comprehensive understanding of the characteristics of an individual or group
Collect detailed historical and background information
Analyzing the complexity of individual behaviors
Exploring and descriptive research
Explore the phenomenon in unknown fields
Describe the situation of a specific case in detail
Limitations and generalization of research
Limitations of Case Studies
The universality of the results is limited
Possible subjective bias
The promotional significance of case studies
Provide the basis for theoretical development
Provides inspiration and hypothesis for subsequent research
The above is a multi-level outline focusing on the "Basic Principles and Research Methods for the Development of Psychological Research Objects". The content under each topic is disassembled in detail to reflect the richness and complexity of the field of psychology.