无数据
Data structure overview
Data structure mind map
Data structure knowledge map
Overall mind map of data structure
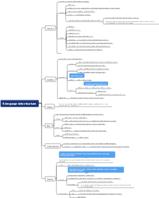
R language data structure
data structure
Basic concepts and terminology of data structures
Data Structure Chapter 1
Data structure course framework
data structure linear table
Knowledge map of data structure graph
Data structure (picture)
Data structure single necklace mmx
Data structure of geographic information system
Data structure part
Java basic summary, Web framework, distributed architecture, data structure and algorithm and core knowledge (distributed, big data, microservices)
pandas data structure
Basic concepts of data structures and algorithms
Introduction to data structures
Data structure Mind02
Data Structure Chapter 4-String
Data Structure Chapter 5 Tree
Data Structure Section 1
Data structure search mind map
Redis data structure knowledge framework learning
data structure java
Data Structure Chapter 1 - Introduction
Data Structure Chapter 2-Linear Table
Data Structure Chapter 3 - Stack, Queue and Array
Data Structure Chapter 5-Tree and Binary Tree
Data Structure Chapter 6 - Figure
Data Structure Chapter 7 - Search
Data Structure Chapter 8 - Sorting
Algorithms and Data Structures
Data Structures and Algorithms Linear Tables
Data structure linear table stack queue knowledge point notes
Mind map of data structure tree
linear data structure
Data structure mind map organization
Data Structures and Python Groups and Data Types
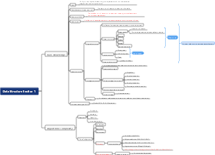
Data structure knowledge framework