无数据
Alcohol, phenol, ether
Marketing Management by Philip Kotler
digestive system
developmental psychology
Section 1 Chapter 23 Fund Customer Service ⭐️⭐️ (memory)
Section 1 Chapter 25 Internal Control of Fund Managers⭐️ (Understanding)
Section 1 Chapter 26 Compliance Management of Fund Managers⭐️ (Understanding)
Cellulose and its derivatives
Fundamentals of Toxicology Chapter 2
femoral head necrosis
Fundamentals of Toxicology Chapter 5
Fundamentals of Toxicology Chapter 4
【Human Parasitology】Medical Protozoology
Care for women during pregnancy
spontaneous abortion
Country-specific institutional environment for international business
Three Views
sample survey
Chapter 4 Preliminary Geometric Figures, Volume 1 of Seventh Grade Mathematics
Hypertensive disorders of pregnancy
Colorectal Disease(1)
Thyroid disease
python
lung cancer
Think Well Reading Notes
skeletal muscle
Plant tissue mind map
Biochemical testing of proteins
stock
Chapter 1 Gases and Solutions
High School Biology-Cell Mind Map
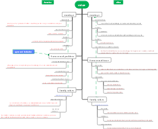
value
sensor
biological populations and communities
Physiology Chapter 5 Respiration
Structure and function of nucleic acids
UWB, which has been dormant for many years, will enter an explosive period
The underlying logic of Douyin e-commerce product selection
Photovoltaic bracket (centralized fixed bracket) tender document production
Process flow
Advanced data types
Chapter 5 Overall Design
Internal Medicine-Digestive Diseases-Inflammatory Bowel Disease
audit evidence
Arthropods
Protein digestion and absorption and amino acid metabolism
Computer network physical layer mind map
Efferent nervous system drugs
Exercise Rehabilitation Therapy Technology 3rd Edition
monetary system
Chapter 28 Unemployment⊙ω⊙
protein
Swallowing disorder
Li Xiang·Product Practice 16 Lectures
human weakness
Systemic anatomy respiratory system
Protein Chemistry(1)
Psychology Cognition-Sensory Perception
plant tissue